- PVSM.RU - https://www.pvsm.ru -
Я пишу эту статью, как туториал для себя (на случай, если придётся переустанавливать) и для друзей. Все это, конечно же, можно нагуглить, но только что уже это сделал, погуглил, початогепетил и собрал результаты в виде одной инструкции. Возможно, кому-то полезно будет.
Я не являюсь опытным пользователем нейросетей, это мой первый опыт установки и использования, но он может быть полезен, т.к. я прошелся по граблям и нашёл рабочий вариант. Советы и указания на косяки приветствуются.
Мои исходные данные: OS: Linux Mint 22 x86_64, GPU: NVIDIA 5070 Ti, установлен NVIDIA driver 570.153.02.
Сначала проверяем, что установлен Python ≥ 3.9:
python3 --version
и устанавливаем необходимые пакеты:
sudo apt update
sudo apt install python3-pip python3-venv git cmake xdg-utils
Проверяем корректную работу GPU командой:
$ nvidia-smi
Sat Jun 21 11:07:37 2025
+-----------------------------------------------------------------------------------------+
| NVIDIA-SMI 570.153.02 Driver Version: 570.153.02 CUDA Version: 12.8 |
|-----------------------------------------+------------------------+----------------------+
| GPU Name Persistence-M | Bus-Id Disp.A | Volatile Uncorr. ECC |
| Fan Temp Perf Pwr:Usage/Cap | Memory-Usage | GPU-Util Compute M. |
| | | MIG M. |
|=========================================+========================+======================|
| 0 NVIDIA GeForce RTX 5070 Ti Off | 00000000:01:00.0 On | N/A |
| 0% 51C P5 34W / 300W | 1443MiB / 16303MiB | 21% Default |
| | | N/A |
+-----------------------------------------+------------------------+----------------------+
Нам нужно убедиться, что отображается CUDA, и устройство определяется.
Дальше будем всё ставить с помощью Comfy CLI, насколько я понял, это рекомендованный способ.
Создаём и активируем виртуальное окружение:
python3 -m venv comfy-env
source comfy-env/bin/activate
Ставим Comfy CLI:
pip install comfy-cli
Ставим сам ComfyUI
comfy install
Ставим PyTorch с поддержкой CUDA
Важно подобрать правильный индекс-URL для вашей CUDA. Я, конечно же, по совету ChatGPT поставил не ту версию и ничего не заработало. Для CUDA Version: 12.8 правильный вариант такой:
pip install --pre torch torchvision torchaudio --index-url https://download.pytorch.org/whl/nightly/cu128
Нашёл это решение тут https://github.com/comfyanonymous/ComfyUI/issues/7127#issuecomment-2746096337 [1]
Проверяем GPU на Python, предварительно убедившись, что используем правильное окружение
$ which python
<home>/comfy-env/bin/python
$ python
Python 3.12.3 (main, May 26 2025, 18:50:19) [GCC 13.3.0] on linux
Type "help", "copyright", "credits" or "license" for more information.
>>> import torch
>>> print(torch.cuda.is_available())
True
>>> print(torch.version.cuda)
12.8
>>>
Ставим модели Stable Diffusion
comfy model download --url <URL> --relative-path models/checkpoints
Я сразу поставил sd_xl_base_1.0.safetensors [2] и sd_xl_refiner_1.0.safetensors [3] Зачем нужен refiner и как его использовать, напишу позже, я пока играюсь и заметку по этому поводу ещё не доделал.
Запускаем ComfyUI
comfy launch
В браузере идём сюда:
http://localhost:8188
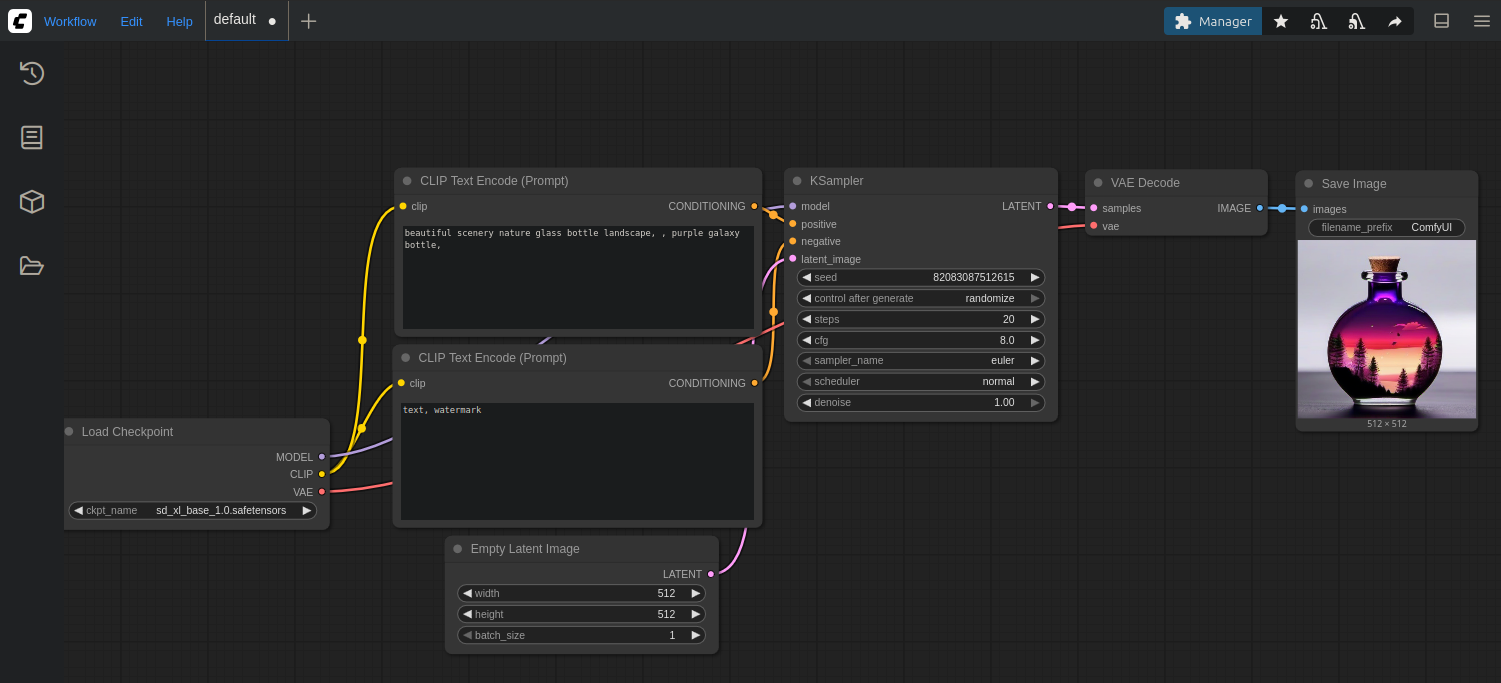
Выбираем базовый шаблон workflow по генерации изображения, указываем скачанную модель, убеждаемся, что всё работает:

Только работать оно будет до первой перезагрузки, что не очень здорово. Исправим это.
Создаём сервис
sudo vim /etc/systemd/system/comfyui.service
с таким содержимым:
[Unit]
Description=ComfyUI Stable Diffusion Server
After=network-online.target
Wants=network-online.target
[Service]
Type=simple
User=<user>
WorkingDirectory=<home>/comfy/ComfyUi
ExecStart=<home>/comfy/start-comfyui.sh
Restart=always
RestartSec=5
[Install]
WantedBy=multi-user.target
Создаём скрипт start-comfyui.sh
#!/bin/bash
source <home>/comfy-env/bin/activate
cd <home>/comfy/ComfyUi
exec python main.py --listen 0.0.0.0
Делаем его исполняемым
chmod +x ~/comfy/start-comfyui.sh
Активируем сервис
sudo systemctl daemon-reload
sudo systemctl enable comfyui
sudo systemctl start comfyui
и проверяем, что всё работает
$ systemctl status comfyui
● comfyui.service - ComfyUI Stable Diffusion Server
Loaded: loaded (/etc/systemd/system/comfyui.service; enabled; preset: enabled)
Active: active (running) since Tue 2025-06-17 15:12:03 CST; 3 days ago
Main PID: 2127 (python)
Tasks: 63 (limit: 76101)
Memory: 16.4G (peak: 16.8G swap: 91.5M swap peak: 177.9M)
CPU: 4min 5.076s
CGroup: /system.slice/comfyui.service
└─2127 python main.py --listen 0.0.0.0
По умолчанию ComfyUI запускается на порту 8188, поменять можно, указав параметр --port.
Если после перезагрузки или вообще что-то идёт не так, как запланировано
Проверяем, что сервис живой:
systemctl is-active comfyui
и смотрим последние логи, например, так:
journalctl -u comfyui --since "15 minutes ago"
На этом пока всё. Замечаниям, уточнениям, советам всегда рад.
Автор: RulenBagdasis
Источник [4]
Сайт-источник PVSM.RU: https://www.pvsm.ru
Путь до страницы источника: https://www.pvsm.ru/tutorial/423250
Ссылки в тексте:
[1] https://github.com/comfyanonymous/ComfyUI/issues/7127#issuecomment-2746096337: https://github.com/comfyanonymous/ComfyUI/issues/7127#issuecomment-2746096337
[2] sd_xl_base_1.0.safetensors: https://huggingface.co/stabilityai/stable-diffusion-xl-base-1.0/resolve/main/sd_xl_base_1.0.safetensors
[3] sd_xl_refiner_1.0.safetensors: https://huggingface.co/stabilityai/stable-diffusion-xl-refiner-1.0/resolve/main/sd_xl_refiner_1.0.safetensors
[4] Источник: https://habr.com/ru/articles/920658/?utm_source=habrahabr&utm_medium=rss&utm_campaign=920658
Нажмите здесь для печати.