В 2013-м я получил свою первую вакансию джуна. Требования: PHP, MySQL, jQuery. Всё. Я открыл tutorial, за выходные накодил todo-лист, через месяц уже чинил баги в проде.
Вчера смотрел вакансию для джуна. Требования занимали два экрана. Node.js ИЛИ Python ИЛИ Go. React ИЛИ Vue ИЛИ Angular. PostgreSQL + Redis + MongoDB. Docker обязательно. Kubernetes — плюсом. GraphQL знание приветствуется. Плюс микросервисы, CI/CD, облака...
Я посчитал: чтобы формально соответствовать этой вакансии, нужно изучить минимум 15 технологий. На поверхностное изучение каждой — месяц. Итого больше года непрерывной учёбы. Для позиции джуна.
А что сейчас?
Сейчас — это Node.js, Deno, Bun для JavaScript-бэкенда. Go, Rust, Elixir для хайлоад. Python с FastAPI, Django, Flask. Kotlin, Java, Scala для enterprise. Плюс Ruby, PHP (еще жив), C#/.NET... И это только языки и рантаймы. А еще базы: PostgreSQL, MySQL, MongoDB, Redis, Cassandra, ElasticSearch. Очереди: RabbitMQ, Kafka, NATS. Контейнеризация: Docker, Kubernetes, Helm. CI/CD: GitLab, Jenkins, GitHub Actions, CircleCI. Облака: AWS, GCP, Azure.
Бедные джуны. Хотя нет — бедные мы все. Даже опытные разрабы теряются в этом океане, когда делают шаг в сторону. Зоопарк технологий растёт экспоненциально. И вопрос "с чего начать?" и "куда двигаться?" превращается в настоящий паралич выбора.
Карты для растерянных айтишников
"Какой язык учить для бэкенда?" — пять разработчиков дадут семь разных ответов. Node.js слишком медленный. Go слишком простой. Rust слишком сложный. Python не для продакшена. Java устарел.
Пойди выбери.
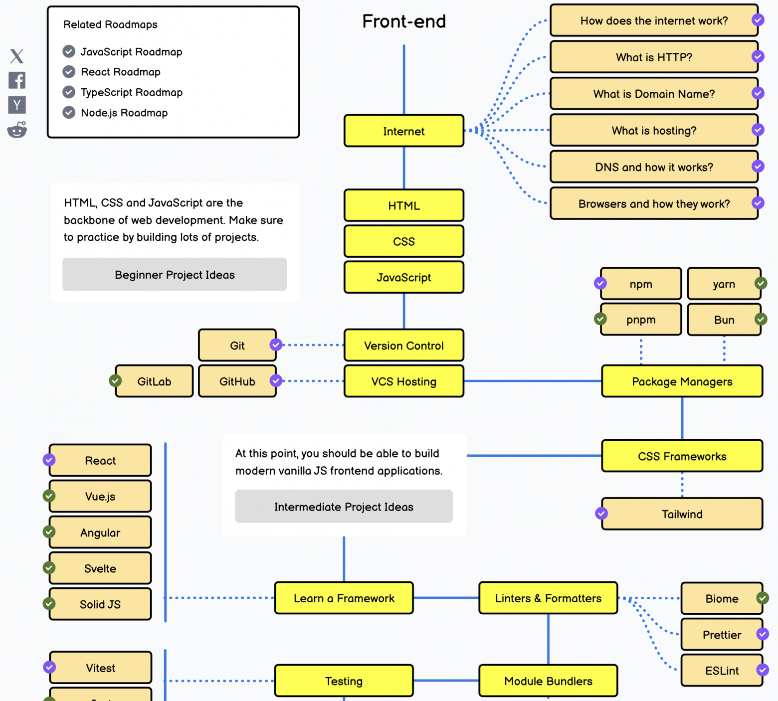
Roadmap.sh — ⭐ 346k на GitHub. Это карта технологий для всех IT-специальностей: от фронтенда до DevOps:
И чем же он хорош?
Визуализация вместо хаоса
На сайте представлены интерактивные дорожные карты (roadmap) — это визуальные схемы, показывающая путь от новичка до профессионала с конкретными технологиями, которые нужно освоить.
Открываешь нужную карту, видишь структуру знаний в виде дерева. Фиолетовым отмечены "рекомендуемые" — их стоит изучить обязательно, зеленым — альтернативы, а серым — опциональные. Можно кликнуть на каждый узел и посмотреть ссылки на ресурсы для изучения: статьи, видео, курсы, документацию.
Возьмём Backend roadmap. Он начинается с основ: интернет, как работают браузеры, DNS, . Потом базовый фронтенд (HTML, CSS, JavaScript — да, бэкендерам тоже нужно это знать). Дальше — выбор языка программирования, где даются альтернативы: JavaScript/TypeScript, Python, Go, Rust, Java и так далее. После языка — системы контроля версий (Git обязательно), реляционные базы данных, API (REST, GraphQL), аутентификация, кэширование, веб-безопасность, тестирование, CI/CD, архитектурные паттерны...
Карта не линейна. Она показывает, что можно изучать параллельно, что зависит от чего, где есть развилки с выбором технологий. Это как навигатор: не обязательно следовать маршруту, но ты хотя бы видишь, где сейчас находишься и куда можешь пойти.
Community-driven и актуальный
600+ контрибьютеров, 2000+ pull requests. Это не блог одного разработчика — это коллективный опыт индустрии.
Roadmap даёт структуру: вот технологии, которые используют миллионы разработчиков, вот с чего начать, вот куда расти. Звучит круто, правда? Но есть проблема.
Большинство используют его неправильно. И я первый в этом списке.
Education Hell
А теперь — тёмная сторона. Ад непрерывного обучения, где нет финишной черты.
Посмотрите на топ-10 GitHub:
-
freeCodeCamp (416K ⭐) — обучающая платформа
-
coding-interview-university (321K ⭐) — план для собеседований
-
developer-roadmap (346K ⭐) — наш герой
-
system-design-primer (297K ⭐) — изучение архитектуры
-
public-apis (342K ⭐) — список API для проектов
-
awesome-python (273K ⭐) — ресурсы по Python
Шесть из десяти. Шесть самых популярных проектов на планете — про то, как учиться.
Не про то, как делать. Про то, как учиться делать. Миллионы разработчиков ставят звёзды не React, не Docker, не PostgreSQL. Они ставят звёзды спискам того, что нужно выучить. Планам обучения. Roadmap'ам.
Это приводит к индустрии вечных студентов, которые три года "готовятся" вместо того, чтобы делать. Roadmap — классный ресурс, но большинство пытаются охватить всё вместо того, чтобы выбрать одно для глубокого погружения. Лучший ресурс превращается в ловушку.
Вот как это выглядит в реальности.
История Васи (собирательный образ)
Вася открыл Backend roadmap в январе. Увидел 30+ технологий. Завёл Notion, составил план: "Выучу всё за год". Январь — Node.js. Февраль — Python. Март — Go. Апрель — Rust...
Сейчас октябрь. Вася знает основы пяти языков, но ни в одном не может написать production код. На собеседованиях его спрашивают про concurrency в Node.js — он не знает, потому что "прошёл" Node.js за месяц поверхностно. Его резюме выглядит впечатляюще, но опыта — ноль.
А его одногруппник Петя весь год писал на одном Node.js. Сделал три pet-проекта, выложил на GitHub, собрал пару сотен звёзд. Петя не знает Go и Rust. Но ему прилетело пару офферов.
Так в чём же проблема?
Фокус как единственное спасение
Вот что roadmap не говорит прямо: не нужно знать всё. Roadmap — это не чек-лист обязательных навыков. Это каталог возможностей.
Посмотрите на любую успешную компанию. Backend-разработчики пишут на одном-двух языках, используют пару баз данных, одну облачную платформу. Они не мечутся между Go, Rust, Elixir и Haskell. Они выбрали стек и довели его до совершенства.
Технологии — это не покемоны, которых нужно собрать всех. Это инструменты для конкретных задач.
"Хочу выучить Kubernetes, потому что все про него говорят" — это ловушка. У тебя три микросервиса на одном сервере в Docker Compose? Kubernetes добавит проблем больше, чем решит. Но roadmap висит в закладках, вакансии требуют знания, вот ты и учишь то, что не нужно.
А правильно — наоборот. Есть задача: построить высоконагруженный API. Открываешь roadmap, смотришь раздел про производительность, выбираешь технологию (Go для скорости или Node.js для удобства), изучаешь глубоко, решаешь задачу. Двигаешься дальше.
Выход из Education Hell — это принять, что ты никогда не выучишь всё. И это нормально.
Roadmap — это GPS. Он не говорит "посети каждый город на карте". Он говорит: "вот карта, вот где ты, вот куда можно поехать — выбирай направление сам".
Не нужно знать 15 языков и 30 фреймворков. Нужно глубоко знать свой стек и широко понимать индустрию. А дальше — закрыть roadmap и открыть редактор.
Заключение
Знаете, что я делал последние десять лет? Оправдывал свою лень.
Читал сравнения "Go vs Rust". Составлял списки "Must Read Books". Накупил курсов, которых так и не прошел. Пытался учиться вместо того, чтобы делать. Планировал вместо того, чтобы запускать.
А потом понял: никто не даёт медали за количество прочитанных roadmap'ов.
Рынок жесток и прост. Он спрашивает одно: "Что ты сделал?". Не "что прочитал". Не "что планируешь". Что сделал. Прямо сейчас. Покажи.
Декабрь-январь — время фризов и каникул. Идеальный момент наточить топоры, пока остальные едят оливье и спорят о курсе доллара.
Roadmap покажет путь. Теперь иди.
P.S. Сколько у вас сохранённых туториалов "на потом"? Делитесь ссылками — я добавлю в свою коллекцию, которую когда-нибудь точно пройду :)
Автор: fivelife
