Соблюдая уже сложившийся ритм выпуска обновлений, команда разработки рада представить шестой предварительный релиз Visual Studio 2015 CTP 6. В дополнение к этому мы так же подготовили обновление Team Foundation Server 2015 CTP. Оба обновления вы можете загрузить уже сейчас. Если у вас нет возможности ставить предварительные версии продуктов, но вы хотели бы ознакомиться с новинками, мы так же подготовили готовые виртуальные машины в облаке Azure. Подробно о новинках, которые вошли в эти предварительные релизы вы можете ознакомиться из публикаций Team Foundation Server 2015 CTP Release Notes и Visual Studio 2015 CTP 6 Release Notes.
Visual Studio 2015 CTP 6
После того как был выпущен CTP 5 мы увидели всплеск негативных отзывов через встроенный механизм обратной связи Send-a-Smile. Связано это было в первую очередь с некоторыми действительно болезненными проблемами, включая блокирование PDB файлов, которое затронуло множество пользователей.
Правда в том, что наша команда хочет как можно быстрее предоставить вам на суд результаты нашего труда и вы могли бы сделать свои отзывы, тем самым дав понять что работает а что нет. Поиск верного баланса между несколькими факторами, в первую очередь скоростью выпуска обновлений, производительностью команды, количеством новых возможностей и качеством. Исходя из этого мы планируем что обновления будут обладать некоторым уровнем качества, который, к сожалению, для CTP 5 оказался ниже ожидаемого.
Мы хотим сказать огромное спасибо тем, кто попробовал CTP 5 и дал свои отзывы. В обновлении CTP 6 мы учли все пожелания, и вы увидите более качественный и стабильный выпуск.
Так же в CTP 6 вошел ряд новых возможностей, с которыми мы рады вас ознакомить.
Single Sign In. Один из отзывов который мы постоянно получали от наших пользователей связан с тем что разработчики использующие в своей работе множество сервисов Microsoft, такие как Azure, Windows Store, подписки MSDN и Visual Studio Online вынуждены прибегать к частому вводу своих учетных данных. Мы продолжаем работу над этой частью функциональности Visual Studio и в CTP 6 эти возможности выходят на новый уровень. Теперь количество ввода учетных данных значительно снижено, и скорее всего, после первого ввода ваши учетные данный будут использоваться для работы с остальными сервисами, если они зарегистрированы на этот же аккаунт.
Новые возможности ASP.NET. Команда разработчиков веб технологий продолжает улучшать ASP.NET 5. В CTP 6 вы увидите улучшения в производительности ядра исполнения ASP.NET, изменения в настройках диалога New Web Project, обновления IntelliSence для конфигурационных файлов JSON а также обновление функций пакетных менеджеров для bower, NPM, NuGet. Более детально об этих возможностях вы можете узнать из заметки о новинках ASP.NET вошедших в это обновление.
Xamarin Integration Improvements. В это обновление вошли новые возможности интеграции платформы Xamarin и Visual Studio. В частности, теперь возможна разработка библиотек на языке C++ для проектов Android. Более детально об этих возможностях вы можете узнать из заметки как разрабатывать нативные Xamarin приложения Android. В дополнение к этому при установке Visual Studio упрощена конфигурация компонент Xamarin.
Visual Studio Tools для Apache Cordova. За последние несколько релизов мы получили отзывы связанные с количеством устройств на которых возможно осуществление отладки приложений Apache Cordova. Помимо поддержки Android 4.4, Android 4.3, jsHybugger, iOS 6,7,8, Windows Store 8.1 в CTP 6 так же вошла поддержка Windows Phone 8.1:

Вы можете устанавливать точки останова, просматривать значения переменных, использовать консоль для вычисления выражений и осуществлять другие отладочные операции на платформе windows Phone 8.1 в эмуляторе или реальном устройстве. Больше подробностей вы можете узнать из заметки Visual Studio Tools for Apache Cordova.
CodeLens. Благодаря технологии CodeLens вы можете узнавать больше деталей о своем коде в виде лаконичных метрик и сообщений, оставаясь сфокусированными на основной задаче – редактировании кода вашего приложения. Вместе с этим обновлением появилась возможность видеть информацию о версиях файла расположенных в репозитарии Git для C++, SQL и JavaScript кода. Если вы при этом используете TFS то дополнительно получите возможность просматривать информацию об ассоциации участков вашего кода с задачами и ошибками.

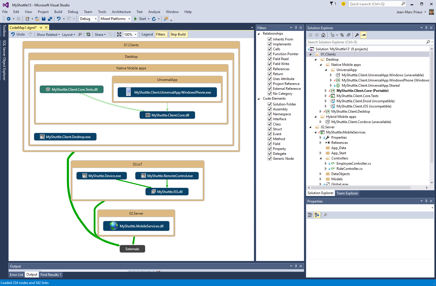
Архитектурные инструменты. В отзывах к предыдущим вариантам реализации инструментария Code Maps была отмечена сложность использования. В новом релизе была улучшена отзывчивость интерфейса инструментария Code Maps, упрощено меню Architecture и улучшен опыт использования инструментов фильтрации. Первичное построение карты кода для проекта теперь занимает значительно меньше времени и позволяет группировать информацию на основе папок расположенных в проекте помимо режима построения на основе сборок. Более детально об этом инструментарии можно узнать из заметки improvements in Code Maps in CTP 5.

NuGet. Вместе с CTP6 разработчики получат обновление инструментария управления пакетами и компонентами. В основном эти улучшения коснулись интерфейсной части управления пакетами, поиском подходящих пакетов и их обновлением.
XAML UI Debugging. Visual Studio обладает возможностью детального просмотра дерева DOM для HTML проектов уже несколько релизов, и этот инструмент является мощным подспорьем при разработке HTML интерфейса. Множество наших пользователей просили нас и о аналогичном инструментарии для XAML. Теперь такая возможность появилась, и вы можете визуализировать дерево XAML, видеть значения свойств и атрибутов для узлов XAML и осуществлять полноценную отладку интерфейса XAML. Так же у вас появится возможность просматривать и модифицировать объекты DependencyProperty. Более подробно об этих возможностях можно узнать из заметки New UI Debugging Tools for XAML.
В CTP 6 инструментарий представления XAML в виде дерева работает только для десктоп WPF проектов. К сожалению, приложения для магазина Windows пока не поддерживаются, но команда разработчиков Visual Studio уже работает и над этой возможностью.
Отладка .NET кода. CTP 6 улучшает опыт отладки в разных аспектах. В первую очередь мы улучшили производительность отладчика в случае осуществления вызовов к третьим библиотекам которые в процессе отладки генерируют множество исключительных ситуаций. Более подробно об этих улучшениях можно узнать из заметки Performance Improvement When Debugging .NET Code With Visual Studio 2015. Так же были сделаны улучшения режима Edit & Continue, в частности добавлены новые операции изменения, отсутствующие в предыдущих выпусках, в частности для итераторов и async await операций. Так же добавлена возможность «на лету», во время отладки вносить изменения в некоторые типы данных, такие как делегаты, интерфейсы и перечисления. Более подробно об этих возможностях рассказано в заметке С# Edit and Continue.
Так же в CTP 6 вновь появилась команда Make Object ID которая некоторое время отсутствовала в предыдущих выпусках. Механизм Make Object ID позволяет назначить маркер (тег) для конкретного экземпляра объекта во время сеанса отладки, а затем отслеживать его состояние во время отладки даже если вы переключитесь в другой контекст, в котором отсутствует область видимости этого объекта. Это позволяет просматривать значение переменных объекта и то как меняются эти значения на всем протяжении времени жизни этого экземпляра. Теперь вы вновь можете воспользоваться синтаксисом $id для референса этих объектов в окне Watch and Immediate, а так же устанавливать условные точки останова.
В дополнение ко всему, был обновлен интерфейс знакомого многим инструмента конфигурации исключений которое теперь вызывается в меню Debug-Windows-.Exception Settings. Как вы уже, наверное, поняли, теперь это немодальное окно, которое вы можете расположить вместе с остальными окнами, связанными с отладкой. Более подробно об этом написано в заметке How To use the Exception Settings Tool Window.

Visual Studio Emulator для Android. Для многих разработчиков было приятной новостью то что в Visual Studio 2015 интегрирован высокопроизводительный эмулятор Android на основе технологии Hyper-V. Обновление CTP6 включает в себя ряд новых возможностей, в частности это поддержка отладки приложений, построенных на SDK Lollipop (API Level 21), поддержка OpenGL ES, симуляция множественных прикосновений (multitouch), и симуляция камеры. Более подробно об этих возможностях вы можете узнать из заметки New features in Visual Studio Emulator for Android.

Обратная связь. Как обычно мы очень ждем от вас отзывов и идей о Visual Studio на сайте UserVoice, это уникальная возможность непосредственно повлиять на то что будет реализовано в продукте. Не забывайте так же пользоваться простейшим инструментом обратной связи, встроенным в саму Visual Studio 2015 – кнопки Send-a-Smile и Send-a-Frowun. Если вы обнаружите серьезную проблему и у вас будет время детально ее описать, воспользуйтесь сайтом Visual Studio Connect.
Автор: dmandreev
