Решила поделиться с Хабропользователями утилитами, которыми пользуюсь при работе с Windows Azure для отладки или быстрого анализа ситуации.

Утилиты: комплексные (Windows Azure Tools для Microsoft Visual Studio, Windows Azure Management Studio от Cerebrata); для работы с хранилищем (CloudBerry Explorer for Azure Blob Storage, Azure Storage Explorer, CloudXplorer, Azure Throughput Analyzer, AzCopy); для работы с Service Bus (Service Bus Explorer); для работы с SQL Database (SQL Database Migration Wizard) и кроссплатформенные для работы из командой строки Windows, Linux, Mac (Windows Azure PowerShell, Command Line Interface (CLI)).
Windows Azure Tools для Microsoft Visual Studio
Windows Azure Tools интегрируются и работают с Visual Studio 20102012 и Visual Studio Express 20102012. Visual Studio покрывает практически все операции по работе со всеми службами Windows Azure: вы можете создать проект на основе шаблона, выполнить конфигурации (количество экземпляров, сертификаты, RDP и т.п.), опубликовать или обновить сервис в один клик в Windows Azure, выполнить отладку локально с помощью Windows Azure Emulator или включить IntelliTrace и удаленно отладить.
Server Explorer позволяет работать со всеми службами Windows Azure: Storage, Service Bus, Web Sites, Virtual Machines, Cloud Services.

В Windows Azure Tools для Visual Studio нравится то, что быстро появляется поддержка новой функциональности и полностью и присутствует интеграция с IDE (в том числе Visual Studio Express).
Windows Azure Management Studio
Windows Azure Management Studio — это утилита от Cerebrata, представляющая собой All in One функциональность. Так же можно отдельные компоненты скачать Cloud Storage Studio, Azure Diagnostics Manager и Azure Management Cmdlets. Утилита умеет практически все и реализует последние изменения в API Windows Azue (например, async blob copy и т.п.).

Что особенно нравится в утилита:
- Работает с management сертификатом, т.е. загружаете его в утилиту и все службы и сервисы в ней доступы, не требуется задавать Management Key для доступа к каждой службе (хотя этот вариант тоже поддерживается).
- Настройки закачки файлов в BLOB: размер блока, количество потоков и т.п.
- Асинхронное копирование BLOB'ов между аккаунтами хранилища — async blob copy. Иногда бывает очень полезно и нужно, например, для копирования vhd. В случае асинхронного копирования, не забывайте про исходящий трафик.
- Отображение аналитики по хранилищу. Здесь не только отображение raw данных по хранилищу, но и построение графиков и сводные данные.
- Отображение данных мониторинга. Windows Azure Diagnostics позволяет собирать централизованно данные о приложении (экземплярах ролей и т.п.), запущенном в Windows Azure. Данные хранятся в Windows Azure Storage, а утилита помогает на них наглядно посмотреть: Dashboard, Event Logs, Trace Logs, Infrastructure Logs, Performance Counters IIS Logs, Crash Dump.
- Быстрая и удобная генерация Shared Access Signature (SAS, позволяет получать временный доступ на работу с private файлом или контейнером в соответствии с указанными правами) для файлов или контейнеров в BLOB хранилище. Важно, что SAS может генерироваться «новый», т.е. для наиболее свежей версии REST (sv=2012-02-12). Только призываю не генерировать с помощью этой или другой утилиты бесконечно долго живущие SAS, такие SAS не являются рекомендуемой практикой.
- Сложная выборка Table Storage, например, по дате последнего изменения и т.п. Утилита ничего не изобретает, но реализует работу через API и логику по выборке, сортировке и т.п., что бывает очень полезно для быстрого анализа ситуации.
Утилита отличная, достаточно часто ей пользуюсь! Утилита платная, бесплатная пробная версия предоставляется на 30 дней.
CloudBerry Explorer for Azure Blob Storage
CloudBerry Explorer for Azure Blob Storage — это утилита, заточенная под работу с Windows Azure BLOB файлами. Интерфейс очень похож на обычный проводник или коммандер. Это бесплатная редакция, есть так же платная с расширенным функционалом (например, расширенные настройки при загрузке файлов в BLOB) — Azure Explorer PRO.

Утилита поддерживает
- Отображение аналитики по хранилищу в виде выгрузки в таблицу.
- Позволяет получить статистические данные по хранилищу (например, общий размер файлов в хранилище и т.п.).
- Загрузку файлов и т.п.
Azure Storage Explorer
Azure Storage Explorer в отличие от предыдущей утилита работает не только с BLOB'ами, но и с очередями и с NoSQL таблицами.
CloudXplorer
CloudXplorer — утилита для работы с Windows Azure хранилищем. Утилита простая и удобная, показывает скрытые (системны) контейнеры и т.п.

Кстати, в комплексе с Fiddler'ом эти утилиты можно использовать для анализа структуры REST запроса к Windows Azure. Иногда возникает такая необходимость :) например, когда хочется на практике посмотреть быстро генерируемые HTTP запросы и ответы. Интересно, что разные утилиты могут использовать разные схема авторизации, например, Shared Key или Shared Key Lite. Этим, в частности, тоже объясняется такое разнообразие утилит у меня на компьютере :)

Azure Throughput Analyzer
Azure Throughput Analyzer — это утилита от Microsoft Research, утилита измеряет скорость загрузкивыгрузки (uploaddownload) файлов с локального компьютера в Windows Azure. Можно создать свой шаблон проверки, а можно воспользоваться предопределёнными шаблонами. Утилита бывает полезна как для собственного использования, так и для КлиентовЗаказчиковПартнеров — позволяет понять пропускную способность при загрузке файлов (например, бэкапов баз данных или vhd). Кстати, обычно проблемы при загрузке связаны не с какими-то ограничениями в Windows Azure или другом облачном облаке, а с провайдерами и их политиками. В любом случае, утилита позволяет все измерить (а для оптимизации загрузки см. следующую утилиту или Azure Management Studio).

AzCopy
AzCopy — это утилита (бинарники для Windows) для копирование файлов в Windows Azure BLOB хранилище. Утилита может имеет много настроек, например, умеет загружать в несколько потоков. Можно использовать как в коде (вызывать azcopy.exe), так и просто вручную (например, для закачки бэкапов, vhd или просто больших файлов > 60Мб). Если утилиту использовать для работу с файлами в пределах одного дата-центра, то можно рассчитывать на 50MB/s (Extra Large экземпляр).
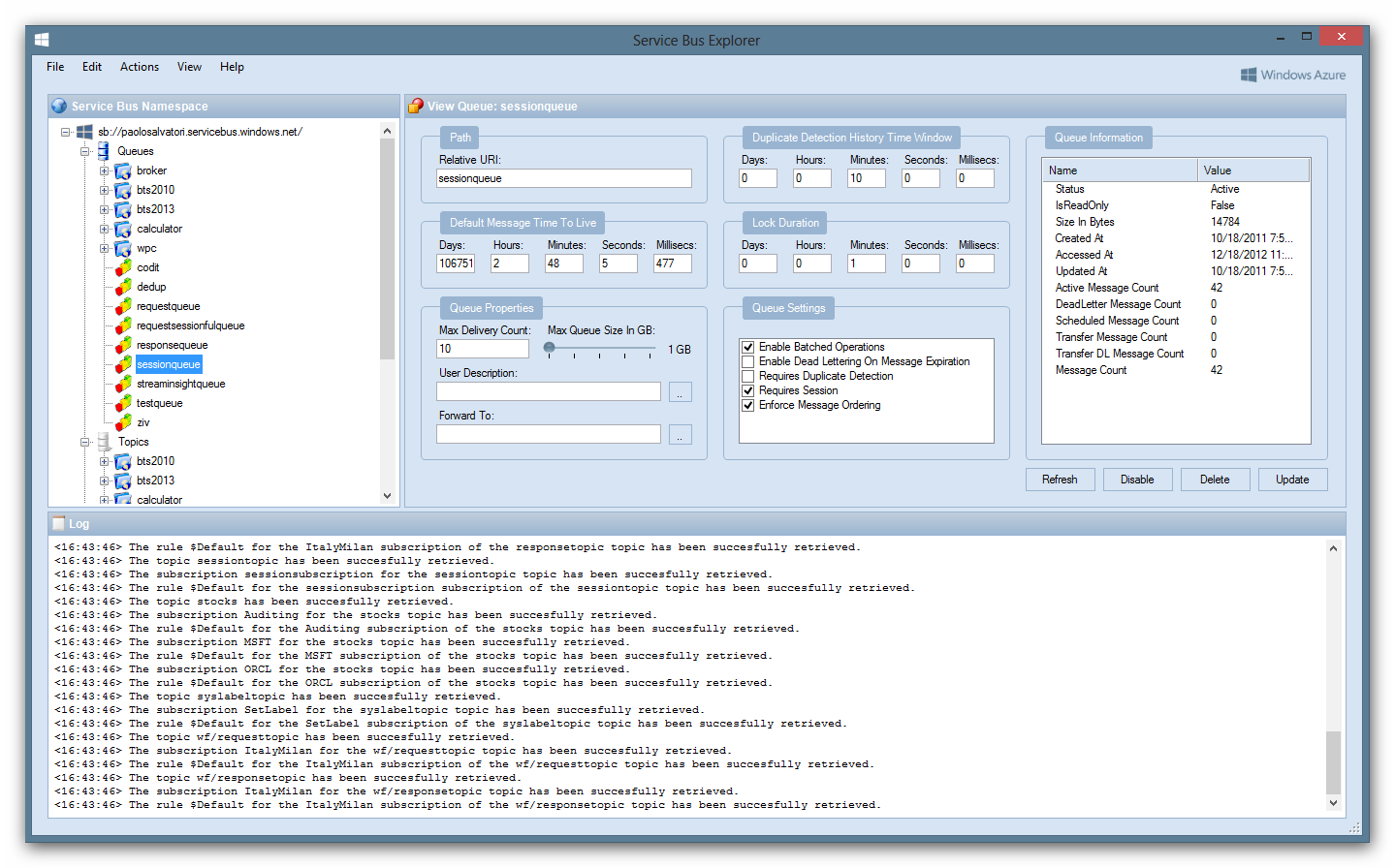
Service Bus Explorer
Service Bus Explorer — утилита для работы с Service Bus! Неожиданно, да :) Утилита позволяет просматривать топики, подписки, накладывать фильтры, отображать данные мониторинга и т.п. Очень удобно и наглядно при тестировании, т.к. позволяет посмотреть все сообщения, их свойства.

SQL Database Migration Wizard
SQL Database Migration Wizard — утилита для миграции базы в SQL Database (SQL Azure), которая использует bcp. Утилита удобна как для первичного анализа портируемости вашей базы на SQL Database (программа выдаст подробный отчет о поддерживаемых и неподдерживаемых T-SQL конструкциях, индексах и т.п.), так и осуществления миграции и переноса данных (не очень больших объемов, т.к. для больших БД есть и другие способы). И, конечно, еще одно преимущество — утилита регулярно обновляется!

Command-Line Tools
Конечно, не забывайте про официальные командлайн утилиты:
- Windows Azure PowerShell
- Кроссплатформенные (Windows, Linux, Mac) Command Line Interface (CLI)
Буду рада, если в комментариях еще укажите утилиты, которые здесь не указаны, но полезны :)
Автор: inatale
