
17 апреля 2023 года «Яндекс» отключает бесплатную почту для бизнеса и предлагает платить от 249 до 1399₽ за юзера в месяц. Если не оплатить услуги, все аккаунты «Яндекс 360» будут принудительно переведены в режим чтения, то есть читать письма будет можно, а отвечать на них — нет.
Переход на платные тарифы обязателен для всех доменов (включая семейные аккаунты) с количеством пользователей больше трёх.
Конечно, легче всего согласиться на условия и оплатить требуемую сумму. На это и рассчитывает провайдер, что 99% клиентов молча заплатят деньги, ведь у них нет другого выхода… Но на самом деле выход есть.
Если в двух словах, можно взять недорогой , поставить туда один из свободных почтовых серверов и сэкономить пару тысяч рублей. Или сотен тысяч, смотря сколько у вас сотрудников. Финансовая раскладка под катом.
Рассмотрим плюсы и минусы своего сервера.
Главный плюс — это деньги. Как известно, сэкономленный рубль не отличается от заработанного. То есть сэкономленные на оплате тарифа деньги — чистая прибыль вашей компании, которую можно пустить в оборот, выплатить дивиденды и премии сотрудникам.
Давайте посчитаем, сколько денег мы получим при переходе с «Яндекса» на свой почтовый сервер. «Яндекс» предлагает для бизнеса три тарифа: базовый, оптимальный и расширенный. Они отличаются количеством места на Диске для каждого сотрудника (от 100 ГБ до 3 ТБ), количеством писем в рассылках (от 1500 до 100 000), наличием/отсутствием трансляций, функции единого входа (SSO), защищённого архива рабочих писем и срока действия публичных ссылок для скачивания.
Тарифы «Яндекса» для бизнеса, а также свой
| Количество сотрудников | Тариф «Яндекса» | Свой |
||
|---|---|---|---|---|
| Базовый | Оптимальный | Расширенный | ||
| 10 | 29 880₽ | 56 280₽ | 167 880₽ | 18 300₽ |
| 50 | 149 400₽ | 281 400₽ | 839 400₽ | 44 712₽ |
| 300 | 337 680₽ | 1 688 400₽ | 5 036 400₽ | 77 436₽ |
*Примечание. Для своего сервера в конфигураторе VPS установлены следующие характеристики:
- 10 пользователей — Intel Xeon, 2,2 ГГц (1 CPU), 4 ГБ RAM, HDD 100 ГБ;
- 50 пользователей — Intel Xeon, 2,2 ГГц (3 CPU), 8 ГБ RAM, HDD 300 ГБ;
- 300 пользователей — Intel Xeon, 3,4 ГГц (6 CPU), 8 ГБ RAM, HDD 600 ГБ.
В расчёте годовой цены указан только основной диск, без учёта подключения дополнительных HDD (500₽ за терабайт в месяц)
Во сколько конкретно обойдётся виртуалка на Linux с почтовым сервером, можно посмотреть в конфигураторе.

На первый взгляд кажется, что на «Яндексе» более дешёвое дисковое пространство, чем на своём
Аналогичные расчёты мы уже приводили в статье «Как использовать GitLab в условиях санкций?» про переезд на собственный сервер Gitlab. Тут наблюдается схожий эффект — с определённого количества пользователей переход на свой сервер становится выгодным и почти неизбежным.
Экономия денег — основное преимущество собственного почтового сервера. А вот главные недостатки:
- Сложность в установке и настройке.
- Большие усилия на поддержку. Имеется в виду не техническая поддержка, которая сводится к периодическому
apt-get upgradeи занимает 10–15 минут в месяц, а усилия по защите репутации. Об этом ниже.
▍ 1. Установка
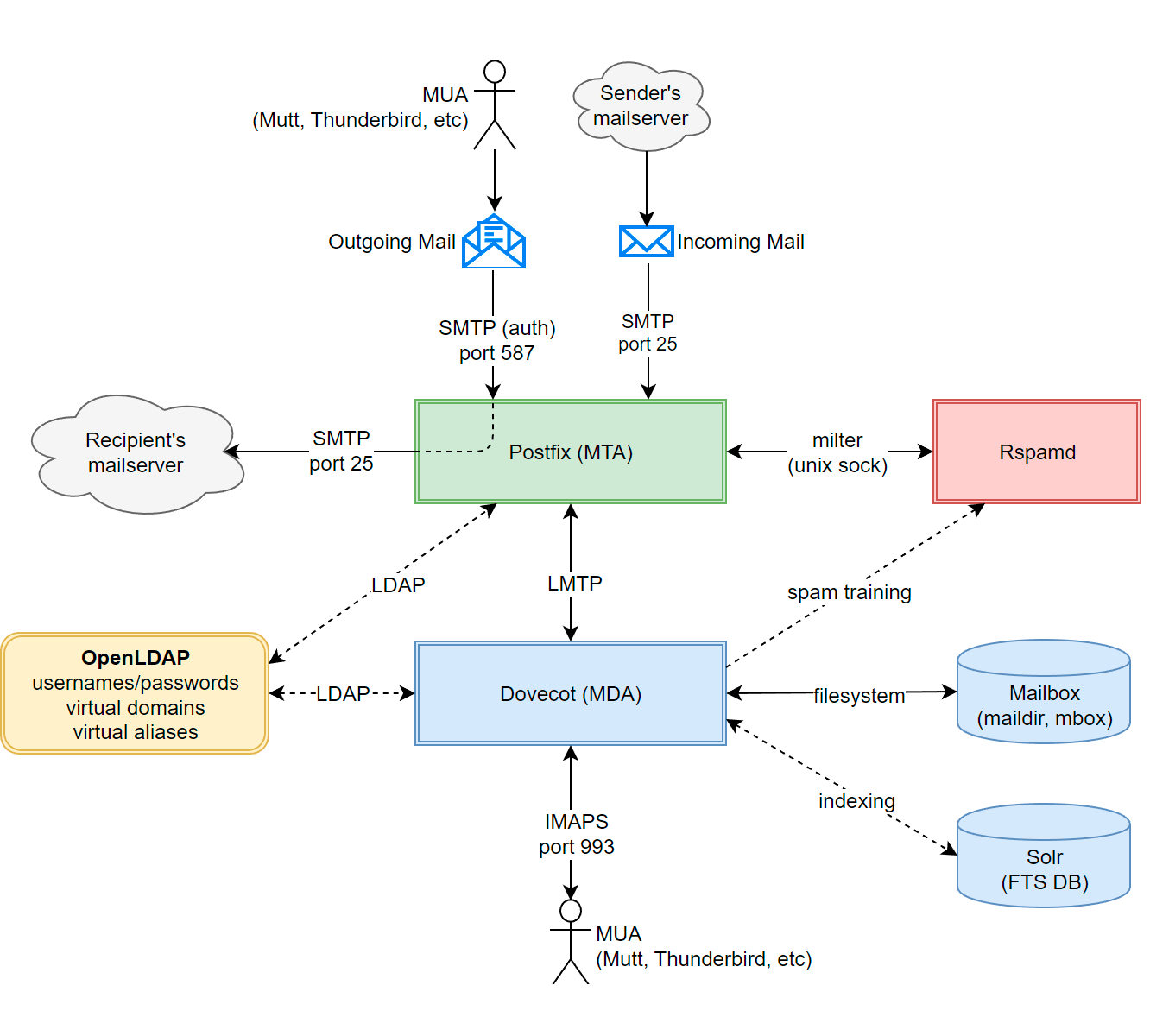
По первому пункту можно рекомендовать подробную инструкцию по установке и настройке продвинутого почтового сервера под Linux. Пакет установки включает Ubuntu + Postfix + Courier/Dovecot IMAP + MySQL + Amavisd-new + SpamAssassin + ClamAV + SASL + TLS + Roundcube + Postgrey. В итоге мы получаем полноценный сервер с неограниченным количеством пользователей и доменов, доступом по IMAP, фильтром спама, антивирусом, безопасной аутентификацией, шифрованием трафика и веб-интерфейсом. При этом не платим никакому почтовому провайдеру ни копейки. Всё полностью под своим контролем.
Это набор в максимальной конфигурации по типу «всё включено». В минимальном варианте для работы почтового сервера достаточно двух пакетов: Postfix (SMTP) и Dovecot (IMAP), плюс записи в DNS. Это всё. Совсем необязательно устанавливать СУБД для архива, антивирусы, антиспам и прочие модули. На самом деле можно начать с минимума, а потом добавлять эти модули по мере необходимости.
Пошаговая инструкция начинается с установки Ubuntu 20.04, но по факту можно поставить другой дистрибутив, и дальнейшие инструкции не теряют своей актуальности. И ещё один момент: в инструкции инстансы поднимаются на Amazon AWS, но исключительно в демонстрационных целях. Всю установку можно провести на локальном ПК у себя дома, в офисе или на

Схема почтового сервера на FreeBSD с использованием Postfix, Dovecot, Rspamd и LDAP, источник
▍ 2. Защита репутации
По части защиты репутации проблема в том, что крупные почтовые провайдеры типа Gmail, Hotmail и той же «Яндекс.Почты» постоянно пытаются отфильтровать наши письма как спам. То есть письма с нашего сервера просто не доходят до адресатов. Вот основные рекомендации, как этого избежать:
- SPF и DKIM с правильными настройками;
- запись DMARC;
- ограничить количество отправляемых сообщений;
- использовать специализированные сервисы, такие как Postmaster Tools от Gmail, чтобы отслеживать репутацию домена и оптимизировать настройки;
- кроме репутации домена, следить за репутацией IP-адреса. Периодическая проверка чёрных списков на сайте Spamhaus и в специальных сервисах типа SenderScore.org;

- аккуратный выбор записей DNS и записи MX;
- сертификат Let’s Encrypt;
- использовать fail2ban и сканировать серверные логи для проверки, что через ваш сервер не пересылается спам;
- очень важно выбрать правильного хостера.
Проверка своего почтового домена на сайте Mailtester:

▍ Выбор почтового сервера
В упомянутой выше инструкции по установке почтового сервера используется самый простой опенсорсный софт:
- Почтовый сервер: Postfix.
- Pop/IMAP: Courier IMAP или Dovecot.
- СУБД: MySQL.
Но в реальности существует огромный выбор почтовых серверов, которые можно использовать. Некоторые из них хорошо известны, а другие появились совсем недавно:
- Postfix (SMTP),
- Dovecot (IMAP),
- OpenSMTPD,
- Sendmail,
- Sovereign для Ansible,
- Axigen,
- Apache James,
- Citadel,
- Courier Mail Server,
- Exim,
- Kolab.
Сравнение почтовых серверов по функциональности:

Другие интересные разработки:
- Salmon — почтовый сервер на чистом Python.
- Maddy Mail Server — один демон, который заменяет собой Postfix, Dovecot, OpenDKIM, OpenSPF и OpenDMARC.
- Poste.io — SMTP + IMAP + POP3 + антиспам + антивирус + веб-админка + веб-почта в одном пакете. Ставится на сервере за пять минут.
Скриншоты Poste.io




- Mox — ещё один простой в установке пакет «всё в одном» (SMTP, IMAP, SPF/DKIM/DMARC, фильтрация спама).
Нужно добавить, что поддержка почтового сервера — не такая критическая задача, как мониторинг аптайма веб-сервера. Даже если ваш сервер уйдёт в офлайн на пару дней (или IP занесут в чёрный список), входящая и исходящая почта всё равно будет отправлена и получена после его возвращения в строй (или выхода из блеклиста). Электронная почта — крайне надёжная технология. Это самый успешный децентрализованный протокол в истории интернета. Тут сложно напортачить или что-то испортить, она работает в любых условиях.
Примечание 1. Некоторые пользователи склоняются к мнению, что после 17 апреля можно перейти на почту Mail.ru, которая пока остаётся бесплатной. Но нужно понимать, что те причины, которые вынудили «Яндекс» ввести платные тарифы (удорожание инфраструктуры и дефицит серверов из-за санкций), действуют для Mail.ru тоже, так что такая миграция — временное решение. В конце концов придётся решать проблему кардинально и переходить на свой
Примечание 2. Если хотите сохранить почтовый домен для семьи, то Gmail принял решение оставить такие группы бесплатными до шести человек (у «Яндекса» до трёх).
Автор:
ru_vds
