Backup Exec – надежная система резервного копирования, корпоративного уровня. Установка и настройка этого продукта уже была описана ранее на хабре, сложностей никаких нет все просто и интуитивно понятно. Большим плюсом этого средства резервного копирования является, то что эта программа может бэкапить практически все ПО используемое на предприятии, перечислим основные возможности копирования:
• Способно копировать Windows, Linux, Macintosh;
• VMWare и ESX
• Домены Active Directory
• Состояние системы (System state)
• Фермы Microsoft Sharepoint
• Microsoft Exchange
• Базы данных MSSQL и Oracle, также Oracle Real Application Clusters
• Пользовательские ресурсы
• И многое другое.
Это всего не большой список возможности, преимущество в том, что одним продуктом можно заменить несколько утилит и наблюдать все бэкапы в одном месте или получать сообщения о сбоях.
Управление продуктом интуитивно понятно, но есть нюансы, в частности настройки бэкапа и восстановления Oracle, установленного на Linux, тут придётся изучить документацию, что бы разобраться. Постараюсь рассказать самые основные проблемы с которыми можно столкнуться и как их обойти во время резервного копирования Oracle, установленного на Linux.
Для начала необходимо установить клиента на Linux сервер. Обычный способ меню «Сервис –Установить агенты на другие сервера» c linux не всегда работает. Поэтому будем ставить вручную: в дистрибутиве BE имеется архив RALUS_RMALS_RAMS-xxxx.tar.gz в каталоге LinuxUnixMac. Копируем его на Linux сервер, распаковываем и запускам (установка и настройка выполняется под root):
tar –xzvf RALUS_RMALS_RAMS-xxxx.tar.gz
cd RALUS_RMALS_RAMS-xxxx
./installralus
Отвечаем утвердительно на все вопросы и указываем IP сервера, где установлен сам Backup Exec. Во время установки предложит создать группу beoper. Добавьте сразу в эту группу пользователя от которого работает Oracle на linux. После этого необходимо настроить агента для работы с Oracle:
cd /opt/VRTSralus/bin/
./AgentConfig
Symantec Backup Exec Remote Agent Utility
Choose one of the following options:
1. Configure database access
2. Configure Oracle instance information
3. Quit
Please enter your selection: 1
Configuring machine information
Choose one of the following options:
1. Add system credentials for Oracle operations
2. Edit system credentials used for Oracle operations
3. Remove system credentials used for Oracle operations
4. View system credentials used for Oracle operations
5. Quit
Please enter your selection: 1
Enter a user name that has local system credentials: <имя пользователя под которым работает oracle>
Enter the password:
Re-enter password:
Validating credentials.......
Do you want to use the full computer name/IP address for Oracle operations? (Y/N):Y
Enter the full computer name or IP address: <hostname сервера Oracle>
Do you want to use a custom port to connect to the media server during Oracle operations? (Y/N): N
Commit Oracle operation settings to the configuration file? (Y/N): Y
SUCCESS: Successfully added the entry to the configuration file.
Configuring the Oracle Agent
Choose one of the following options:
1. Add a new Oracle instance to protect
2. Edit an existing Oracle instance
3. Delete an existing Oracle instance
4. View Oracle instance entries that have been added in the Remote Agent Utility
5. Quit
Please enter your selection: 1
Select an Oracle instance to configure
Entry 1. <SID базы данных>
Enter the number 0 to go back
Enter your selection: 1
Enter the Oracle database SYSDBA user name: <sys>
Enter the Oracle database SYSDBA password:
Re-enter password:
Validating credentials.......
Enter the media server name or IP address: <IP сервера Backup Exec>
Do you use a recovery catalog? (Y/N):N
Do you want to use a customized job template? (Y/N): N
Commit Oracle operation settings to the configuration file? (Y/N): Y
SUCCESS: Successfully added the entry to the configuration file.
Во время настройки клиента BE, сервер БД Oracle должен быть запущен. Если возникнет проблема:
oracle: error while loading shared libraries: libhasgen10.so: cannot open shared object file: No such file or directory
Failed to login.
То перед запуском конфигурации клиента необходимо установить переменные окружения для Oracle. Если вы столкнулись с такой проблемой, то и при запуске службы в дальнейшем потребуется устанавливать переменные.
--->>> No Oracle instances were discovered. Do you want to enter one? (Y/N):Y
Enter the Oracle instance: SM1
--->>> The entry could not be validated. Ensure that the instance is configured correctly.
Такое сообщение может возникать, если у Вас отсутствует файл oratab, проверьте права на него и его содержимое (SID и путь к ORACLE_HOME).
Установка и настройка клиента завершена, перезапускаем службу и переходим на сторону сервера BE.
/etc/init.d/VRTSralus.init restart
Обратите внимание, чтобы настроить резервное копирование необходимо, чтобы БД Oracle была в режиме архивирования, проверяем так:
SQL> select log_mode from sys.v$database;
LOG_MODE
------------
NOARCHIVELOG ---- не подходит исправляем
SQL> shu immediate
SQL> startup mount
SQL> alter database archivelog;
SQL> alter database open;
На серверной стороне Backup Exec сразу выполняем такие действий (поможет избежать множества проблем при подключении):
Меню > Сервис > Параметры > Oracle > Изменить список > Создать (Указать имя сервера, где установлен Oracle и пользователя под, которым запускается БД).
Далее все банально, Меню > Файл > Создать > Задание резервного копирования.
Когда необходимо настроить горячий бэкап Oracle Database — то не нужно копировать базу (файлы БД) как папку.
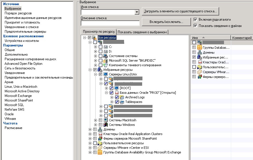
Если ранее все было выполнено правильно, то в разделе Серверы Linux/Unix появится имя вашего сервера БД, нажимая на + возле [ROOT] у Вас запросит учетные данные, нажимая создать, укажите учетные данные пользователя Linux под которым запущена БД. На + База данных Oracle, необходимо также нажать кнопку создать и указать данные пользователя БД, а именно пользователя sys, который был указан клиенту и у которого есть полномочия sysdba. Теперь мы можем выбирать каталог для сохранения ORACLE_HOME (уберите галку на папке с файлами БД, выполнять бэкап этих файлов можно, когда БД остановлена), и установите флажок напротив «База данных oracle» (для «гарячего» копирования). Пройдитесь по вкладкам, все достаточно понятно. На вкладке Oracle рекомендую установить флажок «Удалить скопированные файлы журнала» — это будет означать, что после копирования архивлогов на сервер бэкапа они будут удалены с сервера БД, иначе у Вас может закончится место на диске БД, и придется удалять журналы в ручную. Настраиваем копирование на диск или на ленту на вкладке «Устройства и носители», Устанавливаем расписание – нажимаем «Выполнить немедленно» — будет сформирован общий список установленных вами параметров, проверяем нажимаем ОК и наблюдаем выполнение в разделе «Монитор заданий».

Если Ваша БД Oracle большая и часто используемая, то лучше сделать дополнительное задание для копирования только архивных журналов, таким образом снизится время потери информации и место на диске с БД будет чаше очищаться.
Автор: system-admins
