DJI превратила дрон из игрушки для гиков в технологичный гаджет, и параллельно покорила мировой рынок видео. Но знаете, что самое удивительное? Их главный продукт - вовсе не дроны. Настоящий двигатель успеха DJI скрыт внутри, и именно он сделал компанию глобальным лидером. Разбираемся, что это за технология.
Перед тем как перейти к главному, нужно немного контекста - чтобы стало понятно, каких масштабов скачок совершила DJI всего за какие-то 15 лет. И почему именно так родилось их главное ноу-хау.
Дроны: тогда и сейчас
В начале 2010-х дрон - это либо игрушка для гиков, либо DIY-конструктор для «сам-себе-пилотов».

Ещё были военные дроны, но они больше напоминали мини-самолёты. Были и узкоспециализированные коммерческие БПЛА - для распыления удобрений, доставки лекарств и прочего. Но это совсем другие рынки, речь сейчас не о них, а о «потребительских» дронах для обычных людей.
В 2012 году весь мировой рынок потребительских дронов оценивался в жалкие 20–40 млн долларов. Тогда это была маленькая ниша, которую толком никто не считал, поэтому точных данных нет — но порядок примерно такой.
Лидировали Parrot, Hubsan, Syma, Walkera и ещё несколько компаний, названия которых вы, скорее всего, даже не слышали. Очень показательно, что у половины из них в описании значилось «производство игрушек».
От DIY-коптеров к собственному «мозгу»
Ещё в середине 2000-х были популярны DIY-коптеры - наборы, из которых энтузиасты собирали свои кастомные дроны. Но собрать раму, моторы и пропеллеры - это только половина дела. Чтобы дрон летал, ему нужен полётный контроллер (flight controller) - «мозг», который получает данные со всех датчиков, анализирует их и управляет моторами, чтобы дрон держал высоту, не заваливался и слушался пилота.
Готовых полётных контроллеров для DIY-дронов почти не существовало. В этом сегменте была прямо беда: или слишком дорогие, или слишком тяжёлые, или просто ни о чём.
И вот в Гонконгском университете учится парень по имени Ван Тао. Он фанатеет от всякой летающей техники и решает: «А почему бы не сделать нормальную полётную систему самому?» Ван Тао собирает пару друзей-инженеров, и за 2006–2007 годы они собирают первый рабочий контроллер. Прямо в общаге.
Это был старт DJI.
Команда начала продавать свои контроллеры через форумы и маленькие магазины радиотехники. Появились первые деньги, небольшой офис в Шэньчжэне, первое оборудование и сотрудники. Ещё Ван Тао получил пару научных грантов - и работа поехала.
DJI продолжала улучшать свои полётные контроллеры: точнее считывать сенсоры, лучше стабилизировать полёт, добавлять автопилот. К 2011 году у компании было уже несколько поколений «мозгов для дронов». Параллельно они сделали собственные моторы, пропеллеры и раму - и в 2011 собрали свой первый DIY-набор: DJI Flame Wheel.
Первый Phantom и рождение массового рынка
В 2013 году выходит первый DJI Phantom — настоящий бэнгер. Он быстро становится популярным и превращается в золотой стандарт (ну, для того времени).
Phantom резко отличался от конкурентов. Он летал «из коробки»: без настройки, без допиливания, без танцев с подвесами. Он стабильно висел в воздухе, адекватно управлялся и запускался как с пульта, так и из приложения.
Перенесёмся в 2017. С момента выхода Phantom прошло всего четыре года, а рынок вырос до 0,5-1 млрд $ (по разным оценкам - например, вот или вот). Сегодня же рынок потребительских дронов - это 5-6 млрд $. Сопоставимо с рынками игровых ноутбуков или фитнес-браслетов. К 2032 году прогнозируют рост до 15-16 млрд $, это уже совсем большая индустрия.
Phantom изменил все правила игры. Дроны перестали быть игрушкой и стали инструментом для съёмки уникального по тем временам видео. Да, такие дроны существовали и раньше, но стоили безумных денег. А DJI дала это за 680 долларов - и ниже мы разберём, как им удалось достичь такого ценника.
Рынок взорвался. Фотографы, видеографы и обычные пользователи начали массово покупать коптеры, а DJI быстро стала одним из лидеров рынка.
И как только функция дрона сместилась от «игрушки» к «камере с крыльями» — DJI выпускает свою главную инновацию, которая превратит их из просто перспективного стартапа в мировой бренд.
Что в дроне самое важное?
Когда дрон перестал быть «прикольной леталкой для энтузиастов» и стал полноценным инструментом для съёмки, у него появилась новая главная функция (= новое главное требование юзера) — давать стабильную, плавную картинку. И именно эта трансформация подводит нас к самому важному элементу успеха DJI.
Итак, вопрос: что нужно, чтобы маленькая летающая штука, которая постоянно крутится, маневрирует и трясётся на ветру, выдавала идеально ровное видео?
Правильно - стабилизатор. И это далеко не одна деталь, а целая система.

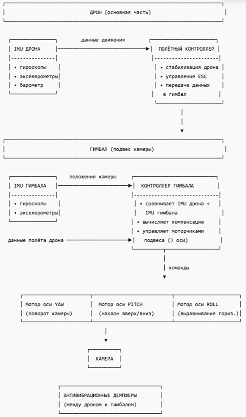
Камера (не важно - встроенная собственная или прикрученная «гоупрошка») крепится через подвес - «гимбал». Эта штука умеет мгновенно поворачиваться по трём осям, удерживая камеру в нужном положении с точностью до долей градуса.
Внутри гимбала стоит свой IMU (Inertial Measurement Unit) - мини-компьютер, который постоянно рассчитывает ориентацию камеры. У самого дрона есть свой IMU плюс набор датчиков.
И дрон, и гимбал снабжены гироскопами (меряют наклон) и акселерометрами (ловят ускорения и вибрации). Эти два «мозга» постоянно обмениваются данными, синхронизируются и дают команду моторам компенсировать любое движение дрона.
Схема простая по смыслу, но довольно мудрёная по реализации. Если вы любите подробные схемы, то милости прошу:

Но если кратко, то работает так:
данные дрона + данные камеры
↓
гимбал с камерой
↓
микроповороты гимбала по трём осям + команды моторам дрона
↓
стабильный полёт + идеально ровная картинка.
И что важно: как только дроны превратились в «камеры с крыльями», система стабилизации стала ключевым компонентом. И главный секрет DJI - это как раз их собственный, крайне мощный и эффективный стабилизатор.
Но как они его сделали?
Создание главных хитов
На схеме выше видно: данные с дрона приходят в полётный контроллер, а уже оттуда идут в гимбал. А полётный контроллер у DJI к тому моменту уже был свой - со всеми гироскопами, акселерометрами, автопилотом и собственным ПО. То есть у них была база, которую можно было развивать дальше. И они начали.
В 2012 году DJI выпускает Zenmuse Z15 - первый профессиональный подвес для зеркальных камер. Три фирменных мотора, свой контроллер, свой IMU, собственные алгоритмы стабилизации. Гимбал ещё был не полностью свой, но вся остальная система - уже да.
А дальше DJI занялась национальным китайским спортом - удешевлением технологии. В 2013 выходит «потребительская» версия - Zenmuse H3-2D, проще и легче, зато сильно дешевле, специально под GoPro.
В 2014–2016 годах DJI переходит на собственные камеры. Сначала они покупали сенсоры у Sony, но быстро начали собирать их сами, а в результате вообще заменили почти все компоненты на свои. Полностью всё делать смысла не было - отдельные детали выгоднее закупать при любых раскладах.
В 2015 серия Phantom получает собственный модуль «камера + стабилизатор». А в 2016 выходит Mavic Pro — первый представитель культовой линейки складных дронов, которые снимают как профессиональные камеры.
Параллельно DJI запускает линейку Osmo - не дроны, а ручные стабилизаторы и камеры: от больших профессиональных кинорешений до маленьких стабиков для блогеров.
Потом добавились микрофоны, петлички и прочие гаджеты - стандартная диверсификация внутри уже освоенного рынка.
И вот что показательно: успех Osmo случился сразу после того, как DJI обкатала свою технологию стабилизации на дронах. Хотя Osmo - вообще не дрон. Но это и есть суть компании:
DJI делает не дроны, а одни из лучших систем стабилизации в мире.
А куда эту технологию встроить - в летающую камеру или в ручную - это уже вопрос коммерции.
Но, возможно, вы спросите: «Почему всё это сделали они - небольшой стартап, а не какие-нибудь богатые конкуренты?»
Вот это как раз важный момент. И он лучше всего раскрывает настоящую природу DJI - душу этой компании.
Всё делай сам
Помните, я выше писал, что первый полётный контроллер DJI делали буквально в общаге? Время шло, появился огромный офис, куча сотрудников, деньги, инвесторы - но подход компании не изменился.
DJI с самого начала не хотела зависеть от поставщиков. Если твой продукт собран из чужих технологий, ты всегда зависишь от внешних капризов: один поставщик поднял цену, другой поменял спецификацию, третий задержал поставку, четвёртый вообще ушёл с рынка.
И в итоге:
-
Теряется скорость и гибкость - особенно критично в бешеном ритме китайского рынка. Не выпустил новую модель раньше конкурента - и всё, вас сожрали.
-
Невозможно агрессивно оптимизировать себестоимость - чужие компоненты всегда стоят дороже своих (ну, когда речь идёт о серийном производстве), потому что поставщик закладывает свою прибыль.
-
И главное - нельзя идеально состыковать все модули и прошить систему единым, цельным ПО. Ну знаете, чтобы как у Apple.
Поэтому в DJI решили: всё критичное - делаем сами. Производство железа можно отдавать подрядчикам (их в Китае море - про таких у меня есть отдельная статья), но архитектура, электроника, алгоритмы и ПО - только свои.
Такая стратегия - не каприз Ван Тао, а логичная необходимость. Когда DJI делала первый контроллер в 2006-м, она пыталась купить сторонние IMU. Но оказалось, что они:
а) слишком дорогие,
б) слишком тяжёлые,
в) слишком грубые и нечувствительные для маленьких коптеров.
Пришлось делать свой IMU. Получилось. И после этого делать свои моторы, свои регуляторы скорости (Electronic Speed Controller, ESC) и другие системы было уже не страшно.
А ещё важно: до DJI «потребительских» дронов как полноценной индустрии просто не существовало. Рынка не было → типовых решений не было → готовых технологий не было. Хочешь что-то нормальное - делай сам.
Но даже когда на рынке дронов появлялись готовые технологии, DJI всё равно часто предпочитала разрабатывать собственные. И вот почему:
Китай: миллион заводов и дефицит технологий
В то время (начало-середине 2010-х) в Китае было море фабрик, готовых производить всё что угодно - дёшево и быстро. А вот разработчиков технологий не хватало.
И Ван Тао не хотел становиться «ещё одной фабрикой».
Фабрика - это низкая маржа, адская конкуренция и постоянная борьба за выживание. А создатель технологий - это сильный бренд, высокая прибыль, уникальная позиция на рынке и щедрая поддержка китайского государства (и я даже не про роль DJI в китайских военных технологиях, а в целом).
А ещё, как мы видели выше, одну технологию можно масштабировать в десятки продуктов: стабилизаторы для дронов → стабилизаторы для камер.
География: Шэньчжэнь = хак
DJI родилась и выросла в Шэньчжэне - технологической столице Китая.
Если технологическая компания работает в Шэньчжэне, то у неё есть очень мощное преимущество. Прототип можно собрать за несколько дней. Все поставщики в радиусе поездки на такси. Не нужно строить длинные цепочки поставок, таскать инженеров через всю страну - всё под рукой. Это очень сильно ускоряет разработку - особенно для компаний вроде DJI, которые всё разрабатывают сами и редко используют чужие технологии.
«Китайский Apple»
Важно: я вовсе не говорю, что всем компаниям надо делать всё самим. Xiaomi, например, половину своих девайсов даже не проектирует самостоятельно, и прекрасно себя чувствует. Но у большинства её продуктов совершенно другие рынки - большие, зрелые, с готовыми цепочками поставок.
У DJI всё иначе: они создавали свою индустрию фактически с нуля. И именно поэтому именно DJI чаще всего называют «китайским Apple». Не Huawei, не Xiaomi, не BYD, а именно DJI. Потому что они:
-
Разрабатывают ключевые технологии самостоятельно.
-
Добиваются близкой к идеалу стыковки железа, электроники и софта.
-
Создали бренд, который уважают во всём мире.
Честно - это, наверное, единственная крупная китайская компания, о которой я почти не слышу фраз вроде «фу, китайщина», «дёшево и сердито», «хрень в красивой обёртке» и т.д. Про всех остальных, даже самых топов - периодически слышу такое. Про DJI - никогда.
Но есть то, в чём DJI на Apple вообще не похожа. Это цены. И ещё разнообразие линеек. Тут DJI идёт своим путём.
Главный вывод
Итак, мы разобрали самый главный секрет успеха DJI. Этот редкий случай, когда небольшой стартап сознательно выбирает трудный путь - делать технологии с нуля - и в итоге не просто догоняет рынок, а создаёт новый стандарт отрасли. Весь мир сравнивает телефоны с Айфонами - лучше/хуже, дешевле/дороже и т.д. А дроны - с DJI.
Эта компания отлично показывает, что иногда выгоднее отказаться от лёгких решений «здесь и сейчас» и построить собственное техническое ядро, вокруг которого потом рождаются сильные мировые продукты.
Надеюсь, вам понравилось.
Но кое-что осталось за кадром:
Конечно, технологии — не единственный фактор успеха DJI. Ещё у них:
-
очень необычная стратегия продаж (почти научная «самоканнибализация» модельного ряда)
-
отличный подход к UX - они превратили «сложную летающую штуку» в понятный гаджет
-
А ещё огромный (и очень важный) пласт военных технологий. От которых они изо всех сил пытаются откреститься, но все всё понимают.
Но если раскрывать и это - получится уже не статья, а маленькая книга. Поэтому предлагаю так:
У меня есть тг-канал «Дизраптор» - там я простым языком рассказываю про технологии, бизнес и инновации. В том же формате, что и эта статья. В ближайшее время там как раз выйдет несколько постов-DLC к этому материалу - про стратегию продаж DJI, их UX и ещё пару интересных вещей. И в целом, я каждый день публикую в Телеге кучу интересного на стыке технологий и бизнеса. Подписывайтесь, всем рад.
Также можете почитать другие мои материалы: уже упомянутую выше статью про китайские смартфоны (узнаете, почему они такие дешевые и одинаковые), похожую статью про компанию BYD, или большой разбор всего китайского автопрома.
Ну и если сами любите дроном полетать/ поснимать, то пишите, какой у вас, и как впечатления.
До встречи на просторах интернета,
Леша
Автор: AlekseiPodkletnov
