В последнее время в нашу компанию стали чаще приходить не просто запросы «посчитайте мне N точек доступа и контроллер», а уже — «нам нужна надежная беспроводная сеть, в которой пользователи смогут использовать собственные гаджеты в работе». Сегодня мы расскажем, что мы делаем и какими инструментами пользуемся в таких случаях.
Получая такой запрос, мы начинаем задавать клиенту вопросы, помогающие понять его задачу. Обобщив результаты, мы составили список основных критериев, которым должна отвечать «хорошая» и надежная беспроводная сеть:
- обеспечение высокой скорости на радиоканале;
- покрытие заданного пространства;
- возможность одновременной работы N-го количества клиентов;
- возможность создания гостевого доступа и рабочей сети с различными уровнями безопасности, используя только функционал контроллера;
- возможность фильтрации трафика, назначения политик и обеспечение безопасности беспроводного доступа средствами контроллера;
- простота настройки данного решения, т.е. своими силами без привлечения сторонних специалистов;
- возможность получения гарантии работоспособности – проведения теста, либо демонстрации, причем желательно в полевых условиях;
- конечно же, интересная цена.
В рамках данного поста остановимся на первых трех пунктах. Выбор оборудования, количество оборудования и место его размещения напрямую влияет на надежность работы беспроводной сети на физическом уровне. Именно поэтому мы рекомендуем проводить этап проектирования сети перед реализацией проекта.
Про остальные пункты мы частично уже писали в предыдущем посту и, скорее всего, еще будем писать в следующих.
Задача реального клиента
Задача: организовать беспроводную сеть в офисе, состоящем из 6 помещений, расположенных по одной стороне здания и на одном этаже.
В наличии: схема помещений, взятая, скорее всего, из плана пожарной эвакуации. Красными галочками отмечены целевые помещения.

Для расчета зоны покрытия есть множество софта, но мы предпочитаем пользоваться оригинальной, разработанной Aruba Networks программой – VisualRF Plan. Aruba сейчас самый технологичный разработчик Wi-Fi решений (по нашему мнению и мнению Gartner ).
Данная программа доступна для скачивания с сайта вендора при наличии аккаунта. Так же есть онлайн версия на базе гугл карт для проектирования покрытия сетью уличной/внешней территории.
Загружаем данный план в программу с указанием масштаба и начинаем мышкой отмечать на нем расположение и тип стен. В этой программе доступны четыре варианта стен:
- Concrete — из бетона;
- Cubicle – «кабинки», офисные перегородки;
- Drywall – из гипсокартона;
- Glass – из стекла.

В нашем случае красным обозначены бетонные стены, желтым — из гипсокартона, что соответствует реалиям нашего помещения. Отмечаем область, которую необходимо покрыть беспроводной сетью (серым цветом на схеме).

Выделяем область для планирования и запускаем диалоговое окно, в котором нужно задать параметры работы точек доступа и распределение абонентов между ними (максимальное количество пользователей, скорость и количество пользователей на канал).
В нашем случае назначаем:
- Минимальная скорость 90Мбит/с на пользователя;
- Всего 40 пользователей, но не более 5 на один канал;
- Мощность передатчиков выставляем средней, чтобы не глушить соседние офисы;
- Определяем параметры пространства (environment): выставляем офисы-гипрок;
- Тип точки определяем как AP-105 для возможности поддержки клиентов, работающих на частоте 5ГГц (где, кстати, радиоэфир менее загружен).

Точки доступа Aruba Networks
Здесь необходимо сделать небольшое отступление по поводу точек доступа Aruba. Сейчас в модельном ряду Aruba присутствует большая линейка точек доступа:
«Стандартные» точки доступа:
AP-68 – один радиомодуль, диапазон частот только 2,4ГГц, агрегатная скорость до 150Мбит/с, предназначается для помещений с низкой плотностью абонентов.
АР-93H — один радиомодуль, технология 2x2 MIMO, может работать в диапазоне 2,4ГГц либо 5ГГц, агрегатная скорость до 300Мбит/с, имеет 4 Ethernet порта, позволяет развивать кабельную инфраструктуру.
АР-93 — один радиомодуль, технология 2x2 MIMO, может работать в диапазоне 2,4ГГц либо 5ГГц, агрегатная скорость до 300Мбит/с, прекрасно подходит для офисов и помещений с невысокой плотностью.
AP-105 – два радиомодуля, технология 2x2 MIMO, поддерживает одновременную работу на диапазонах 2,4ГГц и 5ГГц, позволяет организовать беспроводную сеть в помещениях, где сконцентрированы клиенты с различными типами радиомодулей.
АР-135 – два радиомодуля, технология 3x3 MIMO, содержит два порта 10/100/1000BASE-T, агрегатная скорость до 450Мбит/с, обеспечивает высокую производительность и скорость даже в условиях плохой радиообстановки.
Точки доступа для организации удаленного рабочего места
Очень хороши в случае, когда, например, сотрудник находится в командировке.
RAP-2WG – работает только в 2.4-GHz с максимальной скоростью 54 Mbps, размером с пачку сигарет — прекрасно подходит для того, чтобы взять с собой в дорогу.
RAP-3WN — один радиомодуль, технология 2x2 MIMO, работает в диапазоне 2,4ГГц, поддерживает режим Instant, есть USB порт – дает возможность подключения 3G/4G модема, подходит для организации удаленного офиса.
RAP-5WN — один радиомодуль, технология 3x3 MIMO, может работать в диапазоне 2,4ГГц либо 5ГГц, агрегатная скорость до 300Мбит/с, имеет 4 медных порта и USB порт – дает возможность подключения 3G/4G модема.
RAP-100 Series — два радиомодуля, технология 2x2 MIMO, поддерживает одновременную работу на диапазонах 2,4ГГц и 5ГГц, есть возможность подключения внешней антенны, есть USB порт – дает возможность подключения 3G/4G модема.
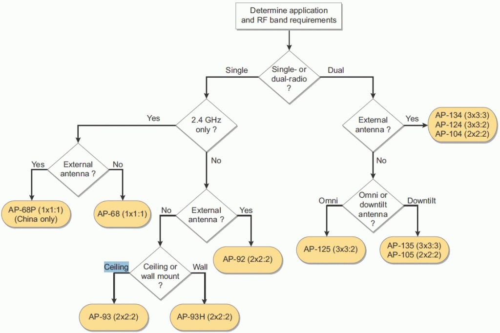
Определиться с типом точек доступа может помочь следующий алгоритм:

Отмечу, что сейчас по статистической информации процент устройств, которые поддерживают работу на частоте 2.4ГГц значительно больше, чем процент устройств, работающих на частоте 5ГГц. По некоторым данным соотношение составляет примерно 67% на 33%. Логично, что двухканальные точки доступа имеет смысл выбирать в том случае, если у вас есть или планируют появиться совместимые устройства.
Необходимость внешней антенны может определяться специфической геометрией помещения, когда, например, требуется направить сигнал в узкий длинный коридор. В части случаев выбор между внутренней или внешней антенной может быть делом вкусом клиента.
Вариант №1: AP-105 на средней мощности
Вернемся к данной картинке:

Выбираем тип точки AP-105 и нажимаем кнопку «Ок». Исходя из заданных параметров, получаем следующую картинку:

Получившаяся схема отражает радиочастотное покрытие заданной площади, на которой цветные области соответствуют следующим значениям:
- Красная – уровень сигнала: -45дб;
- Оранжевая — уровень сигнала: -55дб;
- Салатовая: -65дб и т.д.
При нахождении в вышеперечисленных трех зонах можно будет комфортно работать. Для реализации этого программа предложила установить четыре точки доступа.
Вариант №2: AP-135 по максимуму
Рассмотрим альтернативный вариант с более мощной топовой точкой доступа АР-135 и максимальной мощностью (30 dbm):
- 40 пользователей, максимально по 10 на один канал;
- минимальная скорость 90Мбит/с;
- мощность каждого передатчика выставляем максимальной;
- точку доступа выбираем AP-135 (высокая плотность пользователей).
Получаем:

Видим, что две точки доступа AP-135 на максимальной мощности должны справиться с поставленной задачей не хуже, чем четыре AP-105 на средней мощности. Однако есть нюанс.
Выводы и результаты
Существуют различные способы проектирования будущей беспроводной сети – разные производители, разные модели, разное количество точек и т.д. Программные средства помогают в удобном виде оценить различные варианты и сделать аргументированный выбор в пользу одного из них. Однако есть нюансы, которые также необходимо учитывать.
Во-первых, цена на AP-135 в полтора раза выше в сравнении с АР-105 и, приобретая две топовые точки доступа, вместо четырех помладше, выигрыш в стоимости будет меньше, чем в два раза: 1,5х*2 =3х против 4х.
Во-вторых, выставление максимальной мощности передатчика на точке доступа в некоторых случаях может не решить проблему затуханий. Учитывая, что еще есть передатчик на конечном устройстве, который должен также «пробить» все преграды.
Если же у вас есть помещения на разных этажах, то выставленные на максимум точки будут глушить друг друга — как известно в диапазоне 2,4 есть всего 3 непересекающихся канала. Даже, если ваш офис располагается всего на одном этаже, то вы начнете «глушить» соседей.
В данной статье мы привели реальный пример расчета проекта по обеспечению офиса беспроводной сетью. Следующим этапом мы обычно предлагаем, заказчик соглашается, и мы проводим полевое тестирование выбранного оборудования его территории. Для этих целей в нашем Центре компетенции сформирован демо-фонд Aruba Networks.
Успешного и надежного функционирования вашему Wi-Fi!
Автор: it_man
