Столкнулся недавно с проблемой что IE не хотел правильно принимать настройки локальной групповой политики Site to Zone Assignment list. Проблема проявлялась следующим образом:
При несконфигурированной политике список доверенных сайтов был по умолчанию, что логично.

А при сконфигурированной — пуст.

При этом сама политика была совсем не пуста.

Как оказалось — политика применялась правильно только в том случае, если режим ESC был отключен. Теперь надо было разобраться как заставить политику работать и при включенном ESC. К сожалению гуглинг ни к чему не привел, так как большинство предпочитает отключать ESC и соответственно с подобной проблемой не сталкивается. К счастью нашлась статья blogs.msdn.microsoft.com/askie/2012/06/05/how-to-configure-internet-explorer-security-zone-sites-using-group-polices из которой следовало что IE хранит информацию о привязке сайтов к зонам в разных ветках реестра в зависимости от того включена ESC или нет. Было решено сравнить схему ключей реестра групповой политики и обычных настроек IE. В той же статье были указаны как ветвь реестра настроек IE:
HKEY_CURRENT_USERSoftwareMicrosoftWindowsCurrentVersionInternet SettingsZoneMap
Так и ветвь реестра настроек групповой политики:
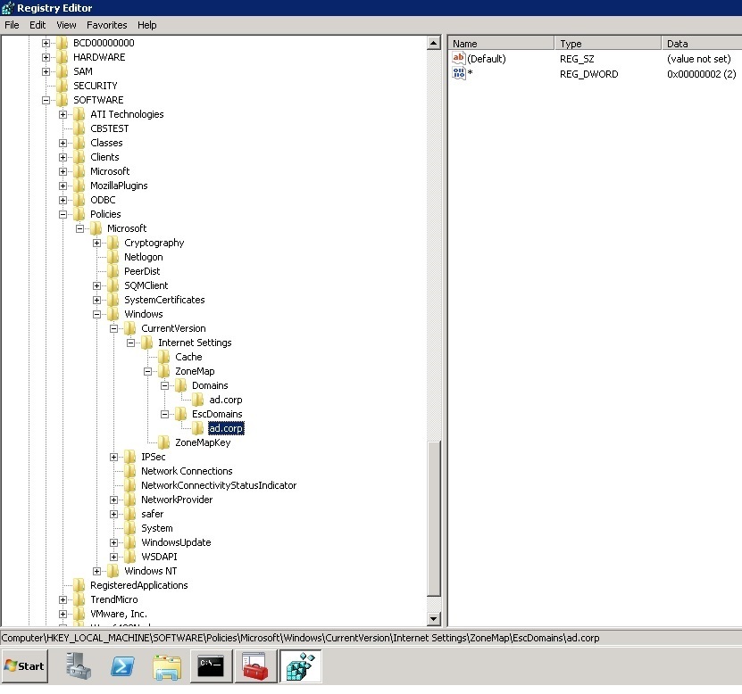
HKLMSOFTWAREPoliciesMicrosoftWindowsCurrentVersionInternet SettingsZoneMap
Было обнаружено что настройки IE включают две подветви: Domains и EscDomains
В тоже время ветвь групповой политики может похвастаться только подветвью Domains, а EscDomains отсутствует.

Было решено повторить структуру ветвей и ключей Domains во вручную созданной ветви EscDomains.

Проверяем — проблема решена.

Автор: Dshuffin
