Десктоп с Core i5 потребляет всего 5,9 Вт в режиме idle

в 10:01, , рубрики: diy или сделай сам, оптимизация энергопотребления, Электроника для начинающих, Энергия и элементы питания, энергопотери, энергопотребление, метки: , ,

Десктоп с Core i5 потребляет всего 5,9 Вт в режиме idle

Голландский инженер-любитель Эмиль ‘Mux’ Нейссен (Emile Nijssen) уже несколько лет занимается оптимизацией энергопотребления на материнских платах. Например, в 2010 году он собрал полноценный компьютер MiniITX / Core 2 Duo, потребляющий всего 20 ватт, в прошлом году сделал десктоп Core i3 с потреблением 8,3 ватта.

Новый проект Fluffy2 — Core i5-3570K с 16 ГБ памяти DDR3-1333, модулем WiFi, SSD 64 ГБ, потребляет всего 5,9 Вт вместо оригинальных 11,6 Вт. Сам Нейссен использует его как свой основной домашний компьютер.

План оптимизации (материнская плата уже готова, нужно найти подходящий монитор и корпус):

Десктоп с Core i5 потребляет всего 5,9 Вт в режиме idle
Примечание: обычный ПК находится в режиме ожидания около 95% времени

Чтобы добиться такого результата, во-первых, нужно грамотно подойти к выбору комплектующих. Нейссен публикует ориентировочный список, какие компоненты предпочтительнее от каких производителей, а каких нужно избегать ради минимального энергопотребления. Например, материнскую плату он рекомендует от Intel или MSI из нижнего-среднего ценового диапазона, память можно любую.

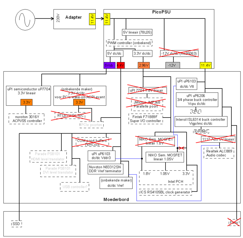
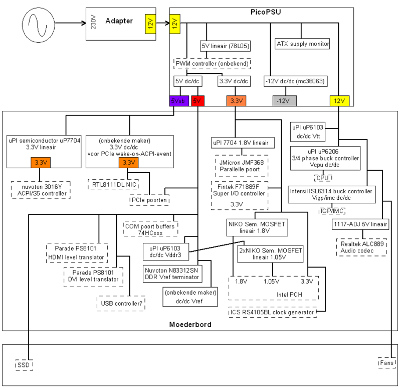
Нейссен рассматривает каждый компонент в электрической цепи как источник энергопотерь — и удаляет с материнской платы всё лишнее: порты SATA, светодиоды, ненужные модули регуляторов напряжения (VRM) и так далее, максимально сокращая энергопотери без ущерба для функциональности. В качестве наглядного примера можно привести две электрические схемы с его прошлого проекта Core i3: оригинальную схему и после удаления ненужных компонентов.

До:
Десктоп с Core i5 потребляет всего 5,9 Вт в режиме idle

… и после:
Десктоп с Core i5 потребляет всего 5,9 Вт в режиме idle

Вот оригинальная электрическая схема материнской платы Intel DQ77KB, над которой инженер работает теперь.

Десктоп с Core i5 потребляет всего 5,9 Вт в режиме idle

Нейссен замерил вольтметром каждый контур на схеме и составил для себя диаграмму, как расходуется питание по всем компонентам в спящем режиме.

Десктоп с Core i5 потребляет всего 5,9 Вт в режиме idle

После оптимизации система потребляет всего 5,9 Вт вместо оригинальных 11,6 Вт, то есть почти в два раза меньше. На максимальной мощности компьютер потребляет 74,5 Вт вместо оригинальных 99,6 Вт.

В идеале, компактный компьютер c низким энергопотреблением можно прикрепить к задней панели монитора — и носить его с собой за ручку. Система будет выглядеть примерно так (3D-рендер авторства Нейссена):

Десктоп с Core i5 потребляет всего 5,9 Вт в режиме idle

Самодельная батарея для него, сделанная из аккумуляторных ячеек ноутбука.

Десктоп с Core i5 потребляет всего 5,9 Вт в режиме idle

P.S. Работа Fluffy2 участвует в конкурсе по энергоэффективности, организованном голландским банком ASN. Если Fluffy2 выиграет на конкурсе, автор обещает организовать коммерческий выпуск таких компьютеров. Может быть, он заявится на Kickstarter.

Автор: alizar

* - обязательные к заполнению поля


https://ajax.googleapis.com/ajax/libs/jquery/3.4.1/jquery.min.js