Очень часто замечаю, что люди пишут вот так:
var length = array.Length;
for (int i = 0; i < length; i++) {
//do smth
}
Пишут они это в надежде ускорить цикл, думая что создавая локальную переменную избавляют CLR от необходимости вызывать каждый раз геттер для Array.Length. В моём главном рабочем проекте подобный код встречается более 150 раз. Я решил раз и навсегда для себя понять стоит так делать или можно сэкономить своё время и написать без временной переменной.
Для начала рассмотрим два метода на C#:
public int WithoutVariable() {
int sum = 0;
for (int i = 0; i < array.Length; i++) {
sum += array[i];
}
return sum;
}
public int WithVariable() {
int sum = 0;
int length = array.Length;
for (int i = 0; i < length; i++) {
sum += array[i];
}
return sum;
}
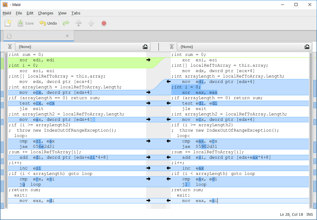
И давайте посмотрим на код, который получается после JIT компиляции в релизе на .NET Framework 4.7.2 под LegacyJIT-x86:
| WithoutVariable() ;int sum = 0; xor edi, edi ;int i = 0; xor esi, esi ;int[] localRefToArray = this.array; mov edx, dword ptr [ecx+4] ;int arrayLength = localRefToArray.Length; mov ecx, dword ptr [edx+4] ;if (arrayLength == 0) return sum; test ecx, ecx jle exit ;int arrayLength2 = localRefToArray.Length; mov eax, dword ptr [edx+4] ;if (i >= arrayLength2) ; throw new IndexOutOfRangeException(); loop: cmp esi, eax jae 056e2d31 ;sum += localRefToArray[i]; add edi, dword ptr [edx+esi*4+8] ;i++; inc esi ;if (i < arrayLength) goto loop cmp ecx, esi jg loop ;return sum; exit: mov eax, edi |
WithVariable() ;int sum = 0; xor esi, esi ;int[] localRefToArray = this.array; mov edx, dword ptr [ecx+4] ;int arrayLength = localRefToArray.Length; mov edi, dword ptr [edx+4] ;int i = 0; xor eax, eax ;if (arrayLength == 0) return sum; test edi, edi jle exit ;int arrayLength2 = localRefToArray.Length; mov ecx, dword ptr [edx+4] ;if (i >= arrayLength2) ; throw new IndexOutOfRangeException(); loop: cmp eax, ecx jae 05902d31 ;sum += localRefToArray[i]; add esi, dword ptr [edx+eax*4+8] ;i++; inc eax ;if (i < arrayLength) goto loop cmp eax, edi jl loop ;return sum; exit: mov eax, esi |
Несложно заметить, что количество ассемблерных инструкций абсолютно одинаково — 15 штук. Причём логика этих инструкций тоже практически полностью совпадает. Есть только небольшое различие в порядке инициализации переменных и сравнении стоит ли продолжать цикл. Можно заметить, что в обоих случаях длина массива заносится в регистры два раза перед циклом:
- чтобы проверить на 0 (arrayLength);
- и во временную переменную для проверки в условии цикла (arrayLength2);
Получается, что оба вышеприведённых метода компилируются в один и тот же код, но первый пишется быстрее и явный выигрыш в скорости выполнения отсутствует.
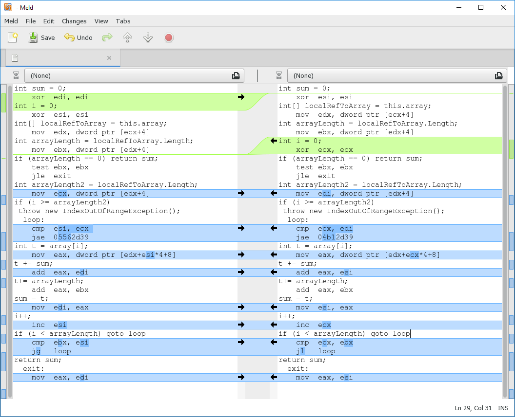
Приведённый выше ассемблерный код навёл меня на некоторые мысли и я решил проверить ещё пару методов:
public int WithoutVariable() {
int sum = 0;
for(int i = 0; i < array.Length; i++) {
sum += array[i] + array.Length;
}
return sum;
}
public int WithVariable() {
int sum = 0;
int length = array.Length;
for(int i = 0; i < length; i++) {
sum += array[i] + length;
}
return sum;
}
Теперь суммируется текущий элемент и длина массива, только в первом случае длина массива каждый раз запрашивается, а во втором сохраняется один раз в локальную переменную. Посмотрим на ассемблерный код этих методов:
| WithoutVariable() int sum = 0; xor edi, edi int i = 0; xor esi, esi int[] localRefToArray = this.array; mov edx, dword ptr [ecx+4] int arrayLength = localRefToArray.Length; mov ebx, dword ptr [edx+4] if (arrayLength == 0) return sum; test ebx, ebx jle exit int arrayLength2 = localRefToArray.Length; mov ecx, dword ptr [edx+4] if (i >= arrayLength2) throw new IndexOutOfRangeException(); loop: cmp esi, ecx jae 05562d39 int t = array[i]; mov eax, dword ptr [edx+esi*4+8] t += sum; add eax, edi t+= arrayLength; add eax, ebx sum = t; mov edi, eax i++; inc esi if (i < arrayLength) goto loop cmp ebx, esi jg loop return sum; exit: mov eax, edi |
WithVariable() int sum = 0; xor esi, esi int[] localRefToArray = this.array; mov edx, dword ptr [ecx+4] int arrayLength = localRefToArray.Length; mov ebx, dword ptr [edx+4] int i = 0; xor ecx, ecx if (arrayLength == 0) (return sum;) test ebx, ebx jle exit int arrayLength2 = localRefToArray.Length; mov edi, dword ptr [edx+4] if (i >= arrayLength2) throw new IndexOutOfRangeException(); loop: cmp ecx, edi jae 04b12d39 int t = array[i]; mov eax, dword ptr [edx+ecx*4+8] t += sum; add eax, esi t+= arrayLength; add eax, ebx sum = t; mov esi, eax i++; inc ecx if (i < arrayLength) goto loop cmp ecx, ebx jl loop return sum; exit: mov eax, esi |
Количество инструкций у этих двух методов и сами инструкции почти абсолютно одинаковые, опять различие есть только в порядке инициализации переменных и проверке на продолжение цикла. Причём можно заметить, что в расчёте sum учитывается только тот array.Length, который был взят самым первым. Очевидно что вот это:
int arrayLength2 = localRefToArray.Length;
mov edi, dword ptr [edx+4]
if (i >=arrayLength2) throw new IndexOutOfRangeException();
cmp ecx, edi
jae 04b12d39
во всех четырёх методах — заинлайниная проверка на выход за пределы массива и она выполняется для каждого элемента массива.
Можно сделать уже первый вывод о том, что заводить дополнительную переменную чтобы пытаться ускорить выполнение цикла это пустая трата времени, т.к. компилятор всё сделает за нас. Заводить переменную с длиной цикла имеет смысл только чтобы увеличить читабельность кода.
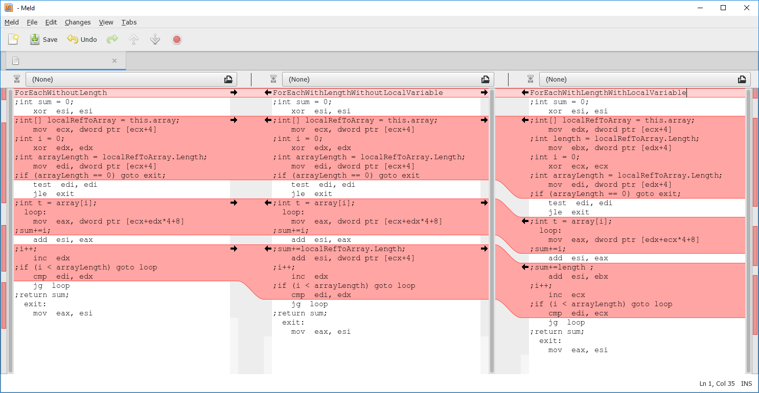
Совершенно другая ситуация с ForEach. Возьмём три метода:
public int ForEachWithoutLength() {
int sum = 0;
foreach (int i in array) {
sum += i;
}
return sum;
}
public int ForEachWithLengthWithoutLocalVariable() {
int sum = 0;
foreach (int i in array) {
sum += i + array.Length;
}
return sum;
}
public int ForEachWithLengthWithLocalVariable() {
int sum = 0;
int length = array.Length;
foreach (int i in array) {
sum += i + length;
}
return sum;
}
И посмотрим на их код после JIT:
xor esi, esi
;int[] localRefToArray = this.array;
mov ecx, dword ptr [ecx+4]
;int i = 0;
xor edx, edx
;int arrayLength = localRefToArray.Length;
mov edi, dword ptr [ecx+4]
;if (arrayLength == 0) goto exit;
test edi, edi
jle exit
;int t = array[i];
loop:
mov eax, dword ptr [ecx+edx*4+8]
;sum+=i;
add esi, eax
;i++;
inc edx
;if (i < arrayLength) goto loop
cmp edi, edx
jg loop
;return sum;
exit:
mov eax, esi
xor esi, esi
;int[] localRefToArray = this.array;
mov ecx, dword ptr [ecx+4]
;int i = 0;
xor edx, edx
;int arrayLength = localRefToArray.Length;
mov edi, dword ptr [ecx+4]
;if (arrayLength == 0) goto exit
test edi, edi
jle exit
;int t = array[i];
loop:
mov eax, dword ptr [ecx+edx*4+8]
;sum+=i;
add esi, eax
;sum+=localRefToArray.Length;
add esi, dword ptr [ecx+4]
;i++;
inc edx
;if (i < arrayLength) goto loop
cmp edi, edx
jg loop
;return sum;
exit:
mov eax, esi
xor esi, esi
;int[] localRefToArray = this.array;
mov edx, dword ptr [ecx+4]
;int length = localRefToArray.Length;
mov ebx, dword ptr [edx+4]
;int i = 0;
xor ecx, ecx
;int arrayLength = localRefToArray.Length;
mov edi, dword ptr [edx+4]
;if (arrayLength == 0) goto exit;
test edi, edi
jle exit
;int t = array[i];
loop:
mov eax, dword ptr [edx+ecx*4+8]
;sum+=i;
add esi, eax
;sum+=length ;
add esi, ebx
;i++;
inc ecx
;if (i < arrayLength) goto loop
cmp edi, ecx
jg loop
;return sum;
exit:
mov eax, esi
Первое что бросается в глаза это то, что получилось меньше ассемблерных инструкций, по сравнению с циклом for (например для простого суммирования элементов вышло в foreach 12 инструкций, в for 15).
В самом деле, если написать бенчмарк for vs foreach на 1 000 000 элементов массива, то получится такая картина: для
sum+=array[i];
| Method | ItemsCount | Mean | Error | StdDev | Median | Ratio | RatioSD |
| ForEach | 1000000 | 1.401 ms | 0.2691 ms | 0.7935 ms | 1.694 ms | 1.00 | 0.00 |
| For | 1000000 | 1.586 ms | 0.3204 ms | 0.9447 ms | 1.740 ms | 1.23 | 0.65 |
и для
sum+=array[i] + array.Length;
| Method | ItemsCount | Mean | Error | StdDev | Median | Ratio | RatioSD |
| ForEach | 1000000 | 1.703 ms | 0.3010 ms | 0.8874 ms | 1.726 ms | 1.00 | 0.00 |
| For | 1000000 | 1.715 ms | 0.2859 ms | 0.8430 ms | 1.956 ms | 1.13 | 0.56 |
ForEach для массивов отрабатывает быстрее чем For. Почему так происходит? Чтобы это понять нужно сравнивать код после JIT.
Посмотрим на ForEachWithoutLength. В нём длина массива запрашивается только один раз и не происходит никаких проверок на выход элементов за пределы массива. Так происходит потому что цикл ForEach во-первых запрещает изменение коллекции внутри цикла, а во-вторых точно не будет выходить за пределы коллекции. Из-за этого JIT может себе позволить вообще убрать проверки на выход за пределы массива.
Теперь посмотрим внимательно на метод ForEachWithLengthWithoutLocalVariable. В его коде есть только один странный момент в том, что sum+=length происходит не с сохранённой ранее локальной переменной arrayLength, а с новой, которую программа спрашивает каждый раз из памяти. Получается, что обращений к памяти за длиной массива будет N + 1, где N — длина массива.
Осталось рассмотреть метод ForEachWithLengthWithLocalVariable. Его код ничем не отличается от ForEachWithLengthWithoutLocalVariable, кроме работы с длинной массива. Компилятор опять сгенерировал локальную переменную arrayLength, с помощью которой проверяет что массив не пустой, но при этом компилятор честно сохранил нашу явную локальную переменную length и сложение в теле цикла происходит уже с ней. Получается, что этот метод всего дважды обращается к памяти для определения длины массива. Эту разницу в количестве обращений к памяти в реальных приложениях очень сложно заметить.
Ассемблерный код рассмотренных методов получился такой простой потому что сами методы простые. Будь в методе больше параметров, там была бы уже работа со стеком, переменные хранились бы не только в регистрах и возможно было бы больше проверок, но основная логика осталась бы такая же: введение локальной переменной с длиной массива может иметь смысл только для повышения читабельности кода. Кроме того, оказалось, что Foreach по массиву часто выполняется быстрее чем For.
Автор: T-D-K
