Время от времени на Хабре появляются обзоры различных смартфонов, планшетов, ноутбуков и прочих мелких гаджетов. В этой статье вашему вниманию предлагается обзор агрегата покрупнее, а именно – программно-технического комплекса (ПТК), управляющего машиной, размером с многоэтажный дом. Для пояснения масштаба девайса, на фотографии показана одна из его частей — теплофикационная паровая турбина, которая в будущем будет приводом для не менее впечатляющего по размерам электрогенератора. Замечательнее всего то, что с помощью пара, из огромного котла, необходимо управлять этой турбиной так, чтобы она выдавала 3000 об/мин с погрешностью не более ±0,1% при любой рабочей нагрузке генератора.
Введение
Мы все ежедневно используем электричество, горячую воду и отопление. Но задумываемся о том, как и откуда все эти блага попадают к нам в дом или офис, мы значительно реже. А между тем, тут есть, на что посмотреть и о чем рассказать: ведь электростанции – это одни из самых крупных и сложных механизмов, управление которыми — весьма нетривиальная задача.
Теплоэлектростанции бывают разных типов: ТЭЦ, ГРЭС, ГТЭС и еще много других, но суть их работы от этого не меняется: на входе – полезные ископаемые, на выходе – тепло и электричество.
Вот так выглядит небольшой запас угля для угольной электростанции. Бульдозер время от времени перемешивает его, чтобы он не сильно горел и дымил.
Стоит отметить, что не существует двух абсолютно одинаковых электростанций, даже, если они одного типа и сделаны по одному и тому же проекту. Как следствие — система управления любой электростанции уникальна и выполнена в единственном экземпляре.

Одна из двух десятков московских электростанций — ТЭЦ 21. Видны градирни, от которых валит пар.

Если сильно упрощать, то подавляющее большинство устройств для добычи тепла и электричества состоит из:
- Нагревательного элемента; в его роли может выступать газовая/мазутная/угольная/атомная топка (в последнем случае её, правда, принято называть реактором).
- Котла, в котором происходит нагрев рабочей жидкости; здесь лидером на рынке является вода, в более редких случаях котел с водой может отсутствовать (ГТЭС), тогда струя раскаленного газа непосредственно воздействует на турбину.
- Привода электрогенератора; это та или иная разновидность турбины.
- Собственно, самого электрогенератора; эти устройства бывают очень разными, от небольших до колоссальных (основным их показателем является мощность вырабатываемого тока, собственно, чем больше мощность, тем больше размер).
- Огромного и сложного электрического хозяйства.
Есть также ряд других не менее важных и сложных устройств, типа градирен, сетевых подогревателей, лабораторий химводоочистки и т.п. — в одной статье обо всем и не рассказать.
Топка, котел, турбина и генератор образуют единый блок, который так и называется — энергоблок. Как правило, на одной электростанции несколько энергоблоков, не обязательно одной мощности.
Одна из частей энергоблока — турбина. Топка вместе с котлом, от которого идут паропроводы, расположены в другом зале.
В задачу автоматизированной системы управления (АСУ) входит как управление одним станционным энергоблоком (блочная АСУ), так и их совокупностью (станционная АСУ).

Зал управления энергоблоком №6 Рязанской ГРЭС. Мощность энергоблока 800 МВт, система управления — ПТК Квинт.
Так как же ПТК превращается в АСУ ТП? Как уже было отмечено, не существует двух одинаковых энергоблоков и, тем более, электростанций. Поэтому, чтобы с помощью универсального ПТК можно было что-либо автоматизировать, необходимо вначале определить его аппаратную конфигурацию и затем написать технологические программы управления объектом автоматизации. Сбором информации от датчиков, ее обработкой и выдачей управляющих воздействий на исполнительные механизмы занимаются программируемые логические контроллеры (ПЛК). Вместе с тем, на контроллерах лежит ответственность по защите оборудования и персонала в случае нештатных ситуаций, взаимодействие с операторами, предоставление всех оперативных данных для последующего архивирования и много чего еще. Этой работой контроллер занимается круглосуточно на протяжении многих лет. Таким образом, хотя контроллер – это лишь один из многих компонентов ПТК, для первого обзора он подойдет как нельзя лучше.
Разбираем ПЛК
Как хороший театр начинается с вешалки, так и хороший контроллер начинается с аппаратного шкафа.

Лабораторный аппаратный шкаф со снятой дверцей. Предназначен для тестирования ПО и оборудования — отсюда и небольшой рабочий беспорядок.
На верхнем этаже размещаются схемы дублированного питания — преобразователи ~220 / =24 В. Они выделяют значительную часть тепла и поэтому располагаются как можно ближе к вентиляционному люку шкафа. Ниже располагаются стабилизаторы напряжений и предохранители. Следующий ряд — два процессорных модуля контроллера, включенного по схеме аппаратного дублирования. Один из процессорных модулей находится в активном, а другой в пассивном состоянии. Активный модуль управляет технологическим процессом, а пассивный постоянно следит за действиями активного и контролирует его исправность, всегда готовый принять управление на себя за пару миллисекунд. Между модулями расположен простейший аппаратный блок селекции (зеленый блок посредине), он служит арбитром между ними. Основываясь на состоянии выходов этого блока, модули принимают решение о том, взять ли управление на себя или отдать соседу, причем время принятия такого решения не превышает 1 мс. Еще ниже, расположена дублированная станция УСО. Она представляет собой два аппаратных модуля (на фотографии – это два крайних модуля слева), каждый из которых работает со своим модулем контроллера. Т.к. управляющие воздействия на объект оказывает только активный контроллерный модуль, то и задания для УСО спускает только тот модуль дублированной станции, который связан с активным контроллером. В состав изображенной станции УСО вошли 15 различных модулей УСО, необходимых для проведения испытаний. На стенках шкафа располагается по два ряда вертикальных кабель-каналов, между которыми могут доустанавливаться навесные элементы – клеммные соединения, дискретные переключатели и т.п.

Внешний вид процессорного модуля контроллера со снятой декоративной накладкой.
Контроллер можно настраивать с помощью кнопок и небольшого OLED экрана на 64 знакоместа (4 строки). В реальных условиях этими элементами приходится пользоваться один раз – при первичной конфигурации модуля, например, чтобы задать ему статический IP адрес и тип исполнения (одиночный/дублированный). Как только модуль станет доступен по сети, остальные настройки можно выполнить дистанционно с помощью соответствующего САПРа (разумеется, при наличии необходимых прав). Совсем по-другому обстоят дела на испытательном полигоне – эта часть контроллера наиболее востребована, т.к. чуть ли не ежедневно приходится менять его конфигурацию или блокировать систему безопасного доступа для новых испытаний. Слева на корпусе расположены гнезда разъемов для подключения аппаратного синхроимпульса (обычно он не используется, т.к. время достаточно точно синхронизируется от NTP-сервера), дублированного питания 24 В и сигналов блока селекции. Справа расположены три сетевых порта Ethernet на 100 Мбит/с. Два из них – для подключения дублированной блочной сети, один – для кабеля обмена данными между двумя процессорными модулями дублированного контроллера (соединение точка-точка).

Процессорный модуль, вид снизу.
Внизу расположены три порта для подключения до 3-х различных шин УСО. Физически это порты RS-485, соответственно длина каждой шины определяется ее рабочей частотой и может находиться в пределах от 5 до 1400 м. Каждая шина может обмениваться с УСО либо по внутрифирменному протоколу R-400, либо по протоколу Profibus-DP. В соответствии с этим на шину вешаются либо фирменные станции УСО, либо станции УСО Profibus. В случае, если шина работает по протоколу Profibus-DP, к ней напрямую могут подключаться цифровые устройства локального управления, наподобие интеллектуальных задвижек, двигателей и прочей арматуры.
Приступим к разборке. Вначале нужно освободиться от корпуса. Для этого достаточно снять заднюю крышку; она крепится при помощи шести пластиковых защелок, так что сделать это сравнительно просто.

Процессорный модуль со снятой задней крышкой. Сразу выделяется плата стабилизации с неслабыми конденсаторами по 2200 мкФ.
Теперь можно освободиться от передней крышки. Так как декоративная наклейка на лицевой стороне корпуса отсутствовала изначально, доступ ко всем нужным креплениям свободен, остается отвинтить 8 винтов.

Под передней крышкой расположена плата МБК, к которой припаян OLED дисплей со своим контроллером и фирменной прошивкой, с поддержкой русского шрифта.

Виден весь стек плат, объединенных по шине PC/104+.
Компоновка контроллерного модуля выполнена по стандарту PC/104+. De facto, в отрасли промышленной автоматизации такая компоновка стала стандартной. Соответственно все базовые платы модуля работают в данном стеке, что позволяет сравнительно просто наращивать компоновку контроллера. Все платы крепятся между собой на латунных стойках. Стойки для крепления к передней крышке – пластиковые. Между платами сравнительно немного дополнительных коммуникаций – это провода питания и шлейфы портов. Пойдем дальше и разъединим платы, освободив их от шлейфов.

Все платы одним планом.
Экземпляр, выбранный для обзора, имеет минимальную конфигурацию и укомплектован одним адаптером для фирменной шины УСО, поэтому в стеке не особенно много плат (слева направо, сверху вниз):
- стабилизатор питания — STB-4100,
- сборка 3-х Ethernet портов — PPE-4102,
- плата питания, портов подключения периферии и органов местного управления – MBK-4100,
- плата процессора TME-104P-CSR-LX800 с одним портом Ethernet,
- адаптер внутрифирменной шины УСО – MIS-4100,
- дублированный адаптер Ethernet.

Внутренний стабилизатор питания модуля контроллера STB-4100.

STB-4100. Вид со стороны разъемов питания платы процессора и платы MBK-4100
Это простая плата, но она выполняет очень важные функции. Во-первых, стабилизирует и фильтрует выходное напряжение 5 В для процессора, и раздает входные ± 24 В плате MBK-4100. Во-вторых, может обеспечить краткосрочную работу всего модуля при пропадании внешнего питания. Это позволит модулю контроллера проработать достаточное время, чтобы он успел сохранить все оперативные данные в энергонезависимую память и смог достойно завершить работу, с высокой вероятностью восстановления своего состояния после устранения поломки.

Адаптер фирменной полевой шины MIS-4100. Вид со стороны процессора поддержки PC/104+

MIS-4100. Вид со стороны процессора поддержки фирменной полевой шины R400
Следом за стабилизатором в стеке располагается адаптер фирменной полевой шины УСО MIS-4100. На двусторонней плате с каждой стороны располагается по микропроцессору. Процессор Altera Cyclone отвечает за поддержку шины PC/104+, а Atmel запрограммирован как мастер на фирменной шине УСО – R400. Сама шина – это по сути I²C, разогнанная до частоты 10 Мбит/с и реализованная на «физике» RS-485. Шина дублируется путем простого удвоения линий связи. Это хорошо проверенное и зарекомендовавшее себя аппаратное решение, работающее на объектах не один год. Через эту шину контроллерный модуль связывается с фирменными станциями УСО, к которым, в свою очередь, подключены модули УСО. Обмен между станциями и УСО ведется по протоколу Modbus. Такая двухуровневая компоновка позволяет располагать модули УСО в непосредственной близости от объекта в отдельных аппаратных шкафах. При этом расстояние между контроллером и отдельными станциями УСО может превышать километр.




Процессорный модуль Cool SpaceRunner-LX800
Процессор, по нынешним временам, обладает более чем скромными характеристиками:
CPU
- 64 KB L1 кэш
- 128 KB L2 кэш
- 256 MB DDR SDRAM 400 MHz
Чипсет
- 1 x 32-bit PC/104-Plus
Слоты расширения
- 1 x 16-bit PC/104 DMA совместимый
Интерфейсы
- Ethernet 10/100BaseT
- ATA-6 EIDE (Ultra DMA-100)
- PS/2
- 4 x USB 2.0
- 2 x RS232/RS485/RS422
- 1 x LPT
- SVGA
- SSD на EIDE
Фактическая производительность CPU вместе с памятью, находится где-то на уровне первых пентиумов конца 90х прошлого века. Такая слабая производительность обусловлена, прежде всего, тем, что он должен оставаться холодным даже при продолжительных максимальных нагрузках. В условиях, царящих на теплоэлектростанциях, это качество имеет наибольшую ценность — рассеиваемая мощность заявлена в пределах 3 — 4 Ватт. Рабочие температуры процессора лежат в диапазоне -40°C…+85°C при том, что время наработки на отказ составляет почти 300 000 часов.
Из всех интерфейсов, расположенных на плате процессора, используется только Ethernet адаптер. Через него осуществляется связь между модулями дублированного контроллера. Эта связь служит для быстрой синхронизации накапливаемых данных. При этом данные в пассивном модуле отстают по времени от данных в активном не более чем на несколько миллисекунд. Это позволяет осуществлять автоматическое безударное (в технологическом смысле) переключение активности в случае возникновения неполадок в одном из модулей.


Плата дублированного сетевого Ethernet адаптера Advantech
Для общения со станциями верхнего уровня каждый модуль контроллера снабжается дублированным Ethernet адаптером. Сделано это по тем же соображениям, по которым дублируется шина УСО: все шины данных, что уходят далеко в «поле», обязаны быть продублированными, т.к. вероятность повреждения линии связи прямо пропорциональна ее протяженности. Если контроллер дублированный, то к каждому его модулю будут подключены по паре сетевых «шнурков». Таким образом, дублированный контроллер работает с сетью по четырем независимым линиям связи. Каждый сетевой адаптер, размещенный на плате, поддерживает гигабитный Ethernet. Однако, на практике такая пропускная способность избыточна, т.к. центральный процессор контроллера имеет сравнительно низкую производительность.


Модуль базовый коммутационный – MBK-4100
У этого модуля много разных задач:
- агрегирование всех интерфейсных портов контроллера,
- поддержка пользовательского интерфейса местного управления (экран, кнопки),
- контроль входного напряжения и формирование аварийных прерываний,
- поддержка аппаратного модуля селекции для дублированного контроллера,
- крепление стека плат контроллерного модуля к корпусу.

Один из типов фирменных модулей УСО – АЦП-4122.
Строго говоря, модули УСО уже не относятся к контроллеру, а являются его периферией. Но, тем не менее, интересно взглянуть и на один из таких модулей. В данном случае это модуль аналого-цифрового преобразователя с настраиваемыми потенциальными входами с индивидуальной гальванической развязкой. Используется для снятия показаний термопар ТХА и ТХK. Конкретный тип термопары, которая будет подключена к одному из восьми каналов модуля, указывается при составлении технологической программы контроллера и спускается контроллером модулю УСО в виде настроек.
Вместо заключения
Контроллеры и УСО — это всего лишь одна из частей ПТК, но именно с них начинается разработка нового проекта для автоматизации электростанции. По началу, определяется объем и типы сигналов, которые нужно получать от датчиков объекта и формировать для исполнительных механизмов. После этого уже можно рассчитать количество необходимых контроллеров и состав УСО в каждом из них. Когда все станет известно, создается полигон, на котором можно реализовать требуемую аппаратную конфигурацию.

Аппаратные стойки на полигоне, предназначены для монтирования и испытаний спроектированной аппаратной конфигурации будущего АСУ ТП.

Эти модули УСО еще только предстоит собрать в станции и разместить их на стойках.

Будущая серверная АСУ ТП.

Монтаж кросс-панели для одного из шкафов с сетевым оборудованием.

Операторские станции. Они так же будут развернуты на полигоне. Этого требуют круглосуточные тесты бесперебойной работы будущего комплекса управления.
После того, как станет известна аппаратная конфигурация ПТК, можно приступать к написанию технологических программ для контроллеров. Для этого с помощью САПРа описывается тип и аппаратный состав контроллера.

В САПРе для программирования ПЛК, описывается аппаратный состав УСО.
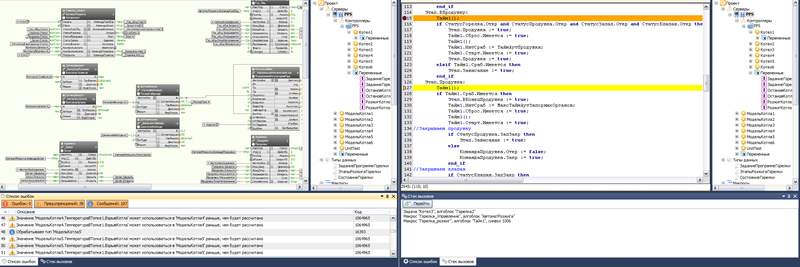
Теперь, имея виртуальный образ всей аппаратуры, можно писать технологические программы для управления техпроцессом. В качестве языков для таких программ используются диалекты языков программирования из стандарта IEC 61131-3.

Два программных модуля на языках FBD (слева) и ST (справа). Вид из САПРа ПТК Квинт.
Помимо программирования логики работы контроллеров, так же необходимо запрограммировать операторский интерфейс. Это не менее сложная и ответственная задача, чем программирование контроллеров. Графический интерфейс должен быть легко понятен оператору с первого взгляда, к нему предъявляются жесткие требования эргономичности, т.к. с этим интерфейсом операторам предстоит работать сменами по 12 часов на протяжении длительного времени.
Когда технологические программы и операторские интерфейсы готовы, их разворачивают на полигоне на реальном оборудовании, где они и проходят предварительные испытания. Когда основные ошибки будут устранены, настроенная и запрограммированная аппаратура разбирается, упаковывается и отправляется на объект, где будет работать на протяжении многих лет без перерывов и остановок.
После написанного.
Статья пылилась в черновиках более 6 лет. С тех пор утекло много воды и сгорело много угля. Многое поменялось, что-то исчезло (например, ПТК «Квинт»), но суть самого процесса осталась прежней.
Автор: gasizdat
