Fast Healthcare Interoperability Resources (FHIR) - это протокол для обмена медицинскими данными. Стандарт очень объемный, одних только ресурсов более полутора сотен, и цель данной статьи - дать стартовую точку для его изучения.
Это первый из запланированной серии постов посвященных FHIR технологиям, далее планирую добавить статьи с шагами регистрации и подключения к EPIC EHR, загрузки FHIR данных, их использования для формирования карты пациента и особенностями использования FHIR данных в AI чат-ботах.
Введение
FHIR - набор стандартизованных сущностей (resources) и веб-API к ним. Patient, Encounter, DiagnosticReport, Observation, MedicationRequest - всё это ресурсы с предсказуемыми схемами и ссылками друг на друга. С точки зрения пациента это по сути гигантский граф данных о нем, его анамнезе и взаимодействии с медицинскими учреждениями.
Основными источниками данных о этом стандарте являются сайты fhir.org и hl7.org/fhir.
В самом стандарте описано порядка полутора сотен ресурсов, а так же различные сценарии их использования клиниками. Поскольку домен FHIR чрезвычайно обширен в статье я сосредоточусь на ресурсах и задачах с которых стоит начать реализацию приложения ориентированного на пациента, которое позволит ему получить доступ к записям на прием, лабораторным результатам, диагнозам и назначенным препаратам.
Что нужно чтобы начать разработку
Для приложений, создаваемых под конкретную клинику, процесс подключения обычно очевиден - необходимые учётные данные предоставляет сама организация, и можно переходить к следующему разделу, авторизации.
Если же мы говорим о приложении не аффилированном с какой то клиникой, то прежде всего нужно определиться с теми Electronic Health Record (EHR) с которыми вы будете работать.
Например в случае Соединенных Штатов это могут быть Epic, Cerner, Veradigm, AthenaHealth и другие. Так же определенные государственные структуры тоже предоставляют доступ по FHIR протоколам к данным своих пациентов, например так делает U.S. Department of Veterans Affairs.
В варианте Великобритании можно рассчитывать на бесплатное подключение к системам NHS, что упрощает выбор.
К сожалению, в России пока нет единого публичного FHIR-доступа: интеграция возможна только через конкретные клиники и их медицинские информационные системы (МИС).
Как устроен поиск клиник и авторизация в FHIR
У крупных EHR, работающих с большим количеством клиник, вы можете получить так называемый User-access Brands and Endpoints, который представляет собой FHIR ресурс Bundle со списком ресурсов Organization и Endpoint, в которых будут метаданные всех организаций поддерживаемых этим EHR. Например для EPIC он доступен по адресу https://open.epic.com/MyApps/Endpoints.
Стандартным методом аутентификации пациента и получение доступа к FHIR API является протокол OAuth2. Про него есть много статей на хабре и других профильных ресурсах, например https://habr.com/ru/articles/899874/, так что отметим особенности подключения связанные именно с FHIR API.
Взяв из User-access Brands and Endpoints адрес конкретного FHIR сервера для начала нужно получить его CapabilityStatement. Это документ, содержащий информацию о том, какие ресурсы предоставляет данный FHIR сервис, и адреса его эндпоинтов авторизации и получения токена. Для этого нужно выполнить запрос к эндпоинту /metadata. Например для сервера https://epicsoap.altru.org/fhir/api/FHIR/R4/ это будет запрос вида:
curl --location 'https://epicsoap.altru.org/fhir/api/FHIR/R4/metadata'
--header 'Accept: application/json'
В ответ клиент получит JSON содержащий искомые ссылки , а также список поддерживаемых сервером ресурсов и параметров запросов к ним.
Еще одним полезным эндпоинтом является /.well-known/smart-configuration, который не входит в сам FHIR стандарт но является частью SMART App Launch Framework.
curl --location 'https://epicsoap.altru.org/fhir/api/FHIR/R4/.well-known/smart-configuration'
--header 'Accept: application/json'
он возвращает OAuth ссылки авторизации и токена, а также данные, которые могут быть полезными для настройки схемы авторизации на клиенте (какие grant_types и code_challenge поддерживаются, какие scope доступны).
Основываясь на полученных данных, клиент должен запустить OAuth авторизацию. В успешном случае он получит accessToken, идентификатор пациента patient и список scope, которые ему выданы (некоторые провайдеры позволяют пациенту модифицировать список scope в процессе авторизации).
В зависимости от выбора EHR вы можете столкнуться с необходимостью управлять разным количеством OAuth секретов: это может быть либо общий секрет на любую клинику с которой EHR работает - например Cerner, либо один ClientID но разные ClientSecret для каждой из клиник - такое будет при подключении к EPIC. Соответственно, еще до реализации желательно продумать архитектуру хранения и обновления секретов, а также учитывать то, что состав клиник, доступных через EHR постоянно меняется: добавляются одни и удаляются другие клиники, некоторые переходят от одного EHR к другому.
Ключевые FHIR-ресурсы с которых стоит начать изучение
Стандарт FHIR содержит более полутора сотен типов ресурсов, и не все из них скорее всего, будут нужны в вашем приложении. В данной статье мы сосредоточимся на ресурсах вероятнее всего потребующихся при разработке приложения для пациента.
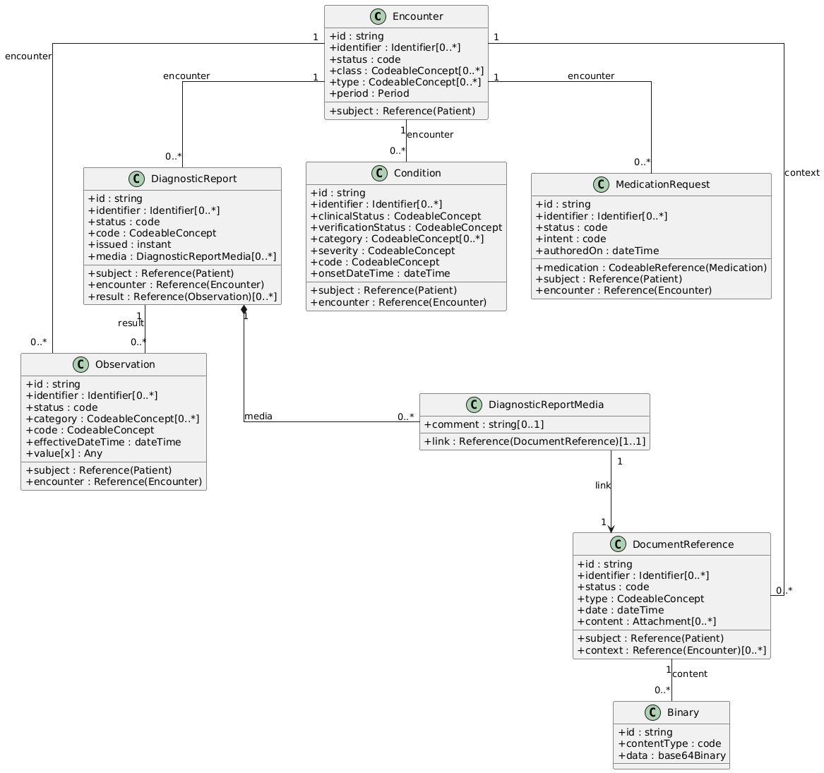
Одним из самых важных ресурсов с этой точки зрения является Encounter, описывающий факт взаимодействия пациента с системой здравоохранения. Проще говоря — это визит, госпитализация, консультация, сеанс терапии или любое событие, в рамках которого пациент получает медицинскую помощь.
К нему привязываются остальные события — диагноз (Condition), наблюдения и результаты измерений (Observation), назначения лекарств (MedicationRequest), выписки и документы (DocumentReference).
Именно через Encounter все эти данные объединяются в единый контекст медицинского эпизода: что, где, когда и кем было сделано для конкретного пациента.
Например:
-
Пациент приходит на приём (Appointment) → создаётся Encounter с состоянием
in-progress. -
Во время визита врач ставит диагноз (Condition), измеряет давление (Observation) и выписывает рецепт (MedicationRequest).
-
После визита формируется отчёт (DiagnosticReport) и сохраняется документ с результатами (DocumentReference).
-
После завершения приёма Encounter получает статус
completed.
Таким образом, Encounter — это основная ось клинического контекста в FHIR. Он связывает между собой пациента, медперсонал, место оказания помощи, время события и все медицинские действия, происходящие в рамках этого взаимодействия.
Данная статья носит обзорный характер и не ставит задачу обозреть все 156 типов FHIR ресурсов, тем более что не все из них имеют смысл в контексте приложений для пациента. Ниже в таблице приведен список с которого стоит начать ознакомление со стандартом с моей точки зрения, включая ссылки на документацию:
|
Название |
Краткое описание |
Важные поля ресурса на которые стоит обратить внимание |
Связи |
|---|---|---|---|
|
Карточка пациента |
identifier[], name[], gender, birthDate |
Базовый ресурс: Encounter, Observation, Condition и др. привязаны Patient |
|
|
Эпизод/визит |
status, class, type, period, subject |
Объединяет наблюдения и отчёты в клинический контекст |
|
|
Диагноз или состояние |
clinicalStatus, verificationStatus, code, onset[x] |
Encounter, Observation |
|
|
Запрос на исследование/услугу |
code, subject, authoredOn, requester |
Observation, DiagnosticReport |
|
|
Факт выполнения процедуры |
status, code, performed[x], subject |
Может ссылаться на отчёты (DiagnosticReport, DocumentReference) |
|
|
Измерение (давление, пульс, уроверь глюкозы и т.п.) |
code, value[x], effective[x], referenceRange[] |
Сгруппированы через hasMember другого Observation или входят в DiagnosticReport |
|
|
Лабораторный отчет, рентген, MRI, CT |
status, code, result[] (Observation), conclusion |
Содержит Observations, может ссылаться на Binary через DocumentReference |
|
|
Ссылка на документ (PDF, снимок) |
content[], type, author[], date |
Может ссылаться на Binary |
|
|
Сырой файл |
contentType, data/url |
– |
|
|
Описание лекарства (справочник) |
code, form, ingredient[] |
– |
|
|
Назначение лекарства |
medication[x], dosageInstruction[], intent, status |
Связан с Encounter, Condition |
|
|
Факт приёма лекарств |
status, effective[x], medication[x] |
– |
|
|
Аллергии и непереносимости |
code, criticality, reaction[], verificationStatus |
– |
|
|
Запись о вакцинации |
vaccineCode, occurrence[x], lotNumber |
– |
|
|
Устройство |
deviceName[], status, patient |
– |
|
|
Запись на приём |
status, start/end, participant[] |
– |
Типичные ошибки patient-facing интеграций
Авторизация
-
Запрашивать лишние scope, которые вам не нужны - пользователи могут подозрительно относиться к излишним правам.
-
Пытаться читать ресурсы из запрошенных, но не полученных scope - пациент мог убрать часть во время авторизации, тот же EPIC это позволяет
-
Игнорировать провайдерские лимиты и не притормаживать загрузку данных - получите постоянные ошибки при загрузке, поскольку провайдеры обычно накладывают request rate limit на все приложение (
ClientId), а не на отдельные его инсталляции
Получение данных
-
Не проверять на отсутствие данных в необязательных полях, если один провайдер в них что-то возвращает, то другой может вернуть NULL и у вас будет ошибка. В FHIR ресурсах ОЧЕНЬ много необязательных полей.
-
Пытаться читать из Bundle элементов больше, чем указано в поле Total, и не забывать проверять что Total != NULL (он тоже необязательный).
-
При экспорте данных пытаться загрузить сразу все ресурсы (особенно Binary) в память - часто они могут быть довольно большого объема что ведет к out-of-memory.
Визуализация
-
Показывать все, что есть в DocumentReference - он может содержать больше одного вложения, но не факт что вам нужны все, т.к. чаще всего это копии одного и того же документа в разном формате - plain-text, rtf, PDF, XML ClinicalNote, etc.
-
При проектировании UI не учитывать, что Observations - это иногда не одна величина, а целая коллекция других Observation
-
Путать MedicationRequest и MedicationStatement - первое это назначение лекарства пациенту, а последнее - факт приема.
Заключение
На западе FHIR уже стал стандартом для доступа к медицинским данным. Например, Apple Health использует FHIR, в Великобритании NHS Digital предоставляет открытые FHIR API, через которые можно получать данные о рецептах, вакцинации и записях на приём. Для разработчиков это значит - меньше хаоса в интеграциях, единые контракты и предсказуемые модели для анализов, распространение носимых устройств с его поддержкой.
Но самое ценное - то, как эти данные можно теперь использовать. Структурированные данные, в отличие от простых PDF документов, позволяют расширить их применимость, например - автоматически формировать анамнез для врача в зависимости от его специализации или запроса.
А если сюда еще подключить RAG и/или AI для выборки данных, это может перевести привычную организацию медицины на новый уровень, снизив человеческий фактор и требуемое время на взаимодействие с врачом, что позволит увеличить доступность медицины.
Автор: rgolovanov
