На прошедшем недавно мероприятии Google I|O компания NVIDIA представила интересный плагин к VisualStudio, позволяющий разрабатывать и дебажить приложения непосредственно из этой среды.
Возможности по созданию проектов:

1. Импорт существующих проектов в Visual Studio.
2. Управление нативными андройд проектами как обычными.
3. Сборка нативного кода Android проектов используя vs-android, ndk-build или make-файлы.
4. Параллельная компиляция как для файла так и для проекта.
5. Увеличение производительности нативного (C/C++) Android кода на 20-30%.
6. Улучшенная поддержка NEON.
7. Link-time optimization (LTO).
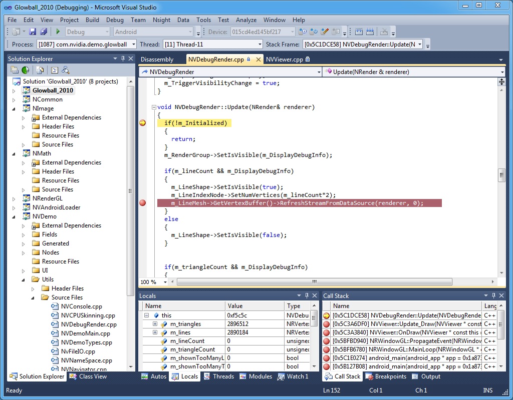
Возможности по дебагу:
1. Нативная поддержка многоядерного Tegra CPU в GDB.
2. Незаметный для пользователя дебаг Java и нативного C/C++ кода.
3. Использование привычных средств отладки VS (Locals, Watches, Memory и Breakpoints окна)
4. Специализированные средства отладки ОС Android (такие как logcat)
Небольшое демонстрационное видео:
Требования:
1. Любое устройство с Tegra (ICS и выше)
2. Microsoft Visual Studio 2010 Professional, SP1
3. Microsoft Windows 7
Автор: lamamer
