Автоматический HTTPS для ленивых: ACME + Angie один раз и навсегда

в 9:59, , рубрики: acme, acme-challenge, angie, certbot, challenge, DNS, hook, LetsEncrypt, wildcard, сертификат

Приветствую, дорогой читатель!

С момента появления в нашем любимом веб-сервере Angie замечательной функции ACME-челленджа через DNS прошло уже достаточно времени, чтобы оценить все преимущества этого решения. Эта поистине революционная фича подарила нам долгожданную возможность получать wildcard-сертификаты буквально в несколько кликов.

Однако, как это часто бывает с новыми технологиями, до сих пор у многих пользователей, особенно только начинающих свое знакомство с Angie, возникают вполне закономерные вопросы вроде: «Как правильно это настроить?» или «Как это вообще работает под капотом?». Именно для таких случаев, дорогие друзья, и была задумана эта подробная статья — максимально простыми и понятными словами описать весь процесс настройки от начала и до конца.

Если забежать немного вперед и посмотреть на общую картину, то весь процесс развертывания с нуля занимает всего четыре простых шага:

  1. Регистрация доменного имени — наш фундамент

  2. Предварительные работы с FQDN — подготовка почвы

  3. Установка и настройка инструмента для управления DNS-зонами — настройка механизмов

  4. Установка, конфигурация и запуск самого Angie — завершающий аккорд

Но для начала небольшой ликбез

Почему без SSL нельзя?

Представьте, что интернет — это огромная почтовая система. Когда вы отправляете письмо (данные), оно проходит через множество рук (маршрутизаторов, провайдеров). Без защиты его может перехватить и прочитать или еще хуже, — подменить, кто угодно.

Что такое SSL?

SSL (Secure Sockets Layer) — криптографический протокол, созданный Netscape в 1990-х для безопасной передачи данных. Позже он эволюционировал в TLS (Transport Layer Security), но название «SSL» осталось в обиходе.

Аналогия:

  • HTTP — это открытка: текст виден всем.

  • HTTPS (HTTP + SSL/TLS) — запечатанный конверт с проверкой подлинности.

Как работает SSL/TLS?Как работает SSL/TLS?

Процесс установки защищённого соединения (SSL Handshake):

  1. Клиент (браузер) стучится на сервер:
    — «Привет! Я поддерживаю TLS 1.3. Давай установим безопасное соединение».

  2. Сервер отвечает:

    • Отправляет SSL-сертификат (как паспорт сайта).

    • Говорит, какие методы шифрования поддерживает.

  3. Браузер проверяет сертификат:

    • Подписан ли он доверенным центром (CA)?

    • Не просрочен ли?

    • Соответствует ли домену сайта?

  4. Создание общего ключа:

    • Клиент и сервер используют асимметричное шифрование (например, RSA) для обмена секретным ключом.

    • Дальше общение идёт через симметричное шифрование (AES) — оно быстрее.

  5. Защищённый канал готов!
    Теперь все данные шифруются перед отправкой и расшифровываются только получателем.

Поскольку я упомянул уже SSL-сертификат и удостоверяющий центр, то необходимо рассказать и об этом немного:

Что такое центр сертификации (CA)?

Центр сертификации (Certificate Authority, CA) — это организация, которая:

  1. Проверяет право владения доменом/компанией.

  2. Выпускает SSL/TLS-сертификаты.

  3. Гарантирует их подлинность через цифровую подпись.

Аналогия:

  • CA — как паспортный стол.

  • SSL-сертификат — ваш цифровой паспорт в интернете.

Иерархия доверия

Доверие к SSL-сертификатам строится на цепочке корневых сертификатов, встроенных в ОС и браузеры.

  • Root CA (например, DigiCert, IdenTrust) — верхний уровень доверия.

  • Intermediate CA — «промежуточные» центры (их используют для выпуска сертификатов, чтобы снизить риски компрометации корневого).

Если браузер видит сертификат, подписанный цепочкой до доверенного Root CA, он считает сайт безопасным.

В России Минцифры (через подведомственные организации) регулирует выпуск SSL-сертификатов для госструктур, коммерческих организаций и физических лиц, требующих соответствия национальным стандартам.

Но для получения сертификата необходима ручная подача заявки. В то время, как у Let’s Encrypt полная поддержка ACME. Поэтому далее речь пойдет исключительно про Let's Encrypt.

ACME — протокол для автоматизации сертификатов

Если мы заглянем на лет 10 назад, мы поймем как было сложно настроить HTTPS на своём сервере: ручная генерация CSR, отправка в удостоверяющий центр, ожидание подтверждения, загрузка сертификата… Но потом появился Let’s Encrypt, а вместе с ним — протокол ACME, который полностью изменил процесс получения TLS-сертификатов.

  • Разработан ISRG (Internet Security Research Group) для проекта Let’s Encrypt.

  • Описан в RFC 8555 (2019).

Проблема, которую решает ACME

Раньше для получения TLS-сертификата нужно было:

  1. Сгенерировать CSR (Certificate Signing Request).

  2. Отправить его в CA.

  3. Доказать, что вы владеете доменом (через email, DNS-запись или HTTP-файл).

  4. Дождаться выпуска сертификата и вручную установить его на сервер.

Это медленно, сложно и не масштабируется. Если у вас 100 доменов, процесс становится кошмаром.

Решение: автоматизировать всё!
→ ACME (Automatic Certificate Management Environment) — протокол, который позволяет получать и обновлять сертификаты без ручного вмешательства.

Как работает ACME?

Основные компоненты

  1. ACME-клиент (например, Angie).

  2. ACME-сервер (например, Let’s Encrypt).

  3. Механизм проверки владения доменом (HTTP- или DNS-based).

    Давайте разберём процесс в виде диалога между клиентом и ACME-сервером:

    1. Клиент стучится в дверь:
      — «Let’s Encrypt, я хочу сертификат для example.com

    2. Сервер отвечает с испытанием:
      — «Хорошо, но сначала докажи, что ты владеешь этим доменом. Вот твой challenge — выполни его!»

      Теперь клиенту нужно выбрать способ подтверждения:

      •   HTTP-01 : Разместить файл по адресу http://example.com/.well-known/acme-challenge/некий-код.

      •   DNS-01 : Добавить в DNS запись вида _acme-challenge.example.com TXT "секретный-токен".

    3. ACME-сервер проверяет:
      Он отправляется по указанному HTTP-адресу или запрашивает DNS, чтобы убедиться, что challenge выполнен.

    4. Если всё в порядке — сертификат ваш!
      Сервер подписывает и выдаёт TLS-сертификат, который клиент автоматически сохраняет и настраивает для использования.

    ACME построен так, чтобы балансировать между удобством и безопасностью:

    • Контроль домена = право на сертификат
      Никаких писем с подтверждением — только криптографически верифицируемые challenge’ы.

    • Короткий срок жизни (90 дней)
      Да, сертификаты нужно обновлять чаще, но это сводит к минимуму риски: даже если ключ утечёт, он быстро станет бесполезным.

    • Автоматическое обновление
      Вместо ручного регенерирования сертификатов раз в год-два, ACME-клиент делает это «за кулисами», без вашего участия.

    Таким образом, ACME не просто упрощает жизнь администраторам — он делает HTTPS более доступным и безопасным для всего интернета.

Зачем это нужно пользователю?

Это решает сразу несколько критически важных задач:

  1. Безопасность — автоматическое поддержание актуальных SSL-сертификатов помогает постоянно поддерживать безопасное соединение с вашими сервисами

  2. Удобство — больше не нужно помнить о продлении сертификатов или вручную добавлять новые домены третьего уровня

  3. Масштабируемость — система одинаково хорошо работает как для одного, так и для сотен доменов

  4. Экономия времени — то, что раньше требовало регулярного внимания, теперь работает само

Проще говоря, после настройки вы можете забыть о проблемах с SSL — Единожды получив wild-card сертификат, можно смело добавлять сервисы со своими доменами третьего уровня.

Концепция в двух словах

ACME DNS-челлендж — это механизм автоматического получения SSL/TLS сертификатов от центра сертификации через подтверждение прав на домен с помощью DNS-записей. В отличие от традиционного HTTP-челленджа, DNS-метод позволяет:

  • Получать wildcard-сертификаты (*.ваш-домен)

  • Работать без открытого 80 порта

И прежде чем погружаться в дальнейшие технические детали, давайте разберёмся, зачем вообще нужны такие сертификаты и почему они так важны для современного веб-проекта.

Зачем нужны wildcard-сертификаты?

Wildcard-сертификаты (сертификаты с подстановочным знаком, вида *.example.com) — это настоящая палочка-выручалочка для администраторов, и вот почему:

  • Универсальное покрытие
    Один сертификат покрывает SSL хэндшейки со всеми поддоменами вашего проекта:

    • app.example.com

    • blog.example.com

    • api.example.com

    • mail.example.com

    • И любые другие, которые вы добавите в будущем

  • Экономия времени и ресурсов
    Вместо управления десятками отдельных сертификатов вы получаете:

    • Единую точку контроля

    • Одновременное обновление всех поддоменов

    • Минимум рутинных операций

  • Гибкость разработки
    Позволяют:

    • Быстро разворачивать тестовые среды (dev.example.com, stage.example.com)

    • Создавать индивидуальные поддомены для клиентов (client1.example.com)

    • Организовывать микросервисную архитектуру

Функциональная схема

Функциональная схема

1. Кое-что об FQDN: выбираем и регистрируем домен правильно

Хоть процесс регистрации домена и кажется на первый взгляд элементарным, думаю, стоит уделить ему немного внимания.

Искусство выбора идеального доменного имени

Выбор имени — это целая наука, и вот несколько профессиональных советов:

  1. Краткость и звучность — идеальное имя должно быть как хороший логотип: запоминающимся и легко произносимым. Например, "bestshop.com" лучше, чем "thebestonlineshop2023.com".

  2. Минимум символов — избегайте дефисов, цифр и сложных сочетаний букв. Имя "super-service.com" хуже, чем "superservice.com".

  3. Проверка доступности — используйте whois-сервисы или встроенные проверки у регистраторов. Помните, что хорошие имена разбирают быстро.

  4. Реальность ожиданий — будьте готовы к компромиссам. Идеальные имена обычно заняты, поэтому заранее продумайте несколько вариантов.

Где лучше регистрировать домен?

Современный рынок предлагает множество вариантов:

  • Международные гиганты — хороши для глобальных проектов

  • Локальные провайдеры — удобны для местного бизнеса и поддержки

  • Специализированные регистраторы — предлагают дополнительные услуги

При выборе ориентируйтесь на:

✓ Прозрачность ценообразования
✓ Удобство панели управления
✓ Наличие дополнительных услуг (DNS-хостинг, WHOIS-приватность)
✓ Качество поддержки

После регистрации можно переходить к следующему важному шагу — настройке DNS.

2. Предварительные работы с FQDN

Теперь, когда наш домен успешно зарегистрирован, настало время перейти к не менее важному этапу — настройке DNS-записей у вашего DNS хостинг-провайдера. Это как получить ключи от новой квартиры — сам по себе факт покупки недвижимости ещё не делает её пригодной для жизни, нужно правильно расставить мебель и подключить коммуникации.

В рамках данной статьи я буду использовать Cloudflare в качестве примера — их DNS-хостинг не только абсолютно бесплатен, но и предоставляет массу дополнительных возможностей, что делает его идеальным вариантом для демонстрации работы всей цепочки.

Почему именно Cloudflare?

Выбор Cloudflare в качестве DNS-хостинга обусловлен несколькими вескими причинами:

  1. Бесплатность — базовый функционал доступен без каких-либо платежей

  2. Простота — интуитивно понятный интерфейс управления

  3. API — возможность автоматизации процессов, что критично для нашей задачи

Конечно, если вы регистрировали домен именно на Cloudflare, то этот раздел можно пропустить, так как Cloudflare сам автоматически настроит все что нужно. Но для тех счастливчиков (и я в их числе), кто, подобно мне, предпочел разделить регистратора домена и DNS-хостинг (возможно, из соображений гибкости управления или по историческим причинам), нам предстоит увлекательное путешествие по настройке этой связки. Не переживайте — это не так сложно, как может показаться на первый взгляд, и я проведу вас через все этапы шаг за шагом. Понесемся дальше:

Регистрация в Cloudflare

  1. Создаем аккаунт

    Переходим на cloudflare.com и регистрируемся. Процесс стандартный — email, пароль, подтверждение.

  2. Добавляем сайт

    В панели управления нажимаем «+Add → Connect a domain» и вводим наш зарегистрированный домен (например, example.com ). Выбираем «Manually enter DNS records», жмем «Continue» и выбираем Free plan. Завершаем добавление домена, согласившись с добавлением DNS записей позже вручную.

Делегирование домена Cloudflare

  1. Меняем NS-сервера
    После добавления домена в Cloudflare сервис встанет в ожидании активации, а именно — в ожидании делегирования домена на сервера Cloudflare (обычно это [имя].ns.cloudflare.com). Их нужно прописать у вашего регистратора.

  2. Настройка у регистратора
    Заходим в панель управления доменом у вашего регистратора:

  • Ищем раздел "DNS Management" или "Name Servers (Серверы имен)"

  • Меняем стандартные NS-сервера на полученные от Cloudflare

  • Сохраняем изменения

Проверить статус можно командой:

whois example.com | grep "nserver"

Важно! Распространение изменений может занять до 24 часов (хотя обычно происходит быстрее).

Проверка корректности:

dig NS example.com +short

Должны вернуться ваши Cloudflare NS-сервера.

Настройка DNS-записей в Cloudflare

Теперь, когда домен делегирован на серверы Cloudflare, нам потребуется API-ключ для автоматического управления DNS-записями.

Процесс создания API-ключа:

  1. Переходим в настройки профиля
    В правом верхнем углу панели Cloudflare кликаем по иконке профиля → My Profile.

  2. Открываем раздел API-токенов
    В боковом меню выбираем API Tokens → Create Token.

  3. Выбираем шаблон настроек
    Ищем в списке шаблон Edit zone DNS и нажимаем Use template.

  4. Добавляем к токену разрешение Page Rules:Edit

  5. Настраиваем разрешения:

  • Zone Resources: выбираем Include → Specific zone → указываем наш домен

  • Permissions: оставляем Zone.DNS → Edit

Создаем и копируем токен

Нажимаем Continue to summary → Create Token.

Внимание! Токен отобразится только один раз — сразу скопируйте его в надежное место!

Проверка работоспособности ключа:

curl -X GET "https://api.cloudflare.com/client/v4/zones" -H "Authorization: Bearer ВАШ_API_КЛЮЧ" -H "Content-Type: application/json"

В ответе должны увидеть список ваших зон, включая добавленный домен.

Добавление/редактирование DNS-записей

  1. Откройте вкладку DNS → Records.

  2. Для добавления записи нажмите + Add record.

  • A-запись (IPv4):

    • Nameexample.com (или поддомен, например ns1).

    • IPv4 address: Укажите IP сервера.

  • NS для ACME  DNS-01 challenge

    • Name: Поддомен (например, _acme-challenge).

    • Nameserver: Адрес NS-сервера (например, ns1.example.com).

    • TTL: Auto или кастомное значение.

      Чтобы активировать зону, просто единожды нажмите кнопку "Активировать" в WEB-интерфейсе или с помощью запроса через API (хэш зоны можно увидеть все там же в интерфейсе или из вывода API):

      curl -X GET "https://api.cloudflare.com/client/v4/zones/НОМЕР_ЗОНЫ/pagerules?status=active" -H "Authorization: Bearer ВАШ_API_КЛЮЧ" -H "Content-Type: application/json"

Сохранение и проверка

  1. Нажмите Save.

  2. Проверьте запись через команду:

    dig example.com +short

3. Установка и настройка OctoDNS для управления DNS-зонами

Для автоматизации управления DNS-записями мы будем использовать OctoDNS — настоящий «комбайн» для управления DNS-записями с открытым исходным кодом, который изначально создавался для нужд GitHub и теперь поддерживается сообществом. Этот инструмент позволяет декларативно описывать DNS-зоны в YAML-файлах и синхронизировать их с различными DNS-провайдерами.

Установка и подготовка окружения

Создаем рабочую директорию и виртуальное окружение Python:

sudo mkdir /dns

cd /dns

python -m venv env

source env/bin/activate

Устанавливаем необходимые пакеты:

pip install octodns octodns_cloudflare

Создаем директорию для конфигурации:

sudo mkdir /dns-conf

Настройка конфигурации OctoDNS

Создаем основной конфигурационный файл example.com.prod.yaml:

sudo vi /dns-conf/example.com.prod.yaml

Содержимое файла:

providers:
  config:
    class: octodns.provider.yaml.YamlProvider
    directory: /dns-conf
    default_ttl: 3600
    enforce_order: True
  cloudflare:
    class: octodns_cloudflare.CloudflareProvider
    token: ВАШ_API_КЛЮЧ
    account_id: ВАШ_ID_АККАУНТА
zones:
  example.com.:
    sources:
      - config
    targets:
      - cloudflare

Где:

  • ВАШ_API_КЛЮЧ - токен Cloudflare, который мы создали ранее

  • ВАШ_ID_АККАУНТА - можно найти в панели Cloudflare в разделе "Overview"

    Создаем файл с DNS-записями для нашего домена:

sudo vi /dns-conf/example.com.yaml

Пример содержимого:

Примечание: В YAML должны содержаться все записи которые присутствуют у провайдера. В противном случае, при синхронизации записи будут удалены. Так же, YAML должен быть заполнен в алфавитном порядке.

'':
  - ttl: 86400
    type: A
    values:
      - IP_АДРЕС_ВАШЕГО_СЕРВЕРА
  - ttl: 86400
    type: MX
    values:
      - exchange: mail.example.com.
        preference: 10
'_acme-challenge':
  ttl: 86400
  type: NS
  values:
    - ns.example.com.
'mail':
  ttl: 86400
  type: A
  values:
    - IP_АДРЕС_ВАШЕГО_СЕРВЕРА
'ns':
  ttl: 86400
  type: A
  values:
    - IP_АДРЕС_ВАШЕГО_СЕРВЕРА
'www':
  ttl: 86400
  type: A
  values:
    - IP_АДРЕС_ВАШЕГО_СЕРВЕРА

Запуск синхронизации DNS-записей

Сначала выполняем пробный запуск (без внесения изменений):

octodns-sync --config-file=./config/example.com.prod.yaml

Если в выводе все выглядит корректно, выполняем реальную синхронизацию:

octodns-sync --config-file=./config/example.com.prod.yaml --doit

Профессиональный совет: Интегрируйте OctoDNS в ваш CI/CD-пайплайн для автоматического развертывания изменений DNS. Это как система автопилота для ваших DNS-записей.

OctoDNS особенно полезен, когда:

  • У вас множество доменов и поддоменов

  • Требуется согласованность между разными провайдерами

  • Важна история изменений в DNS

  • Необходима автоматизация рутинных операций

Теперь у нас есть система управления DNS-записями, а мы готовы перейти к настройке самого Angie для работы с wildcard-сертификатами.

4. Установка, конфигурация и запуск Angie

Теперь, когда у нас готова вся необходимая инфраструктура, перейдём к финальному аккорду — настройке Angie для автоматического получения wildcard-сертификатов через DNS-челлендж.

Устанавливать мы будем на Debian. Для других OS обратитесь к официальной документации.

  1. Установите вспомогательные пакеты для подключения репозитория Angie:

    sudo apt-get update

    sudo apt-get install -y ca-certificates curl

  2. Скачайте открытый ключ репозитория Angie для проверки подлинности пакетов:

    sudo curl -o /etc/apt/trusted.gpg.d/angie-signing.gpg https://angie.software/keys/angie-signing.gpg

  3. Подключите репозиторий Angie:

    echo "deb https://download.angie.software/angie/$(. /etc/os-release && echo "$ID/$VERSION_ID $VERSION_CODENAME") main" | sudo tee /etc/apt/sources.list.d/angie.list > /dev/null

  4. Обновите индексы репозиториев:

    sudo apt-get update

  5. Установите пакет Angie:

    sudo apt-get install -y angie

Если вы мигрируете с nginx, вы можете найти статью Миграция с nginx на Angie на официальном сайте.

4.1 Настройка Angie для автоматического получения wildcard-сертификатов (Подход с NS записью указывающей на наш сервер)

После успешной установки Angie, настройка получения wildcard-сертификатов через DNS-челлендж требует минимальной конфигурации.

Базовая конфигурация

Приведите вашу конфигурацию (/etc/angie/angie.conf) к следующему виду:

user  angie;
worker_processes  auto;
worker_rlimit_nofile 65536;

error_log  /var/log/angie/error.log info;
pid        /run/angie.pid;

events {
    worker_connections  65536;
}

http {
    # Конфигурация ACME-клиента
    acme_client example_com https://acme-v02.api.letsencrypt.org/directory
        challenge=dns;

    server {
        server_name *.example.com;
        acme example_com;

        ssl_certificate $acme_cert_example_com;
        ssl_certificate_key $acme_cert_key_example_com;

        location / {
            default_type text/plain;
            return 200 "Thank you for requesting $hostn";
        }
    }
}

После успешного выполнения ACME-челленджа:

  • Сертификат будет доступен по пути: /var/lib/angie/acme/example/certificate.pem

  • Приватный ключ: /var/lib/angie/acme/example/private.key

Сертификат автоматически подставляется в переменную $acme_cert_example_com а ключ в $acme_cert_key_example_com соответственно, чтобы исключить дисковые операции. Angie автоматически обновляет сертификаты перед истечением срока их действия.

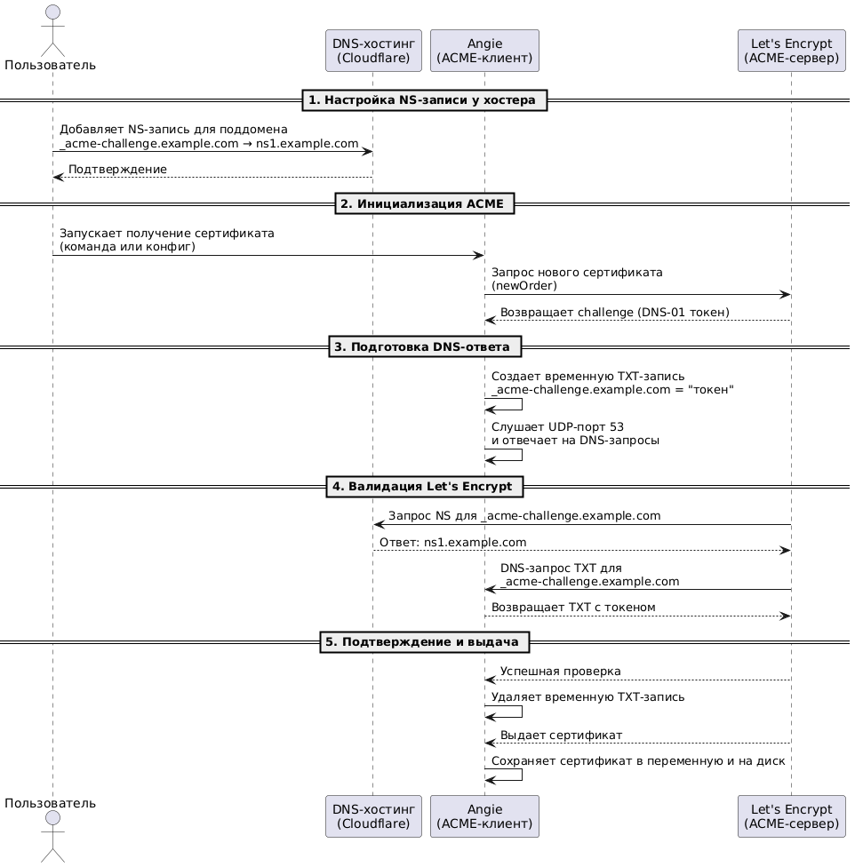
Для понимания схемы взаимодействия компонентов:

  • Мы настроили NS запись у DNS хостера, указывающую на наш сервер с Angie

  • На Angie открыт порт 53 (по умолчанию), отвечающий на DNS запрос записью TXT.

  • Angie делает запрос к Let's Encrypt и получает токен.

  • Let's Encrypt проверяет запись _acme-challenge.example.com и напрямую попадает на Angie, который отдает нужную запись TXT

  • Далее эта запись автоматически удаляется и Angie получает готовый сертификат.

Автоматический HTTPS для ленивых: ACME + Angie один раз и навсегда - 2

Мы рассмотрели вариант с NS записью которая указывает напрямую на IP Angie. Хотя, этот вариант является самым простым и быстрым для получения сертификата, но что делать если нет возможности отвечать напрямую?

Минусы NS-делегирования на Angie

  • Необходим статический публичный IP.

  • Проблемы с NAT и динамическими IP.

  • Некоторые регистраторы запрещают NS записи на поддомены.

4.2 Альтернатива: Прямое добавление TXT-записи через API

Установка дополнительных пакетов

Для данного варианта, нам потребуется установить дополнительно пакет yq для работы с YAML файлами а так же пакет динамического модуля angie-module-cgi (Если вам нужны дополнительные модули, вы можете посмотреть полный список дополнений):

sudo apt-get install -y angie-module-cgi yq

Для понимания схемы взаимодействия компонентов:

  • Мы настроили Angie для работы с hook.

  • За выкатку записи TXT на DNS хостинг отвечает bash скрипт.

  • Angie делает запрос к Let's Encrypt и получает токен.

  • Angie с помошью acme_hook и скрипта изменяет YAML файл с добавлением токена в TXT запись.

  • Скрипт выкатывает изменения на DNS хостинг и дожидается обновления DNS записи _acme-challenge.example.com.

  • Let's Encrypt проверяет запись _acme-challenge.example.com и выдает сертификат.

  • Далее Angie снова делает сабреквест к скрипту и удаляет токен из TXT записи.

  • Angie записывает готовые сертификат и ключ в переменные и на диск (/var/lib/angie/acme/example/).

Автоматический HTTPS для ленивых: ACME + Angie один раз и навсегда - 3

Итак, приступим к настройке:

Даем Angie права записи в новые файлы

sudo chown -R angie:angie /dns-conf

Помещаем скрипт в /usr/share/angie/cgi-bin/cert-deploy и делаем его исполняемым sudo chmod +x /usr/share/angie/cgi-bin/cert-deploy

#!/bin/bash
echo "Content-Type: text/plain" # Добавить заголовок в ответе
echo "" # Разделитель заголовков и тела ответа

# Из переменной переданной из ACME выдергиваем все кроме доменов первого и второго уровней
SUBDOM=$(echo "${DOMAIN}" | awk -F '.' 'BEGIN{OFS="."} {NF-=2; print}')
# Из переменной переданной из ACME выдергиваем только домены первого и второго уровней
ZONE=$(echo "${DOMAIN}" | awk -F '.' '{print $(NF-1) "." $NF}')
# Для поддоменов необходимо проставить точку в _acme-challenge
if [[ -n $SUBDOM ]]; then
  SUBDOM=".$SUBDOM"
fi

# Активируем виртуальную среду для запуска OctoDNS
python -m venv /dns/env
source /dns/env/bin/activate

# Файлы конфигурации
CONFIG_FILE="/dns-conf/$ZONE.prod.yaml"
RECORDS_FILE="/dns-conf/$ZONE.yaml"

if [[ $HOOKNAME = 'add' ]]; then
       # При добавлении записи TXT вставляем токен от Let's Encrypt в нужную запись _acme-challenge
     yq -yi ". "_acme-challenge${SUBDOM}" = [{"ttl": 64, "type": "TXT", "value": "${KEYAUTH}"}]" "$RECORDS_FILE"
       # Запускаем процесс синхронизации конфигурации с DNS хостером 
     octodns-sync --config-file="$CONFIG_FILE" --doit
       # Ждем обновления записи DNS (не более 1200 сек) и продолжаем
     loop=0
     while [ $loop -lt 1200 ]; do
          # Проверяем соответствует ли TXT запись DNS токену от Let's Encrypt
        curchtxt=$(host -t txt _acme-challenge."${DOMAIN}" | awk '{print $NF}' | tr -d '"')
          # Если соответствует, то выход из цикла с успехом.
        if [[ $curchtxt = $KEYAUTH ]]; then
           exit 0
        fi
        sleep 1
        loop=$((loop+1))
     done
  else
       # Очищаем ранее проставленный токен
     yq -yi ". "_acme-challenge${SUBDOM}" = [{"ttl": 64, "type": "TXT", "value": " "}]" "$RECORDS_FILE"
       # Запускаем процесс синхронизации конфигурации с DNS хостером 
     octodns-sync --config-file="$CONFIG_FILE" --doit
fi

YAML файл конфигурации исправляем в соответствии с TXT записью (/dns-conf/example.com.yaml)

'':
  - ttl: 86400
    type: A
    values:
      - IP_АДРЕС_ВАШЕГО_СЕРВЕРА
  - ttl: 86400
    type: MX
    values:
      - exchange: mail.example.com.
        preference: 10
'_acme-challenge':
  ttl: 64
  type: TXT
  value: 'NEW'
'mail':
  ttl: 86400
  type: A
  values:
    - IP_АДРЕС_ВАШЕГО_СЕРВЕРА
'ns':
  ttl: 86400
  type: A
  values:
    - IP_АДРЕС_ВАШЕГО_СЕРВЕРА
'www':
  ttl: 86400
  type: A
  values:
    - IP_АДРЕС_ВАШЕГО_СЕРВЕРА

Приводим конфигурацию (/etc/angie/angie.conf) к следующему виду:

user  angie;
worker_processes  auto;
worker_rlimit_nofile 65536;

error_log  /var/log/angie/error.log info;
pid        /run/angie.pid;

load_module modules/ngx_http_cgi_module.so;

events {
    worker_connections  65536;
}

http {

    # Конфигурация ACME-клиента
    acme_client example_com https://acme-v02.api.letsencrypt.org/directory
        challenge=dns;

    server {
        server_name *.example.com;
        acme example_com;

        ssl_certificate $acme_cert_example_com;
        ssl_certificate_key $acme_cert_key_example_com;

        location / {
            default_type text/plain;
            return 200 "Thank you for requesting $hostn";
        }

    	location @acme_hook_location {
    		acme_hook example_com;
              cgi_set_var DOMAIN $acme_hook_domain;
              cgi_set_var KEYAUTH $acme_hook_keyauth;
              cgi_set_var HOOKNAME $acme_hook_name;
            cgi_pass /usr/share/angie/cgi-bin/cert-deploy;
    	}
    }
}

Ваша система готова к полностью автоматизированному получению и обновлению TLS-сертификатов через Let's Encrypt с использованием:

  • Angie как ACME-клиента с  DNS-01 challenge

  • CGI-хука для динамического управления TXT-записями

  • OctoDNS для синхронизации изменений с DNS-хостингом

  • Локального CGI-сервера для безопасного взаимодействия компонентов

Что было достигнуто:

  1. Автоматизация

    • Сертификаты обновляются без ручного вмешательства (раз в 90 дней).

    • Хук самостоятельно добавляет/удаляет TXT-записи через OctoDNS.

  2. Безопасность

    • CGI-скрипт работает в изолированном окружении.

    • Доступ к хуку ограничен внутренним вызовом (именованный локейшен нельзя вызвать внешним запросом).

  3. Надежность

    • Скрипт проверяет распространение DNS-записи перед валидацией.

    • YAML-конфиги версионируются (если используется CI/CD).

  4. Гибкость

    • Решение адаптируется под любые DNS-провайдеры, поддерживаемые OctoDNS.

    • Легко масштабируется на дополнительные домены.

Проверка работоспособности:

Убедиться, что сертификаты получены: ls -la /var/lib/angie/acme/example/

Убедиться что получен верный сертификат: openssl x509 -in /var/lib/angie/acme/example/certificate.pem -noout -text

Посмотреть в логе /var/log/angie/error.log сообщение вида certificate renewed, next renewal date: Sun Jul 90 00:00:00 2025, ACME client: example

В виде заключения или почему это лучше ручного управления?

Как это работает технически?

Автоматический HTTPS для ленивых: ACME + Angie один раз и навсегда - 4

Ключевые преимущества Angie

  1. Единая точка управления — вся конфигурация в одном файле

  2. Zero Downtime — обновление сертификатов без перезагрузки сервера

  3. Автоматизация — при использовании схемы с NS записью на поддомены не требует дополнительных скриптов

  4. Ресурсоэффективность — нет накладных расходов на внешние процессы

Чем это лучше/удобнее Certbot?

  • Список доменов формируется непосредственно из директив server_name, таким образом автоматически отслеживаются изменения в конфигурации и выпускаются сертификаты для новых доменов.

  • Обновление сертификатов происходит без перезагрузки конфигурации.

Я всё же привык использовать Certbot, будет ли он работать с Angie?

  • Да, будет. Вы можете использовать Certbot с Angie во всех режимах, включая автоматическую настройку опцией --nginx:

    ln -s /etc/angie/angie.conf /etc/angie/nginx.conf

    certbot --nginx-server-root=/etc/angie --nginx-ctl=angie

Главное - надежность — никаких просроченных сертификатов

  • Проблема: Ручное обновление требует внимания администратора. Даже крупные компании ошибаются:

    • 2010 год, Ростелеком: Просроченный сертификат на gosuslugi.ru привёл к проблемам для миллионов пользователей.

    • 2020 год, GitHub: Устаревший сертификат вызвал простой, нарушив работу у тысяч разработчиков.

  • Решение: Автоматическое обновление (каждые 60–90 дней) исключает человеческий фактор.

Автор: OS_Killer

Источник

* - обязательные к заполнению поля


https://ajax.googleapis.com/ajax/libs/jquery/3.4.1/jquery.min.js