Ты сидишь — база растёт, ты идешь — база растёт, ты спишь, ешь или делаешь ещё много всего, а база всё растёт и растёт. Кто-то очень умный сказал, что единственное, что в нашей жизни постоянно — это изменения. Главное — правильно на них реагировать. Любая нештатная ситуация с базой данных происходит именно из-за таких изменений. К сожалению, не всегда есть возможность вложиться в расшитую золотом и усыпанную драгоценными камнями в 60 карат промышленную систему мониторинга. И это заставляет прибегнуть к бесплатным или условно-бесплатным решениям. В статье я собрал 20 бесплатных утилит от компании IDERA (и не только), которые могут некисло помочь закрыть некоторые вопросы с мониторингом и управлением базами данных. Поехали!

#1 SQL Check
Утилита позволяет контролировать производительность SQL сервера. Не требуется установка агента на сервере БД и инжекция специальных объектов непосредственно в саму БД.

#2 SQL Fragmentation Analyzer
Утилита помогает находить фрагментированные таблицы и предупреждает, когда нужно делать дефрагментацию.

#3 SQL XEvent Profiler
Просмотр сессий и выполняемых SQL-выражений. Из дополнительных плюшек — группировка, сортировка и экспорт событий.

#4 SQL Heat Map
Визуальное представление использования дискового пространства в разрезе всех таблиц в БД. Поможет управлять мощностями и сделать прогноз ресурсов, которые могут потребоваться в будущем. Быстро определит таблицы и индексы, которые требуют выделения дополнительного дискового пространства.

#5 SQL Page Viewer
Удобный просмотр и управление объектами и событиями БД.

#6 SQL Update Statistics
Определение устаревшей статистики по таблицам и индексам, просмотр и изменения опций статистики.

#7 SQL Statistics Aggregator
Агрегация статистики по IO для идентификации проблемных таблиц, корреляция дисковой активности с планами выполнения.

#8 SQL Hekaton Memory Check
Мониторинг влияния утилизации памяти конкретными таблицами БД.

#9 SQL Instance Check
Сбор данных и инвентаризация БД, проверка актуальности установленных обновлений на БД.

#10 SQL BI Check
Мониторинг в реальном времени для SSAS, просмотр и аналитика потребления CPU, памяти и диска.

#11 SQL Query Store Optimizer
Повышение производительности сервиса Query Store.

#12 MySQL Query Explorer
Мониторинг топа ресурсоёмких запросов MySQL, просмотр статистики выполнения запросов для проведения тюнинга БД.

#13 SQL Backup Status Reporter
Определение баз данных, не имеющих бэкапа, просмотр истории бэкапов.

#14 SQL Integrity Check
Умеет запускать CHECKDB для SQL базы данных по запросу.

#15 SQL Job Manager
Просмотр текущих и прошлых джобов.

#16 PowerShell Plus
Специальное IDE для работы с PowerShell скриптами.

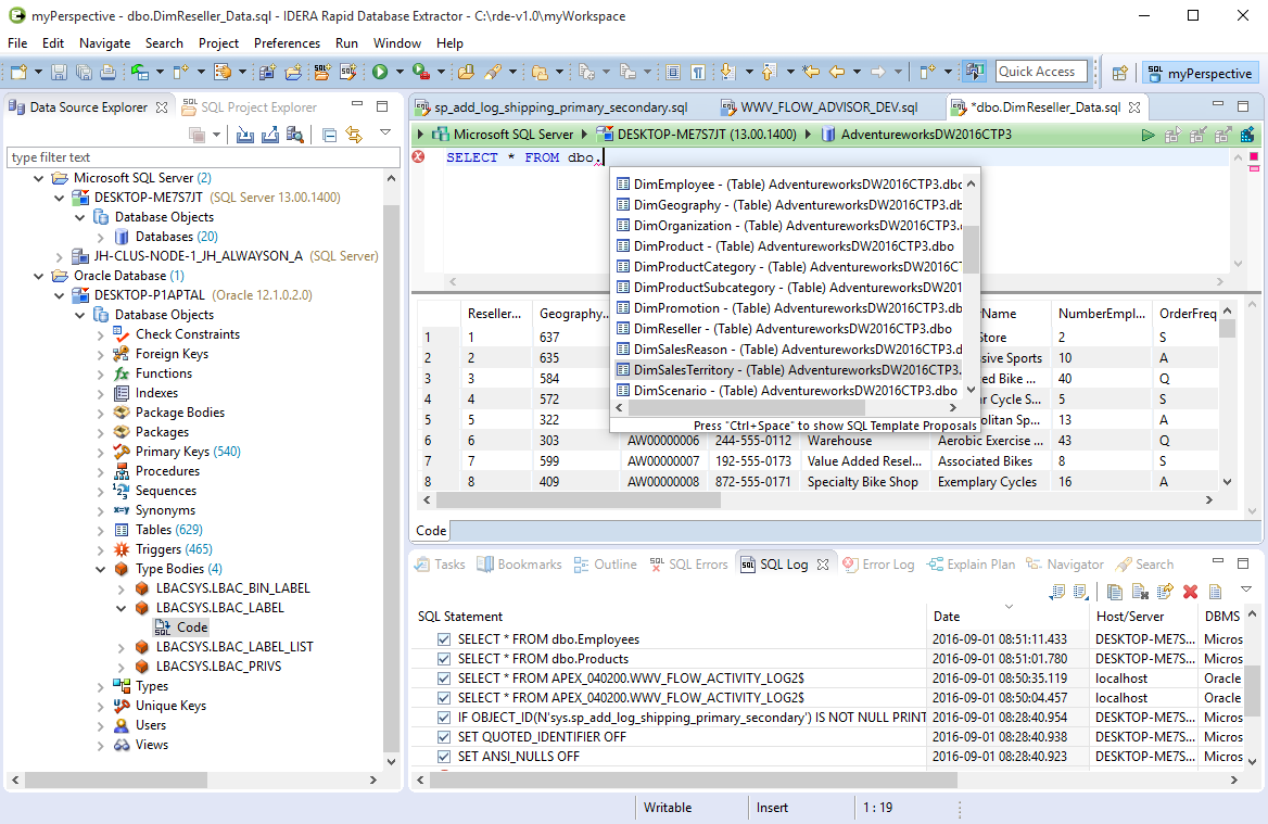
#17 Rapid Database Extractor
Управление источниками данных для SQL и Oracle, манипуляции с объектами БД, выполнение SQL-запросов для извлечения данных.

#18 SQL Permissions Extractor
Умеет генерировать T-SQL скрипты для копирования разрешений пользователя.

#19 SQL Column Search
Поиск и экспорт чувствительных данных (номера кредитных карт и прочие персональные данные).

#20 DBATools
Модуль миграции и администрирования для SQL Server на Powershell.

#00 PowerShell Scripts for SQL Server
А вот и они! 89 скриптов для управления SQL сервером, скрипты для анализа, интеграции, отчетности.

Эффективного использования!
Автор: AntoniusFirst
