Иногда полезно выбраться из привычной системы координат. Эта мысль посетила меня при взгляде на «Robotron 1715M». Не знаю, насколько привлекателен внешний дизайн этого компьютера, но в своеобразности взаимодействия с ним точно есть свой шарм.
❯ Аппаратная составляющая
Надо сказать, компьютер выполнен преимущественно из металла. Сам системный блок, клавиатура, монитор — всё металлическое. По весу очень тяжёлый; я попытался поднять системный блок со стоящим сверху монитором и чуть не сорвал спину. Вспомнился «Гроботрон» — видимо, повеяло прошлым.
Техническое описание компьютера — доступно здесь.
Наш экземпляр имеет «на борту»:
-
Центральный процессор UA 880D (аналог Zilog Z80);
-
Оперативную память объемом 256Кб (32 чипа в корпусе DIP);
-
Два дисковода 5'' (К5601), 80 дорожек, 800К;
-
Работает под операционной системой SCP 3.0, являющейся клоном CP/M.
Глянем составляющие:
Теперь заглянем под капот.
Внутренности:
Открутив три винтика, поднимаем крышку системного блока и видим, что треть пространства занимает блок питания (слева):


Смотрим на дисководы, расположенные сверху (К5601):
Интерфейсное подключение выполнено при помощи небольших платок. В синем кружочке отмечен перекрёст проводов — предполагаю, что для идентификации дисководов «А» и «В».

Модель и производитель:
Шасси дисководов держатся на двух удобных винтах с насечками для пальцев — снимаются очень легко:

Вот мы и добрались до плат. Их всего две:
И основная плата, которая содержит центральный процессор UA880D, работающий на частоте 4 МГц:

И поле оперативной памяти, объемом 256К (8Кб X 32):

ПЗУ производства СССР:

Надо отметить, что при подавляющем большинстве комплектующих ГДР, попадаются компоненты СССР:


Есть и Корея:


Чип зафиксирован клейкой лентой, предполагаю, от сползания из панельки. Отдирать не стал. Никакой деструкции с ретро:

Центральный процессор. В данном случае фиксирующая чёрная плёнка почти исчезла — можно разглядеть номинал. Выглядит «поюзанно». Плёнка будто сползла от температуры, что ли? Руками так не сдирают — она деформировалась и, похоже, стекла. Есть предположения?

Вообще, не совсем понятно назначение наклееных пленок, заклеек. Подскажите, для чего?

Тоненькие проводники, навитые на стержни. Любопытно, как навивали.

RFT-разъемы:

В завершение внешнего осмотра — интерфейсы.

Мы видим разъёмы для подключения дисплея MDA, принтера, внешнего floppy-дисковода и окно во внешний мир — протокол V.24. Благодаря ему мы и сможем почувствовать себя операторами, подключёнными к майнфреймам Всемирной паутины. А вот чем планировалось заменить заглушку под потенциальный разъём GRAF DISPLAY — интересно было бы найти.
❯ Дисковая подсистема
Так как жёсткий диск в принципе отсутствует, мы будем пользоваться двумя имеющимися дисководами. С одного загружается операционная система, на другом — дискета с данными. Удобно? Да. И дискового пространства больше — есть, где развернуться.
Профилактика — сначала почистим магнитные головки дисководов.

С профилактикой механики завершили, переходим к «софтовым мытарствам».
❯ Дела софтовые
Начнём с самого сложного (для меня) — с работы с дискетами. «Чего сложного, — скажете вы, — вставил дискету и работай». Но нет. Посмотрим-поглядим.
Прежде чем использовать дискету, её необходимо соответствующим образом записать. Отдельная песня — это работа с файловой системой SCP 3.0 (CP/M) для Robotron. Перепробовав тонну маленьких утилит под MS-DOS для форматирования, редактирования и записи образов, я так толком и не добился цели. Далее описан проверенный, простой и рабочий вариант для OS Linux, но чтобы его осознать и осуществить, пришлось просидеть несколько вечеров. Как оказалось, всё укладывается в несколько команд. Возможно, вам пригодится, да и мне — чтобы не забыть.
Дискеты можно и нужно использовать двойной плотности (DD). Вспомнили такие? 2S/2D означает «двухсторонние, двойной плотности».

Цель весьма простая — записать (дополнить) нужные файлы в готовые образы дискет и эти самые образы, а также записать на физические носители (дискеты). В итоге на помощь пришли пакеты cpmtools & fdutils для Linux.
После установки этих пакетов, необходимо отредактировать файл, находящийся по следующему пути: /etc/cpmtools/diskdefs. Файл описывает специфические парамеры, необходимые для работы дисковой подсистемы.
Далее все стало проще. Нам нужно изменить настройки контроллера дисковода. Делается при помощи setfdprm (из пакета fdutils). Запускаем команду со следующими параметрами:

После применения подготовительных параметров, форматируем (размечаем) дискету командой #fdformat /dev/fd0
Потом нас интересуют две команды: команда «#cpmls -f 17153 test.ima» выводит содержимое образа test.ima, а команда «#cpmcp -f 17153 test.ima tlc.com 0:», добавляет в образ файл tlc.com. Также существует команда «cpmrm», позволяющая удалять файлы из образа.

Следующей командой записываем свой модифицированный образ на дискету. Test.ima и scp30.cpm — это посекторные образы дискет.

Всего 3 команды, подытожим на живом примере:
Записанную таким образом дискету можно загружать в Robotron. Информация собиралась по крупинкам, моя благодарность этим источникам (вот и вот).
Результирующее видео:
❯ «Инжалид дежице»
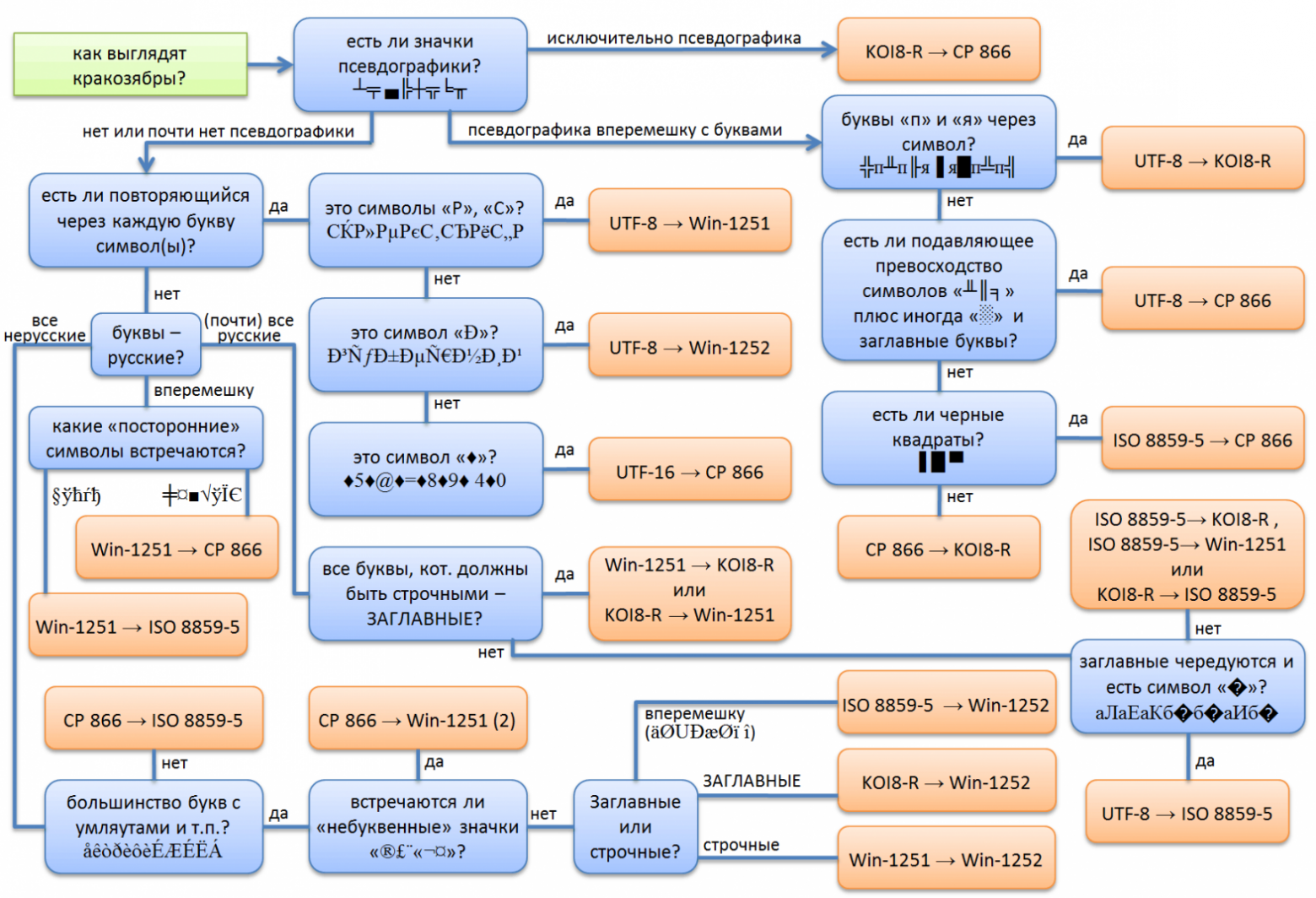
Если вы увлекаетесь ретро-компьютерами, то вам наверняка встречалось сочетание «инжалид дежице». Мне, как и многим, смешно такое видеть; более того, это словосочетание утекло в мемы. Хочу чуть пояснить его на примере нашего «Роботрона».
Не удержусь — приведу уместную картинку, иллюстрирующую хитросплетение кодировок.

В описываемом компьютере используется древняя кодировка КОИ-7, не вплетённая в венок вышеприведённой картинки, а точнее — два её варианта: Н1 и Н2. В одном случае латинские буквы заменены на подходящие кириллические, а в другом заменены только строчные латинские буквы.
Вот пример для наглядности. Преднамеренное обращение к дисководу без дискеты порождает такое сообщение:

А после нажатия этой «волшебной» кнопки:

Мы видим:

Главное — результат достигнут, и смысл понятен в обоих случаях, правда? Такой вот своеобразный фонетический транслит.
Завершая, поясню: легендарное «инжалид дежице» означает Invalid device — дословно «неисправное устройство».
Здесь полное описание кодировки КОИ-7, а здесь объемлющее рассмотрение.
❯ Игры
Как правило, при взгляде на монитор «Роботрона» вспоминается Fallout. Наш сегодняшний «Фоллаут» будет состоять из игральных карт, мышей, машинок в виде цифр — а также текста.
Игра «Казино». Графического режима нет, но, на мой взгляд, изображения карт сделаны старательно.

Смотрим в динамике. Играть не умею, не обессудьте. На видео видно, как загружается операционная система и взаимодействие с ней в части запуска игры.
А вот игра с мышами — «MOUSE». Секрет этой игры в относительной простоте. Созданным из символов мышам и человечку воображение добавляло недостающие элементы, и в определённый момент тебе уже безразлична форма — ты захвачен динамикой погони. Потому что ты «начинал с этого».
Гонимся за мышами!
Еще одна аркадная игра — гонки с названием «Ралли»:
А посидеть, подумать, поуправлять государством можно в этой текстовой игре. Мне очень нравится, что русский язык здесь изначально — не нужно никаких резидентных русификаторов. Спешка здесь ни к чему, в дело вступает разум. Как видно из результата игры, это не моё.
Результат:


Игровой процесс:
«Тетрис»! О, эта игра не нуждается в представлении. Здесь она «на коне», потому что хронологически близка к первоисточнику. Алексей Леонидович Пажитнов написал её в 1984 году для компьютера «Электроника-60». Она живёт и на «Роботроне».


А теперь — мистификация. За правду в следующем абзаце не ручаюсь, но оцените идею. Повторюсь: в компьютере «Robotron 1715М» отсутствует динамик и, как следствие, звук. Нет звука в системном блоке, зато он есть в принтере.
Впечатляет реализация мифической игры «Диверсия» («DIWERSIQ»), в которой задействован звук «колокольчика» принтера «Robotron» — Bell. Как вам такое?
К сожалению, игра считается утерянной. И если её найти, придётся доставать и соответствующий принтер — уж больно оригинальную идею реализовал автор. Сам я этой игры не видел. Если встречали, а тем более — если она у вас есть на дискете, на полке, в чулане, — вы знаете, кому предложить копию.
Всех игр для «CP/M» не опишешь. Есть ещё «Горилла» (воображение рисует «Кинг-Конга» на небоскрёбах) и множество других произведений для погружения в «ту эпоху игр».
Не обязательно иметь настоящий, «железный» «Роботрон» — существует эмулятор. Кому нужно, можно найти в Сети; если лень — могу поделиться, пишите.
❯ Внешний мир
Упомянутый выше протокол V.24 используется в реализации стандарта RS232. Для нас это означает, что мы можем использовать последовательное соединение через COM-порт.
Покопавшись в документации, нашел следующую «распиновку» разъема «Роботрона».
Далее, самым непростым делом было найти ответную розетку:

Но всё позади и мы видим нуль-модемный кабель для использования COM-порта любого современного компьютера:

«Железо» без «софта» мертво. С пайкой аппаратной части разобрались, а что мы имеем из программ для SCP3? В этой части — скудненько. Сначала удалось найти телекоммуникационную программу TLC. Вроде бы то, что нужно.
TLC:

Развернув бурную деятельность, в части вызванивания исходящих данных из «Роботрона», я имел вот такую картину:

Данные передавались, но не те, которые я ожидал. Программа TLC не пропускала символы ASCII с кодом выше 127. Изменение количества бит с 8 до 7 тоже не принесло результата. Иными словами, я видел «квакозяблы» вместо осмысленных символов. Терминальную программу с поддержкой КОИ-7 мне найти не удалось. Если есть на примете — подскажите.
Моя благодарность — автору ролика, где всё взаимодействие разложено по полочкам. Он поделился собственной модификацией TLC8. Модифицированный вариант пропускает символы с кодом от 0 до 255, т.е. TLC8 позволяет передавать в том числе управляющие коды для произвольного позиционирования символов на экране и т. п.
А затем я нашёл ещё один эмулятор терминала с названием «QoolTerm II». Согласно описанию, он поддерживает ограниченную эмуляцию терминала VT52 и встроенное переключение кодовых страниц KOI8 и ALT-866.
❯ От слов к делу
Действия в шелле проводятся от лица привилегированного пользователя, что недопустимо при постоянной работе. Запускать команды на выполнение нужно через sudo, позволяющее выполнять команды с полномочиями суперпользователя root, но в данном иллюстративном примере, для скорости, поступлюсь этим правилом.
Настройка Linux в части прослушивания последовательного порта (agetty) состоит в следующем.

Задача agetty прослушивать (в нашем случае физический COM-порт), открыть терминал, запросить логин и запустить процесс входа в систему:
-
Копируем обозначенное (пункт 1);
-
Проверяем и при необходимости правим (пункт 2). Я добавил скорость 1200;
-
Перезапускаем «
daemon-reload» (пункт 3); -
И запускаем (пункт 4) сервис, прослушивающий физический COM-порт и ожидающий авторизацию. Результат следующий.

Мы попали на удалённый аккаунт нашего хоста, работающего под управлением Linux. Зачем? Ради эстетического эксперимента — хотелось ощутить себя «оператором из прошлого» по ту сторону изумрудного дисплея. По сути, мы используем «Роботрон» в качестве терминала и можем, используя Linux-хост, ограниченно путешествовать по современной текстовой Всемирной паутине.
Можно посмотреть BBS-доски. Вот два Стива — узнали?


В динамке отрисовки, реальное время.
Обратите внимание: среди предоставляемых сервисов есть даже ChatGPT. Через «Роботрон»-то, а?))
Много всего интересного можно придумать, но, пожалуй, пора завершить разросшееся повествование.
Уважаемые читатели, пишите в комментариях о потенциально интересных способах использования этого компьютера. Какие есть варианты? Вы работали за таким? В какой области? Если у вас есть интересные программы или игры для этого «Роботрона», работающего под управлением операционной системы SCP3, — прошу поделиться архивами, ссылками...
Спасибо за вовлечённость и уделённое время!
Автор: MechNIX
