… На дворе стояла середина жаркого лета 2013-го. В компанию Х устроился молодой и слегка зеленый сисадмин, с базовым пониманием об администрировании и еще более базовыми знаниями php и сопричастными mysql, html, css, js.
Компания та была пропитана модными веяниями и на понятие «ИСУП» (Информационная Система Управления Проектами), разве что не молились, полагая что с введением оной, польются молочные реки и по нажатию 1 кнопки любой заказ будет выполнен четко, качественно и полностью автоматически.
Но, в связи с некоторыми особенностями работы компании Х, «стандартные» системы из коробки, к с частью или к сожалению, не подходили и именно с этого момента началась эта история…
Как это было до
Я не знаю, когда и как было принято решение руководством компании о том, что заказ = проект, и работаем по принципам «проектного управления», но к тому моменту, когда я стал сисадмином, существовал уже целый свод условных правил, по которому работала компания. Самой примечательной особенностью сей работы было полное отсутствие общей, хм, назовем это «базы данных проектов (заказов)» и состояния по оным.
Когда приходил новый заказ, менеджер лез в гуглдокс в определенную табличку, в ней были номера заказов, методом «ручного авто инкремента» рождался новый номер проекта, который так же заносился в табличку, дабы в следующий раз не задвоить проект. Далее печаталась форма, с названием проекта, его номером… в общем, с необходимыми данными для опознания. После «стадии регистрации», проекту выдавалась персональная папка и он отправлялся дальше по отделам, кол-во распечатанных листочков с информацией о комплектации, работах, сроках, поставщиках постоянно заставляло прибавлять в весе и объеме папку проекта. После завершения работ по проекту или отказе клиента, папка, временами очень упитанная, отправлялась в архив, которым служил обычный шкаф.
Руководство ставило себе 2 стратегически важных задачи:
- Найти подходящую систему для управления проектами
- Получить прозрачность и четкое понимание в каком состоянии находится тот или иной проект и почему
Анализ ситуации и первые «hello world'ы»
Руководство четко понимало, что система бумажного обмена имела ряд неудобств: от банальной нехватки места под хранение, до злободневной потери листков (папок) проектов, что влекло за собой просрочки в проекте или вообще — отказы. С увеличением заказов, данные неудобства превращались в критические проблемы, требующие решения «еще вчера».
В результате, было принято решение о создании некоторого исполина, под названием «ИСУП» на базе MS Project. Была написана достаточно объемная (порядка 150-200 страниц) документация с описанием бизнес-процессов, что должны были бы происходить с проектом в процессе его «жизненного цикла».
Ценник данного внедрения был в районе шестизначной суммы: сервер + софт. Все лицензированное. Так как сумма была несколько не маленькая и покупка всего — задача не на 1 день, было решено хоть как-то облегчить текущую ситуацию. Поэтому, была реализована следующая идея: была заведена электронная таблица, в которой указывалось название проекта, стадии, что он прошел, ответственные за стадии и дата завершения/отказа. Таблицу актуализировал отдельный человек, собирая информацию с подобных табличек, что находились в каждом отделе. Благодаря данному «решению» ситуация более-менее стабилизировалось, количество «косяков» уменьшилось, но вместе с «решением» пришли и «бонусы» в виде не всегда актуальной информации в таблицах отделов по причине обоснованных или придуманных оправданий, но, как говорится, на безрыбье и рак — рыба.
Время шло, но внедрение project'а по разным причинам тормозилось, а «бонусы» от «решения» становились все более и более значимыми и болезненными. И тут появилась «светлая идея» в моей голове — что если сделать небольшую табличку в MySql:

Приделать к ней некоторый интерфейс, например, на php, и получим вполне не плохой список проектов, а главное — он будет доступен всем и в одно и тоже время, и даже если каждый будет изменять данные, за которые он ответственен, не будет ругани от электронной таблицы, что сейчас уже кто-то открыл таблицу и нельзя ничего сохранить. Дешево и сердито! После некоторых консольтаций со своим руководителем отдела, идея стала известна «верхам». Сказано, согласовано — сделано.
Оставался открытым вопрос по поводу доступов и кто, что должен был делать и где сейчас «находится» проект? В результате, «список» оброс функционалом.

Начиная с этого момента, руководство начало задумываться на тем, а нужно ли тратить шестизначную сумму на кота в мешке, если есть руководитель IT отдела и его подчиненный сисадмин, которые, буквально, на коленке и за пару дней сделали «уже столько».
В общем, с того момента был дан карт-бланш на разработку собственной системы управления проектами на основе бизнес-процессов, что были разработаны под «ИСУП» на project.
Как это работало и работает
Под собственную систему был выделен отдельный компьютер, на которым был поднят apache + php + mysql.
Внутри система представляла собой обыкновенный сайт, написанный функциональным стилем.
с подключением через mysql_connect. К счастью, тот код уже утерян, поэтому обойдемся без примеров, как делать не надо.
К сожалению, совсем свежий пример показать не могу, по понятным причинам, однако, в качестве хобби, был создан небольшой проект на гите (ссылка в самом конце статьи), в котором аналог системы, что получилась в результате, без ряда особенностей бизнес-процессов фирмы и без пары особенностей, реализацию которых я, также, показать не могу.
Однако, о реализации проекта, что на гите — расскажу.
База системы работает на mysql.
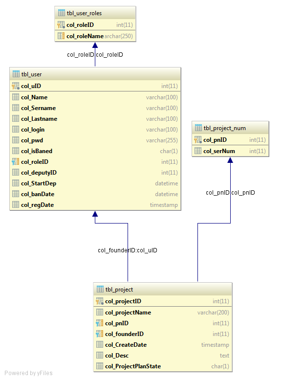
Вся система идеологически «вертится» вокруг проекта. Проект имеет уникальный номер, но, что если проект может повторится, то есть, клиент закажет еще раз ту же услугу? Для этого номера вынесены в отдельную таблицу tbl_project_num, в которой номер и количество повторений

Также в проекте есть тот, кто его создал, в настройках «по default» — менеджер. Менеджер — пользователь, у которого есть определенная роль и он состоит в определенной группе. Роли собираются в группы:

По факту, роль — специальность, а группа — отдел.

Далее, каждый проект раздроблен на стадии, в 1 момент времени может быть активна только 1 стадия, но в каждой стадии может быть сколь угодно задач, запущенных с определенной последовательностью или без, которые никак не привязаны к статусу стадий. Примерно вот так:

Итого получаем: проект со стадиями, и задачами, которые назначаются на основании стадии проекта.
Отдельно хочется упомянуть о планировании проекта:

Можно запланировать весь проект, потом его запустить и в полуавтоматическом режиме — ну, нажимать на кнопку «передать проект дальше» придется, а еще придется писать причину, если просрочена стадия. Сразу хочется вспомнить пожелание руководства «чтобы по 1 кнопке все было», хотя, на самом деле, оно так не работает в 99% случаев — всегда есть какое-то «но». Хотя, в нашем случае, это из-за особенностей бизнес-процессов фирмы/типа проектов, тут ничего пока не сделать...
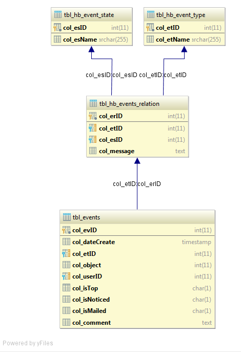
Так как проектов может быть не один, или по задаче пришло какое-то сообщение, был изобретен журнал событий, в аналоге системы оно выглядит так:

Принцип работы достаточно прост: в базе «вешаются» триггеры на создание/изменение записи в задачах, проектах, комментариях к задачам, переписке в проектах, в общем, везде, откуда нужно получить оповещение. При срабатывании триггера в базу данных в определенную таблицу, пишется запись: что случилось, куда идти, кому показать:

А дальше это можно отобразить в журнале, а можно и по почте послать (работу с почтой в реализации на гите пока не реализовывал, там будет использование крона) и даже больше — настроить подписку, что слать на почту, а что вообще везде игнорировать (в реализации на гите пока не реализовывал).
На самом деле, тут можно развернуть целый цикл статей, как и почему реализовывался каждый отдельно взятый модуль. Упомянуть об интерфейсе и почему он выполнен именно так, хотя, я ни разу не дизайнер и мое мнение весьма субъективно. Сейчас бы мне хотелось чуть-чуть упомянуть еще о реализации на php.
Вся система написана на php с применением MVC (а куда без него?). Кто-то пилил свой первый форум, кто-то — гостевую книгу, а я вот — небольшой и легкий движок все пилю. «Киллер фитч», по отношению к другим движкам — нет. Особенности, как и везде: создание модуля, возможность создавать плагины, возможность писать модули без использования MVC — обычным скриптом, правда, с рядом оговорок — использование классов все равно присутствует: шаблонизатор, работа с бд, конфиги и т.д. Можно создавать и использовать отдельные билды: по сути, готовые сайты, переключая в настройках параметры и/или изменяя оные в сессии к сайту. Есть возможность работы с кроном прямо из коробки, но это, действительно, другая история.
Суммарный итог
Все начиналось с шалостей и «временной замене электронных таблиц», а пришло к системе управления и планирования проектов, с возможностью хранения файлов, относящихся к проектам, с перепиской в задачах и проектах. Простая, как угол дома, не привязанная к определенной операционной системе, с исходниками «на руках», способная запуститься даже на домашнем NAS, если того требует ситуация. Но это лирика.
Системные требования:
- apache/nginx/вебсервер, что работает с php
- PHP 7
- MySQL 5.х + / MariaDB 10.х +
- ~ 10 МБ свободного места на диске (без учета хранения файлов)
Примерную реализацию можно посмотреть/скачать по ссылке в самом конце статьи.
Я не могу назвать получившуюся систему (что боевую, что аналог, что выложен на гите) лучшей, но согласитесь, системные требования подкупают, да и бесплатность с открытым кодом — тоже.
На данный момент, поделка на гитхабе — хобби и отработка некоторого полученного опыта, понятно, что 1 человек по определению гору вряд ли сдвинет, но если не поможет кому-то в подобной ситуации, то, хотя бы даст направление.
Очень буду рад, если оказался полезен. Одновременно, прошу прощения за:
- Скорее художественный, чем технический
- Сумбурное изложение
- Отсутствие, как такового, листинга с реализацией
- за найденные ошибки
Буду очень рад обоснованной критике.
Сторонние ресурсы
P.S.: Если статья пройдет модерацию, очень хочу передать привет и сказать спасибо своему бывшему руководителю отдела — он точно меня узнает по скринам с инструкции и тексту. Без него я бы не научился тому, чему он, собственно, меня и научил, хотя или нехотя.
Автор: UnknownQq
