Большинство специалистов, принимающих участие в проектировании и разработке пользовательских интерфейсов, давно запомнили простую истину — «интерфейс создается для конечного пользователя». А значит, пользователя нужно любить, лелеять и внимать каждому его отзыву. Но бывают случаи, когда юзабилист не должен слушать пользователя, давайте поговорим о проектировании интерфейса для профессиональных систем.
Случай из медицины
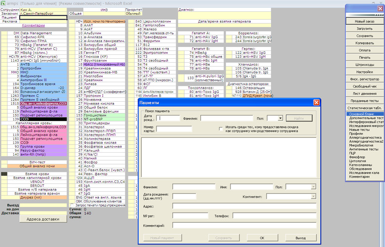
Не так давно мы занимались полной переработкой одной медицинской системы. В частности интерфейс процедурной сестры (которая регистрирует пациентов и помогате с выбором необходимых анализов) выглядел вот так:
Интерфейс этот очень плохой. И дело тут не в том, что он написан с помощью Экселя и не в графическом оформлении, просто он не выполняет многих задач, необходимых пользователю. Процедурная сестра, пользуясь этим ПО, вынуждена, во-первых, посещать несколько других ресурсов, чтобы ответить на ряд уточняющих вопросов, во-вторых, ей часто приходится искать глазами нужные строчки (поиск не работает), в-третьих, ей приходится писать от руки, потому что система не позволяет распечатать все необходимые документы. Одним словом, система неудобна для использования и занимает недопустимо много времени сестры на каждого пациента.
Недавно мне пришлось посетить один из филиалов этой медецинской сети, чтобы сдать анализы моего сына. Глядя на то, как процедурная сестра долго заполняет необходимые бумажки, я сказал ей, что вот прямо сейчас мы разрабатываем новый интерфейс для их системы. Милая девушка очень обрадовалась и сказала «наконец-то». Но продолжая разговор, я с ужасом понял, что ее пожелания к новому интерфейсу сводятся к «добавьте красивых котят». На мой вопрос, а удобно ли ей пользоваться сегодняшней системой, она уверенно ответила, что да, все нравится, все устраивает.
Если бы владельцы бизнеса слушали пользователей, то они ничего бы не стали менять (разве что добавили бы котят). Но к счастью, они люди здравомыслящие и понимают, что 6 минут на регистрацию одного пациента — это очень много и если сократить это время на пару минут и умножить на сотни филиалов по всей стране, то получится серьезная экономия.
Еще один случай
Второй подобный случай у меня произошел, когда я повторно записывался на массаж моей пострадавшей от остеохондроза шеи. Как и в первом примере, это тоже была сеть из нескольких филиалов. Первый раз я записался по телефону, а тут увидел как девушка принимает звонки и записывает все вот в такую амбарную книгу.

Увидев такой олдскульный пользовательский интерфейс, я стал расспрашивать девушку, пытаясь выяснить, а вдруг это гораздо удобнее и эффективнее компьютера. Оказалось, что не удобнее и не эффективнее. Во-первых, отмененные сеансы массажа нужно замазывать белым «Штрихом», и действие «сдвинуть всех на немного» превращается в подвиг. Во-вторых, есть несколько массажных кабинетов и несколько мастеров-массажистов, которые работают не каждый день — это нужно держать в голове, отсюда ошибки. Естественно при таком методе записи о синхронизации нескольких филиалов сети (у нас в 7 вечера занято, но если вы подъедите в другой филиал) стоит забыть.
И в очередной раз меня удивило, что девушка очень позитивно относилась к этому бумажному пользовательскому интерфейсу. Признавала недочеты, но говорила, что ей все нравится и все очень удобно.
Эргономические показатели интерфейса
Лично мне кажется, что сказать «я уже два года вынужден пользоваться этим убогим интерфейсом» — это все равно что признаться, что ты неудачник по жизни. Впрочем, оставим психологам и социологам выяснять, почему люди любят свое окружение, ругают, но любят.
Лучше подумаем, как это может помочь при проектировании интерфейсов. Влад Головач в своей онлайн книге «Искусство мыть слона» предлагает использовать показатели Шнейдермана, согласно которым интерфейсы характеризуются:
- скоростью работы пользователя;
- количеством человеческих ошибок;
- субъективной удовлетворенностью;
- скоростью обучения навыкам оперирования интерфейсом.
При этом Влад совершенно верно отмечает, что «добиться высоких показателей можно только по любым двум, отбрасывая два оставшихся» (стр. 54).
Мне кажется, что для большинства профессиональных систем, которыми люди пользуются многократно, очень важны первые два показателя (скорость работы пользователя и количество человеческих ошибок) и абсолютно не важны вторые два (субъективная удовлетворенность и скорость обучения оперирования интерфейсом).
Говоря «не важны» я имею ввиду объективные показатели бизнеса, т.е. если процедурная сестра огорчена отсутствием «котят», это лично для нее бесспорно плохо, но для бизнеса абсолютно индифферентно (в отличии от скорости работы, к примеру). Скорость же обучения навыкам оперирования интерфейсом тоже обычно не важна, потому что лично я ни разу не встречал, скажем, продавцов с супермаркете, которые уволились бы потому, что не смогли за 10 минут освоить интерфейс кассового аппарата.
Нужно ли слушать пользователя
Итак, подведем итог и решим, нужно ли слушать пользователя при проектировании интерфейса профессиональных систем.
— Безусловно, нужно!
Да, да, слушать пользователей нужно всегда. Другой вопрос, что совсем не обязательно делать так, как пользователь просит.
А показатели Шнейдермана хорошо использовать при диалоге с заказчиком и обосновании, почему критерий «нам не нравится» для некоторых интерфейсов совсем не важен. Это что-то типа таксистского «вам шашечки или ехать».
Автор: AleksRitov
