Занимался обёрткой для OpenAI для Delphi и вдобавок сделал клиент. Работает и протестирован на Windows, Linux (Ubuntu, Garuda, Mint), iOS, MacOS и Android. Сделан в стиле темной темы на офф. сайте чата.
Занимался обёрткой для OpenAI для Delphi и вдобавок сделал клиент. Работает и протестирован на Windows, Linux (Ubuntu, Garuda, Mint), iOS, MacOS и Android. Сделан в стиле темной темы на офф. сайте чата.
В предыдущем материале «Выбор СУБД для мобильного Delphi-приложения», как следует из его названия, был показан первый этап в разработке той подсистемы приложения, что отвечает за хранение и бо́льшую часть обработки его данных; уточнение про «бо́льшую часть» сделано неспроста, т. к. в итоге обозначенный выбор пал на СУБД Interbase именно из-за возможности применять хранимые процедуры (ХП), которые и стали сосредоточением основной логики по работе с данными, оставляя за Делфи-кодом несложную задачу по их вызову.
Для лучшего понимания необходимости тестирования в данном конкретном случае, нужно отметить, что в описанном проекте изначально была задана довольно высокая планка качества, поддержание которой в части функционала, реализованного в процедурах, достиглось, в том числе, за счёт автотестов, проверяющих ключевые ХП (они ответственны за критический для приложения функционал – систему рекомендаций). Именно один из способов организации такого тестирования – на основе DUnitX и XML – и является предметом статьи.Читать полностью »

В жизни каждого мужчины наступает момент, когда, окинув взглядом свежую мировую статистику по использованию операционных систем, он понимает, что пришло время больших перемен. Дом, работу и жену при этом менять вовсе не обязательно, а вот попробовать охватить аудиторию, которая заметно выросла за последний десяток лет, все же стоит. Речь пойдет о разработке на Delphi для macOS (в девичестве OS X) и о том, как мы в компании TamoSoft выбирали инструменты, осваивали новое, учились, подрывались на минах и получали удовольствие от процесса.
Читать полностью »
Данная статья написана по мотивам – мотивам разработки мобильного приложения, недавно вышедшего на платформах iOS и Android. Это событие можно было бы назвать заурядным и мало кому интересным, если бы не одно большое и несколько незначительных «но»: вся разработка (включая сервер) велась на Delphi, а в качестве СУБД, как ни странно, задействована совсем не SQLite. Автор, безусловно, понимает, что на текущий момент уже существуют мобильные Delphi-приложения, включая доступные в официальных магазинах, однако не наблюдает обилия русскоязычных публикаций, призванных, как минимум, предостеречь читателей от ошибок, сделанных разработчиком таких проектов. Написанное же здесь преследует цель помочь тем, кто сейчас выбирает СУБД для своего творения, либо уже остановился на каком-то варианте, но желает убедиться в правильности своего решения.
Прежде чем начать, необходимо дать краткое представление о разработанном приложении – это список покупок, имеющий в своём запасе некоторый уникальный функционал. Если кто-то сам уже пользуется (или пользовался) одним из многочисленных аналогов, то сейчас мог скептически хмыкнуть – мол зачем ещё один, и так есть из чего выбрать, на что можно лишь посоветовать продолжить чтение, чтобы ознакомиться с его принципиальной особенностью.
Читать полностью »
Часть 1.
Часть 2.
Часть 3. DUnit + FireMonkey
Часть 3.1. По мотивам GUIRunner
Часть 4. Serialization
Здравствуйте, дорогиее.
В этом посте я хочу рассказать об изменениях, которые произошли с нашим проектом, а также о технологиях и приемах, которые мы использовали для достижения наших целей.
Сейчас наш проект выглядит так:
Часть 1.
Часть 2.
Часть 3. DUnit + FireMonkey.
Часть 3.1. По мотивам GUIRunner.
Ещё в начале увлечения программированием мне нравилось работать с файлами. Работа, правда, в основном заключалась в чтении входных данных и записей результатов. Дальше была работа с БД, файлами я пользовался все реже. Максимум IniFile иногда. Поэтому задача сериализации была довольно интересной для меня.
Сегодня я расскажу о том, как мы добавили сериализацию в нашу программу, какие возникли трудности и как мы их преодолели. Так как материал уже не новый, то он скорее для новичков. Хотя, кое-какие приемы смогут почерпнуть покритиковать все.

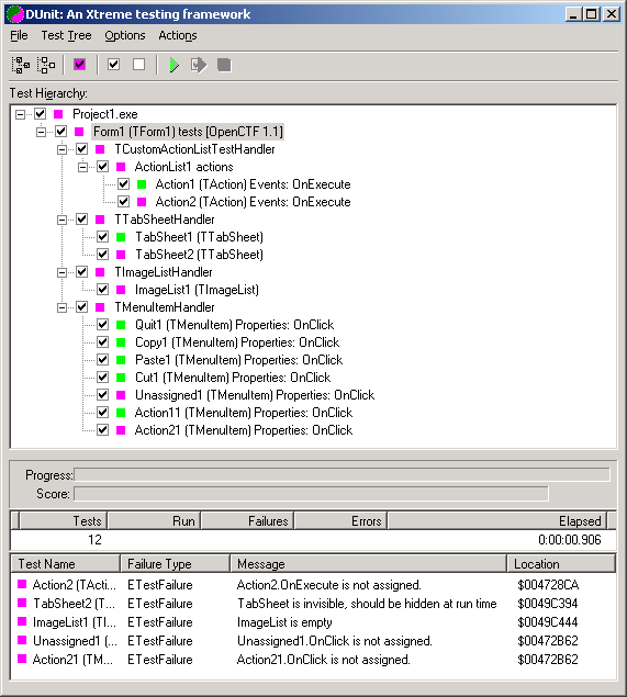
MindStream. Как мы пишем ПО под FireMonkey. Часть 3. DUnit + FireMonkey
Здравствуйте.
В этой статье я хочу познакомить читателей с процессом переноса VCL кода в FireMonkey. В стандартной поставке Delphi, начиная по-моему с версии 2009, проект DUnit идёт из коробки.
Однако писался он в далекие времена VCL. И хотя и позволяет тестировать код написанный для FireMonkey (Благодаря консольному выводу), но у него нет «няшного» GUIRunner'a, к которому многие из нас привыкли, ведь в нём очень быстро и легко можно «убрать» те тесты которые мы не хотим запускать «именно сейчас».

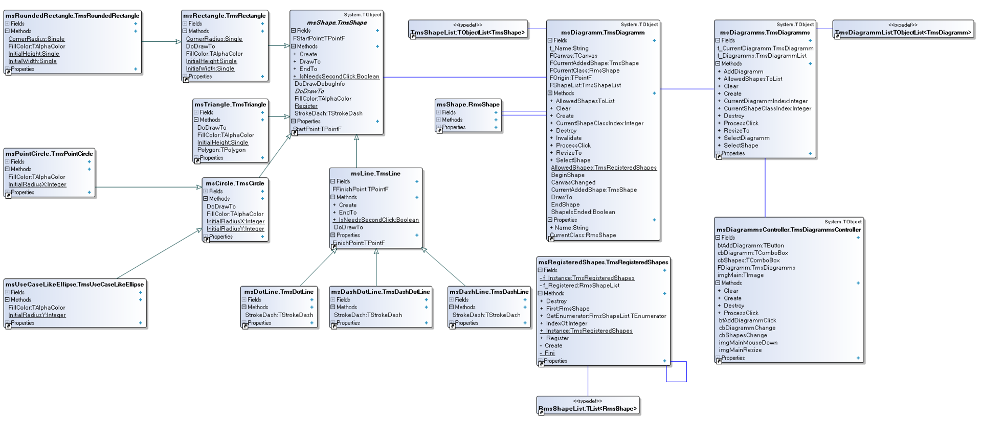
Месяц назад мы решили написать кросс-платформенное приложение, используя FireMonkey. В качестве направления выбрали рисование графических примитивов, с возможностью сохранения и восстановления данных.
Процесс написания приложения мы договорились подробно описывать на Хабре.
В статьях будет показано на практике использования различных техник, таких как: Dependency Injection, фабричный метод, использование контекстов, использование контроллеров и т.д. В ближайшем будущем планируется прикрутить туда тесты Dunit. DUnit’a в данный момент нет для FMX, так что придётся что-то придумывать самим.
Начнем мы с рабочего прототипа который к моменту окончания статьи приобретет такой вид: